01.07.2014, 14:02
Hallo zusammen,
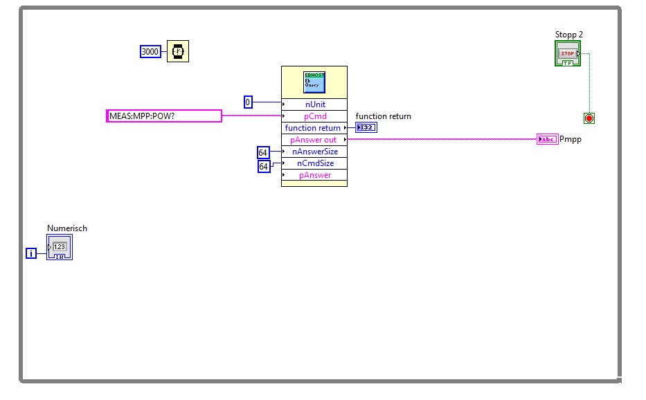
für ein Projekt in der FH schreibe ich gerade ein Programm zur Prüfung von Photovoltaikmodulen mit elektronischen Lasten des Typs ESL-Solar 500 von ET Instrumente GmbH.
Vom Hersteller wird eine DLL-Datei mitgeliefert, die VIs zur Ansteuerung der elektronischen Last enthält. Wenn ich das richtig verstanden habe, interpretieren diese VIs die Eingaben und schicken SCPI-Befehle über die USB Schnittstelle.
Leider passiert es bei mir, dass mir in unregelmäßigen Abständen über mehrere Messungen hinweg exakt die gleichen Messwerte angezeigt werden. Die Herstellereigene Software hingegen macht überhaupt keine Probleme und nutzt laut technischem support die selbe library.
Ich habe zum Ausschließen von anderen Fehlern die VI auf ein absolutes minimum reduziert. Hier ein Screenshot zur Verdeutlichung:
[attachment=50139]
Natürlich setzt der gezeigte Ausschnitt vorraus, dass die Messung bereits läuft.
Variieren der Wartezeit der Schleife führt auch nicht zum Erfolg. Egal ob jede sekunde oder alle 10 sekunden gemessen wird, das Problem bleibt.
Ich habe schon ohne Erfolg versucht, die Messungen mit unterschiedlichen PCs und unterschiedlichen Lasten zu machen.
Ein Anruf beim Hersteller hat mir vorerst auch nicht weiter geholfen, weil zu der Zeit niemand aus der LabVIEW-Abteilung im Haus war. Allerdings werde ich wohl die Tage nochmal da anrufen.
Ich hoffe ich konnte alles halbwegs verständlich erläutern.
Falls ihr noch weitere Informationen zu Hardware oder Software braucht, füge ich das natürlich noch hinzu!
Danke schonmal, für eure Hilfe!
für ein Projekt in der FH schreibe ich gerade ein Programm zur Prüfung von Photovoltaikmodulen mit elektronischen Lasten des Typs ESL-Solar 500 von ET Instrumente GmbH.
Vom Hersteller wird eine DLL-Datei mitgeliefert, die VIs zur Ansteuerung der elektronischen Last enthält. Wenn ich das richtig verstanden habe, interpretieren diese VIs die Eingaben und schicken SCPI-Befehle über die USB Schnittstelle.
Leider passiert es bei mir, dass mir in unregelmäßigen Abständen über mehrere Messungen hinweg exakt die gleichen Messwerte angezeigt werden. Die Herstellereigene Software hingegen macht überhaupt keine Probleme und nutzt laut technischem support die selbe library.
Ich habe zum Ausschließen von anderen Fehlern die VI auf ein absolutes minimum reduziert. Hier ein Screenshot zur Verdeutlichung:
[attachment=50139]
Natürlich setzt der gezeigte Ausschnitt vorraus, dass die Messung bereits läuft.
Variieren der Wartezeit der Schleife führt auch nicht zum Erfolg. Egal ob jede sekunde oder alle 10 sekunden gemessen wird, das Problem bleibt.
Ich habe schon ohne Erfolg versucht, die Messungen mit unterschiedlichen PCs und unterschiedlichen Lasten zu machen.
Ein Anruf beim Hersteller hat mir vorerst auch nicht weiter geholfen, weil zu der Zeit niemand aus der LabVIEW-Abteilung im Haus war. Allerdings werde ich wohl die Tage nochmal da anrufen.
Ich hoffe ich konnte alles halbwegs verständlich erläutern.
Falls ihr noch weitere Informationen zu Hardware oder Software braucht, füge ich das natürlich noch hinzu!
Danke schonmal, für eure Hilfe!