
Hallo,
mittlerweile habe ich das Verhalten verstanden.
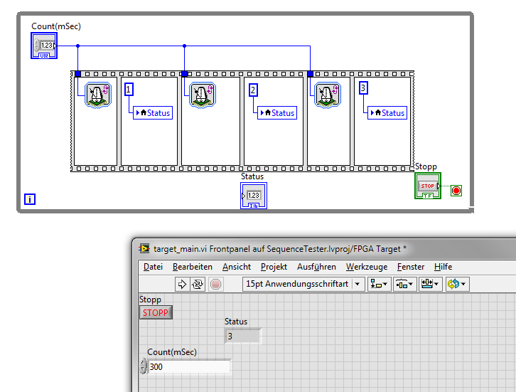
Es wird 3x der "Loop Timer" verwendet und nicht "Wait".
Die 3 "Loop Timer" speichern beim ersten Durchlauf die aktuelle Zeit und machen sofort weiter.
Da zwischen den 3 "Loop Timern" kaum Zeit vergeht, haben alle "loop Timer" nahezu identische Basiszeiten.
Wenn nun der zweite Durchlauf beginnt, muss der erste "Loop Timer" warten, bis die gewünschte Intervallzeit erreicht ist ( hier 300 ms ). Während dieser Zeit wird die "3" im Status-Ausgabefeld angezeigt.
Ist nun der erste "Loop Timer" mit Warten fertig, so wird ganz kurz die 1 angezeigt ( theoretisch zumindest ) und dann kommt der mittlere "Loop Timer" dran. Dieser wartet aber nicht 300 ms ( das war mein Denkfehler !!! ) sondern macht quasi gleich weiter, da der erste "Loop Timer" bereits die erforderliche Zeit gewartet hat. D.h. die "2" wird angezeigt und die "1" im Status-Ausgabefeld überschrieben. D.h. die "1" ist quasi nicht zu sehen.
Das gleiche gilt für die "2", die gleich von der "3" überschrieben wird.
Dann geht es wieder von vorne los und der erste "Loop Timer" wartet wieder knapp 300 ms und während dieser Zeit ist die "3" zu sehen.
Wahrscheinlich ist es einfach ein Effekt der Simulation, die natürlich ein anderes Timing-Verhalten hat, dass da trotzdem die Sequenz 1... 2... 3... 1... 2... usw. im Status-Ausgabefeld erscheint. Davon habe ich mich reinlegen lassen.
Danke an alle, die darüber gegrübelt haben
Peter