INFO: Dieses Forum nutzt Cookies...
Cookies sind für den Betrieb des Forums unverzichtbar. Mit der Nutzung des Forums erklärst Du dich damit einverstanden, dass wir Cookies verwenden.

Es wird in jedem Fall ein Cookie gesetzt um diesen Hinweis nicht mehr zu erhalten. Desweiteren setzen wir Google Adsense und Google Analytics ein.


Antwort schreiben 

Error Code 1



Wenn dein Problem oder deine Frage geklärt worden ist, markiere den Beitrag als "Lösung",
indem du auf den "Lösung" Button rechts unter dem entsprechenden Beitrag klickst. Vielen Dank!

13.03.2009, 15:06 (Dieser Beitrag wurde zuletzt bearbeitet: 13.03.2009 18:22 von Dennis.Moser.)
Beitrag #1

knapper Offline
LVF-Grünschnabel
*


Beiträge: 34
Registriert seit: Aug 2007

8.6
2007
de

9320
Schweiz
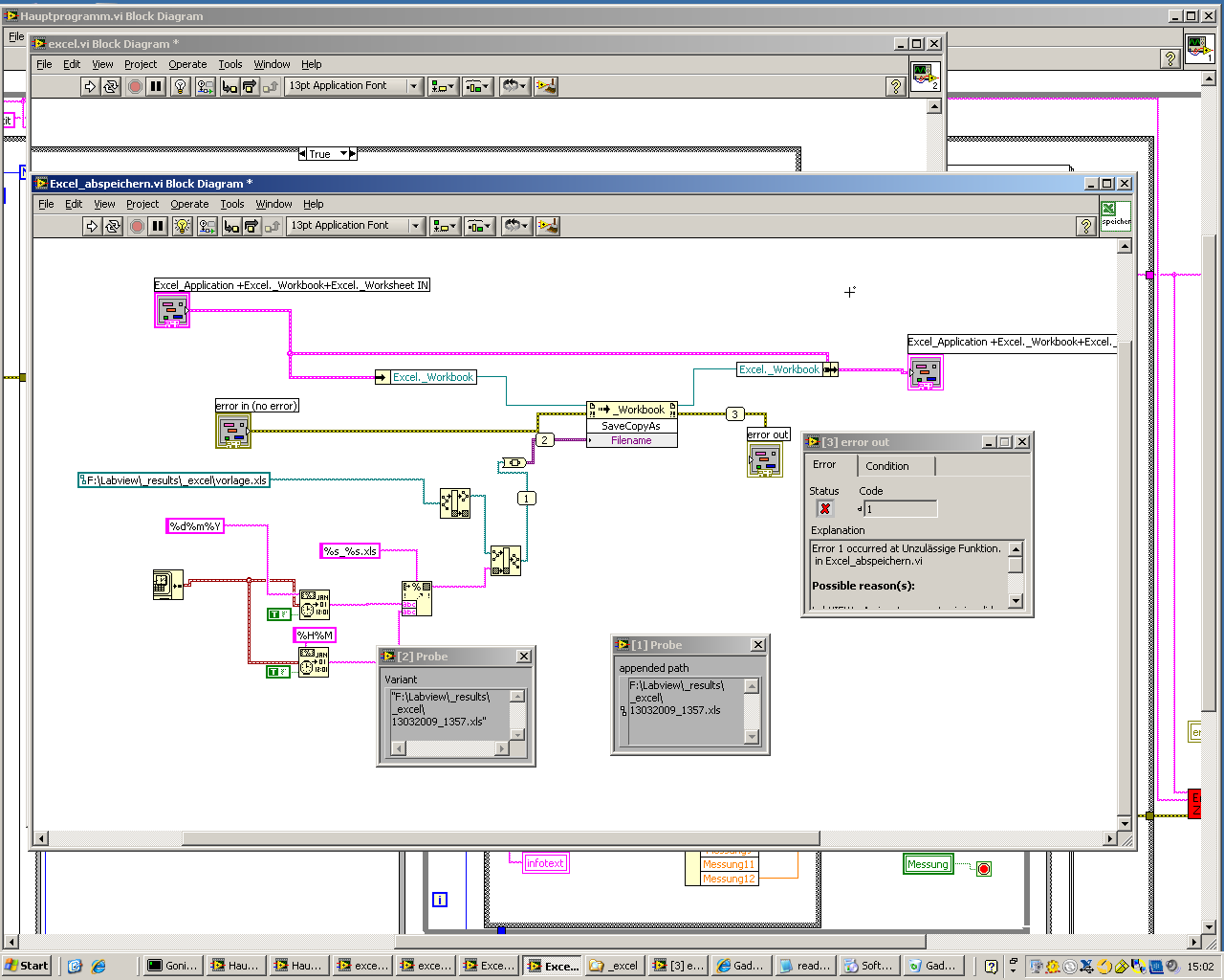
Error Code 1
Hoi Zemä

Mit der Version 8.2 konnte ich die Datei ohne Probleme abspeichern.
Weiss jemand, wieso dies mit der Version 8.6 nicht mehr geht=?

Danke für die Hilfe

   
Alle Beiträge dieses Benutzers finden
Diese Nachricht in einer Antwort zitieren to top
Anzeige
13.03.2009, 15:22 (Dieser Beitrag wurde zuletzt bearbeitet: 13.03.2009 15:22 von Y-P.)
Beitrag #2

Y-P Offline
☻ᴥᴥᴥ☻ᴥᴥᴥ☻
LVF-Team

Beiträge: 12.612
Registriert seit: Feb 2006

Developer Suite Core -> LabVIEW 2015 Prof.
2006
EN

71083
Deutschland
Error Code 1
Hallo,

hast Du auch ein neues Excel?

Noch was: Wenn möglich, bitte jpg- oder png-Grafiken hochladen und nicht bmp.

Gruß Markus

--------------------------------------------------------------------------
Bitte stellt mir keine Fragen über PM, dafür ist das Forum da - andere haben vielleicht auch Interesse an der Antwort !!
--------------------------------------------------------------------------
Alle Beiträge dieses Benutzers finden
Diese Nachricht in einer Antwort zitieren to top
13.03.2009, 15:37
Beitrag #3

knapper Offline
LVF-Grünschnabel
*


Beiträge: 34
Registriert seit: Aug 2007

8.6
2007
de

9320
Schweiz
Error Code 1
' schrieb:Hallo,

hast Du auch ein neues Excel?

Noch was: Wenn möglich, bitte jpg- oder png-Grafiken hochladen und nicht bmp.

Gruß Markus


Nein, das excel ist immernoch das alte. Habe auch versucht den Pfad nochmas neu einzugeben, nützt nichts.
Habe im Excel lediglich noch ein zweites Tabellenblatt erstellt, dies sollte aber keinen einfluss haben. Habe es nägmlich versucht ohne die Änderung des Excel, ging auch nichtè!!
Alle Beiträge dieses Benutzers finden
Diese Nachricht in einer Antwort zitieren to top
24.03.2009, 12:03
Beitrag #4

knapper Offline
LVF-Grünschnabel
*


Beiträge: 34
Registriert seit: Aug 2007

8.6
2007
de

9320
Schweiz
Error Code 1
kann mir bitte jemand helfen, habe Zeitdruck!!!!!!
Alle Beiträge dieses Benutzers finden
Diese Nachricht in einer Antwort zitieren to top
24.03.2009, 12:13
Beitrag #5

IchSelbst Offline
LVF-Guru
*****


Beiträge: 3.708
Registriert seit: Feb 2005

11, 14, 15, 17, 18
-
DE

97437
Deutschland
Error Code 1
' schrieb:Weiss jemand, wieso dies mit der Version 8.6 nicht mehr geht=?
Hast du unterlv86auch das richtige, also das zu deiner Excel-Version passende Office-Paket installiert?

Jeder, der zur wahren Erkenntnis hindurchdringen will, muss den Berg Schwierigkeit alleine erklimmen (Helen Keller).
Alle Beiträge dieses Benutzers finden
Diese Nachricht in einer Antwort zitieren to top
24.03.2009, 13:37
Beitrag #6

Achim Offline
*****
*****


Beiträge: 4.226
Registriert seit: Nov 2005

20xx
2000
EN

978xx
Deutschland
Error Code 1
' schrieb:Nein, das excel ist immernoch das alte. Habe auch versucht den Pfad nochmas neu einzugeben, nützt nichts.
Habe im Excel lediglich noch ein zweites Tabellenblatt erstellt, dies sollte aber keinen einfluss haben. Habe es nägmlich versucht ohne die Änderung des Excel, ging auch nichtè!!
Das liegt vermutlich daran, weil ab LV8.5 ein anderes VI zuständig ist, um eine ActiveX-Verbindung (Automation Refnum) zu öffnen. Bei mir funktioniert das so:

   

"Is there some mightier sage, of whom we have yet to learn?"

"Opportunity is missed by most people because it is dressed in overalls and looks like work." (Thomas Edison)
Alle Beiträge dieses Benutzers finden
Diese Nachricht in einer Antwort zitieren to top
Anzeige
30
Antwort schreiben 


Gehe zu: