Dieses Thema hat akzeptierte Lösungen:
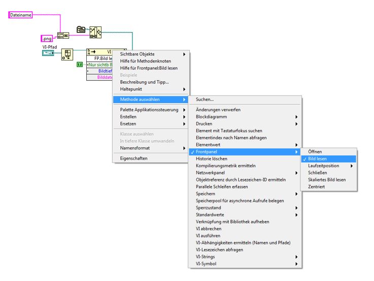
Frontpanel als PNG |
Wenn dein Problem oder deine Frage geklärt worden ist, markiere den Beitrag als "Lösung",
indem du auf den "Lösung" Button rechts unter dem entsprechenden Beitrag klickst. Vielen Dank!
|
|
|
| Who read this thread? |
| 1 User(s) read this thread: |
| simcum |








