Hallo,
ich schreibe in einem Schritt meiner Zustandmachine Werte in eine TDMS Datei. Die öffne ich dann ganz easy mit dem Excel Importer, was alles wunderbar klappt:
[
attachment=35253]
[
attachment=35252]
Nun möchte ich in die Excel Datei die geöffnet wird noch ein VBA Makro mitreinschreiben, oder wenigstens eine Bedingte Formatierung angeben.
Ist das irgendwie möglich?
Gruß win98
Hier hab ich mal gezeigt, wie Macrocode in Excel "importiert" werden kann.
LVF-Link
Auf ähnliche Weise lässt sich natürlich auch eine bedingte Formatierung einstellen.
Gruß SeBa
Hm, ok das fügt einer Excel Datei ein Makro zu, so gehts bestimmt auch.
Weil der TDMS Datei kann ich ja kein Makro zuweisen, sondern erst wenn ich das als .xls gespeichert hab.
Hast mich aber auf eine Idee gebracht, werd mal was suchen womit ich dann am Ende meines Programms die TDMS Datei von LV aus in .xls speicher und dann ein Makro einfüge
Hoffentlich klappt's. Ich meld mich nochmal falls ich was nicht hinbekomme.
Danke schonmal

(15.08.2011 13:11 )win98 schrieb: [ -> ]Hm, ok das fügt einer Excel Datei ein Makro zu, so gehts bestimmt auch.
Also vielleicht hab ich deine Frage falsch verstanden, aber du wolltest in eine geöffnete Exceldatei ein Makro reinschreiben... wer/wann/wo die Exceldatei erzeugt respektive öffnet hast du ja nicht erwähnt ;D
Gruß SeBa
naja ich hab ja meine TDMS Datei. Die wird ja mit dem Excel Importer geöffnet (der importer erstellt eine neue Excel Mapee und schreibt die TDMS Daten rein). In dieser geöffneten Datei wollte ich ein Makro haben.
Und jetzt hast du mich auf die Idee gebracht die TDMS Datei erst mal in eine richtige .xls Datei zu wandeln und dann das Makro einzufügen.
TDMS zu XLS hab ich schonmal hingekriegt (siehe
http://forums.ni.com/t5/LabVIEW/Convert-...-p/1088746 )
werd mal morgen versuchen da jetzt ein Makro und/oder eine bedingte Formatierung zu erstellen

Aye!
Und bei Fragen einfach melden...
Gruß SeBa
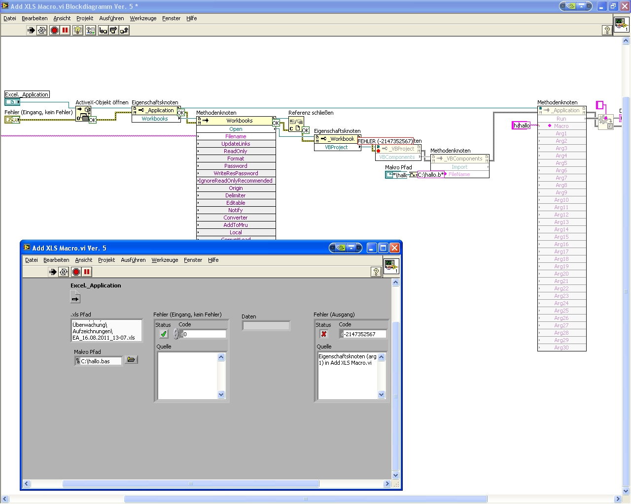
Also ich hab das jetzt soweit gemacht, dass ich in meine Main Programm 2 SubVis hab. Das eine was mit TDMS in XLS wandelt, das andere was in die XLS ein Makro einfügt:
[
attachment=35286]
Ich bekomme diesen Fehler:
"Eigenschaftsknoten (arg 1) in Add XLS Macro.vi->Start.vi"
Ich hab das mal mit Sonden an den Fehlerausgängen nachverfolgt.
Der Fehler entsteht im Eigenschaftsknoten _Workbook-VBProject.
Die XLS Datei ist da, aber ohne Makro
[
attachment=35287][
attachment=35288]
Was stimmt denn da nicht?
Läuft bei mir.
Musste allerdings das Arg1 beim Run entfernen, da dein Makro ja gar kein Arg1 erwartet. Außerdem reicht MsgBox "blabla" aus. Du brauchst da keine () drum. Vielleicht darf das auch keine () haben...
Gruß
echt? also wennde in Excel ALT+F8, bzw ALT+F11 siehste das Makro?
Habs jetzt so:
[
attachment=35293]
Hab genau die gleiche Fehlermeldung und ohne Makro

was für eine Office Verison hast du? Ich hab noch die alte 2003er.
[
attachment=35294]
Hab 2002SP3 Excel.
Spielt aber glaub ich keine Rolle. Was du machst, ist eine neue Excelinstanz erzeugen und darin das Makro einfügen. Nirgends wird diese Instanz an den Nutzer übergeben, bleibt nicht sichtbar. Schau mal im Taskmanager... da wird EXCEL vermutlich mehrmals drin stehen, während du das Makro ausführst.
Füg doch einfach mal ein Application.Visible = True in die Kette mit ein und schau nochmal ob du das Makro in Excel dann findest.
Gruß SeBa
Edit:
PS:
Vielleicht auch mal die Leerzeichen aus dem Dateinamen entfernen.