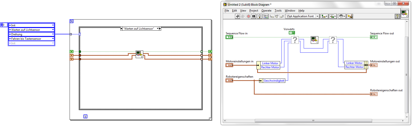
Übersichtlichkeit des Blockdiagramms |
Wenn dein Problem oder deine Frage geklärt worden ist, markiere den Beitrag als "Lösung",
indem du auf den "Lösung" Button rechts unter dem entsprechenden Beitrag klickst. Vielen Dank!
|
|
|
| Möglicherweise verwandte Themen... | |||||
| Themen | Verfasser | Antworten | Views | Letzter Beitrag | |
| systematisches ordnen des Blockdiagramms | NafeZ | 4 | 5.689 |
08.07.2009 18:55 Letzter Beitrag: Achim |
|




Falls das ganze als Sequenz abgearbeitet wird kannst du es auch über eine solche Pseudo-Statemachine lösen:


