INFO: Dieses Forum nutzt Cookies...
Cookies sind für den Betrieb des Forums unverzichtbar. Mit der Nutzung des Forums erklärst Du dich damit einverstanden, dass wir Cookies verwenden.

Es wird in jedem Fall ein Cookie gesetzt um diesen Hinweis nicht mehr zu erhalten. Desweiteren setzen wir Google Adsense und Google Analytics ein.


Antwort schreiben 

Blockdiagramm platzt durch Anzeigen



Wenn dein Problem oder deine Frage geklärt worden ist, markiere den Beitrag als "Lösung",
indem du auf den "Lösung" Button rechts unter dem entsprechenden Beitrag klickst. Vielen Dank!

23.09.2008, 10:21
Beitrag #1

insertcoin Offline
LVF-Grünschnabel
*


Beiträge: 44
Registriert seit: Aug 2008

8.5.1
-
de

89
Deutschland
Blockdiagramm platzt durch Anzeigen
Hallo Leute,

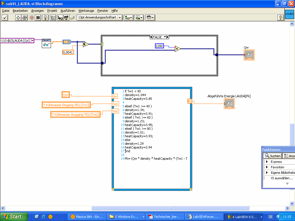
mein Problem hab ich im Bild chaos_programm beigefügt .. Ich hab einige SubVIs, in denen ich bestimmte Signale verarbeite und in meinem Haupt VI in meinem Frontpanel wieder ausgeben möchte.. wie man im Bild sieht ist mein Blockdiagramm im Haupt VI schon total vollgestopft mit anzeigen die diese Signale bekommen, und es werden ziemlich sicher noch einige mehr.
Wie löst man den sowas normalerweise?? Mit globalen Variablen für die Anzeigen?? Übergabe von Referenzparametern an die SubVIs?? Oder mit mehreren Sequenzen im Blockdiagramm des Haupt VI??

.. Und ich hab nochwasSmile..
und zwar funktioniert mein mathNode Code im Bild mathNode_error nicht richtig. den variablen densitiy und heatCapacity wird kein Wert zugewiesen, obwohl doch mindestens ein if richtig sein müsste. Und selbst wenn nicht gibt es noch ein else, aber ich bekomme immer den error das undklarierte variablen verwendet werden, falls ich das programm starte.

danke schonmal für antworten, egal für welches der beiden probleme..

Greeetz insertcoin


Angehängte Datei(en) Thumbnail(s)
       
Alle Beiträge dieses Benutzers finden
Diese Nachricht in einer Antwort zitieren to top
Anzeige
23.09.2008, 11:11
Beitrag #2

chrissyPu Offline
LVF-Stammgast
***


Beiträge: 467
Registriert seit: Jun 2006

2014 PDS
2006
DE_EN

64283
Deutschland
Blockdiagramm platzt durch Anzeigen
ja, also, zum einen Sachen aus dem Bereich raus, die Du nicht brauchst (Bedienelemente z.B.), dann kannst Du auf das schreiben Lokaler Variablen verzichten, wenn Du in eine Anzeige schreibst - das Auslesen funktioniert auch ohne ein local variable write, da der Wert der Anzeige gelesen wird. Ach ja, in Deinem Beispiel Vorsicht, da du so nicht weißt, was zuerst passiert: Schreiben oder lesen. Im Zweifelsfall per Sequenz steuern, damit du auch tatsächlich den neuesten Wert aus Deinen Variablen liest

Meiner Meinung nach müsste es auch eine Möglichkeit geben, die Anzeigen als kleineres Symbol, wie bei früheren LabVIEW-Versionen, anzuzeigen... DAs sollte schonmal ein bisschen aufräumen...

Grüße,

ch
Webseite des Benutzers besuchen Alle Beiträge dieses Benutzers finden
Diese Nachricht in einer Antwort zitieren to top
23.09.2008, 12:24
Beitrag #3

jg Offline
CLA & CLED
LVF-Team

Beiträge: 15.864
Registriert seit: Jun 2005

20xx / 8.x
1999
EN

Franken...
Deutschland
Blockdiagramm platzt durch Anzeigen
' schrieb:Meiner Meinung nach müsste es auch eine Möglichkeit geben, die Anzeigen als kleineres Symbol, wie bei früheren LabVIEW-Versionen, anzuzeigen... DAs sollte schonmal ein bisschen aufräumen...
Stimmt genau, das gibt es unter den Optionen->Blockdiagramm: Da kann man einstellen, dass Terminals im BD nicht als Icon dargestellt werden.

Kann man auch nachträglich ändern, Rechtsklick auf das Terminal im BD, und Haken bei "View as Icon" wegnehmen.

Gruß, Jens

Wer die erhabene Weisheit der Mathematik tadelt, nährt sich von Verwirrung. (Leonardo da Vinci)

!! BITTE !! stellt mir keine Fragen über PM, dafür ist das Forum da - andere haben vielleicht auch Interesse an der Antwort!

Einführende Links zu LabVIEW, s. GerdWs Signatur.
Alle Beiträge dieses Benutzers finden
Diese Nachricht in einer Antwort zitieren to top
23.09.2008, 12:25
Beitrag #4

Achim Offline
*****
*****


Beiträge: 4.230
Registriert seit: Nov 2005

20xx
2000
EN

978xx
Deutschland
Blockdiagramm platzt durch Anzeigen
' schrieb:Meiner Meinung nach müsste es auch eine Möglichkeit geben, die Anzeigen als kleineres Symbol, wie bei früheren LabVIEW-Versionen, anzuzeigen... DAs sollte schonmal ein bisschen aufräumen...

Rechtsklick aufs Element im BD..."View as icon" deaktivieren... et voilá...

Außerdem solltes du einfach mal versuchen, GERADE Linien zu ziehen...

"Is there some mightier sage, of whom we have yet to learn?"

"Opportunity is missed by most people because it is dressed in overalls and looks like work." (Thomas Edison)
Alle Beiträge dieses Benutzers finden
Diese Nachricht in einer Antwort zitieren to top
23.09.2008, 12:33
Beitrag #5

TSC Offline
LVF-Team
LVF-Team

Beiträge: 1.882
Registriert seit: Sep 2008

LV 2018 SP1
2008
EN

52379
Deutschland
Blockdiagramm platzt durch Anzeigen
Vielleicht hilft es auch, die Symbole geordnet auszurichten. LabVIEW bietet dazu einige Möglichkeiten. Je ordentliche desto platzsparender können die Symbole plaziert werden. Im beigefügten Bild ist dargestellt wo du die Einstellungen vornehmen kannst.

Liebe Grüße,
Torsten


   

"Über Fragen, die ich nicht beantworten kann, zerbreche ich mir nicht den Kopf!" (Konrad Zuse)
Alle Beiträge dieses Benutzers finden
Diese Nachricht in einer Antwort zitieren to top
23.09.2008, 18:15 (Dieser Beitrag wurde zuletzt bearbeitet: 23.09.2008 18:18 von Lucki.)
Beitrag #6

Lucki Offline
Tech.Exp.2.Klasse
LVF-Team

Beiträge: 7.699
Registriert seit: Mar 2006

LV 2016-18 prof.
1995
DE

01108
Deutschland
Blockdiagramm platzt durch Anzeigen
Habe Dir eine ausfühliche Antwort geschrieben, und als ich es posten wollte, ging der Server wieder down. Alles Futsch..
Als ganz kurz:
1.) Du hast Anzeigen doppelt, anlog und als Zahl. Das ist unnötig, die Zahlenanzeige zur analogen Anzeige gibt es zum Nulltarif mittels Kontexmenü /Sichbare Elemente / Zahlenanzeige
2.) Das ganz große Zauberwort heißt: Cluster verwenden. Aus Deinen 3 SubVis sollte je ein einziger Cluster statt mehrerer Anschlüsse für die Anzeigen herauskommen. Wenn Du die Gruppierung im Clusterrahmen auf dem FP nicht möchtest, dann den klassischen Clusterrahmen mit transparenter Farbe verwenden. Der Rahmen ist unsichtbar, und Du kannst die Anzeigen recht frei gruppieren, es funktioniert sogar, wenn sich die unsichtbaren Clusterrahmen überschneiden.
3.) Ich verwende oft lokale Variablen, gerade weil sie Verdrahtunswirrwar vermeiden können helfen. Wenn Du beispielsweise eine gestapelte Sequenz hast, dann brauchst Du keine Verdrahtungen zwischen den Stapeln. Aber so wie Du es gemacht hast ist alles falsch gemacht was man nur falsch machen kann:
a)Wettlaufeffekt: Die L.V. können gelesen werden, bevor die Elemente mit den aktuellen Werte beschrieben sind.
b) doppelte Wertzuweisung, einmal auf das Element direkt und dann noch mal über die L.V an der gleichen Leitung.
c) Und das alles nur, um 2 cm (virtuellen) Draht zu sparen. Man könnte den Cluster doch auch ganz direkt anschließen.
Alle Beiträge dieses Benutzers finden
Diese Nachricht in einer Antwort zitieren to top
Anzeige
24.09.2008, 12:52
Beitrag #7

sccompu Offline
LVF-Gelegenheitsschreiber
**


Beiträge: 105
Registriert seit: Feb 2005

2014
2000
DE

89293
Deutschland
Blockdiagramm platzt durch Anzeigen
Hallo,
du kannst auch mehrere Bedien- bzw. Anzeigeelement auf dem Frontpanel in ein Cluster packen.
So kannst du das Blockdiagramm auch ein wenig ausdünnen.

Gruß
Christian
Alle Beiträge dieses Benutzers finden
Diese Nachricht in einer Antwort zitieren to top
25.09.2008, 16:27
Beitrag #8

insertcoin Offline
LVF-Grünschnabel
*


Beiträge: 44
Registriert seit: Aug 2008

8.5.1
-
de

89
Deutschland
Blockdiagramm platzt durch Anzeigen
DAnke, danke, danke Leute .. Gleich soviele Antworten, vielen Dank LeuteSmile..
da scheints ja doch noch einige Möglichkeiten zu geben, um das ganze ein bisschen zu komprimieren..
Alle Beiträge dieses Benutzers finden
Diese Nachricht in einer Antwort zitieren to top
25.09.2008, 17:49
Beitrag #9

Lucki Offline
Tech.Exp.2.Klasse
LVF-Team

Beiträge: 7.699
Registriert seit: Mar 2006

LV 2016-18 prof.
1995
DE

01108
Deutschland
Blockdiagramm platzt durch Anzeigen
' schrieb:da scheints ja doch noch einige Möglichkeiten zu geben, um das ganze ein bisschen zu komprimieren..
Und wenn Du's dann gemacht hast, vergiß nicht: Es ist vorzeigepflichtigRolleyes
Gruß Ludwig
Alle Beiträge dieses Benutzers finden
Diese Nachricht in einer Antwort zitieren to top
11.10.2008, 18:25
Beitrag #10

insertcoin Offline
LVF-Grünschnabel
*


Beiträge: 44
Registriert seit: Aug 2008

8.5.1
-
de

89
Deutschland
Blockdiagramm platzt durch Anzeigen
konnte mein programm durch eure tipps nun schon um einiges übersichtlicher gestalten..
würde jetzt gern noch clusters verwenden um das ganze richtig sauber zu gestalten .. aber meine anzeige und bedienelemente kann ich ja nur im FP zusammen fassen oder?? das ist ein problem für mich, da alle meine komponenten schon ausgerichtet sind, und teile die für ein subVI in einen cluster sollen nciht nebeneinander liegen.. vielleicht hab ich das auch nciht richtig kapiert, kann mir jemand ein beispiel hochladen in dem man sieht wie man das mit den clustern für die übergabe an subVIs richtig realisiert??

Danke schonmal und schönes Wochenende noch..
Alle Beiträge dieses Benutzers finden
Diese Nachricht in einer Antwort zitieren to top
Antwort schreiben 


Möglicherweise verwandte Themen...
Themen Verfasser Antworten Views Letzter Beitrag
  Unterscheidung Start durch exe oder durch vi M Nussbaumer 4 6.752 08.02.2010 12:43
Letzter Beitrag: M Nussbaumer

Gehe zu: