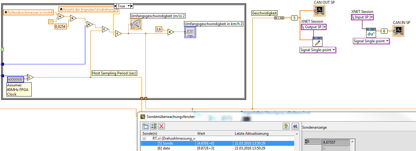
CAN Message mittels XNet senden/empfangen |
Wenn dein Problem oder deine Frage geklärt worden ist, markiere den Beitrag als "Lösung",
indem du auf den "Lösung" Button rechts unter dem entsprechenden Beitrag klickst. Vielen Dank!
|
|
|
| Möglicherweise verwandte Themen... | |||||
| Themen | Verfasser | Antworten | Views | Letzter Beitrag | |
| CancaseXL mit Labview senden/empfangen 8 byte Botschaft | luna | 7 | 8.977 |
05.07.2021 16:47 Letzter Beitrag: luna |
|
| Multiplexing mit XNET und CAN | TBK | 1 | 5.170 |
27.04.2017 08:15 Letzter Beitrag: GerdW |
|
| UDP Daten empfangen - Initialiserung und Beenden der Applikation | Tobiii | 4 | 7.725 |
11.02.2017 17:47 Letzter Beitrag: Tobiii |
|
| "Timeout" bei NI-XNET FRAME INPUT STREAM | andrepf | 4 | 8.062 |
06.04.2016 10:12 Letzter Beitrag: andrepf |
|
| CAN Loopbackmode mit NI-XNET | andrepf | 12 | 17.668 |
03.02.2016 16:14 Letzter Beitrag: IchSelbst |
|
| Befehle einzeln Senden/Empfangen TCP/IP | DeBa | 9 | 14.184 |
11.11.2014 12:55 Letzter Beitrag: Y-P |
|




) Woran könnte das liegen?




) - siehe anhang...