Dieses Thema hat akzeptierte Lösungen:
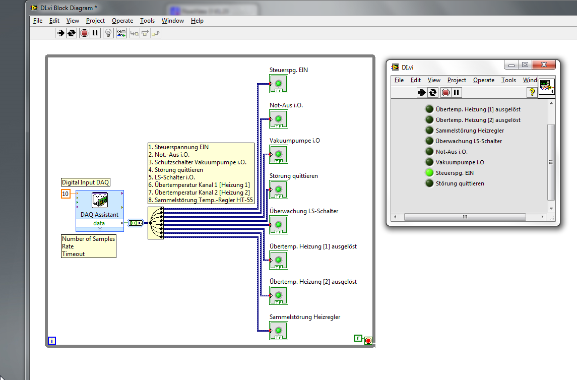
Dynamic Data vom DAQ zu Boolean |
Wenn dein Problem oder deine Frage geklärt worden ist, markiere den Beitrag als "Lösung",
indem du auf den "Lösung" Button rechts unter dem entsprechenden Beitrag klickst. Vielen Dank!
|
|
|
| Möglicherweise verwandte Themen... | |||||
| Themen | Verfasser | Antworten | Views | Letzter Beitrag | |
| Set Dynamic Data Attributes "Signal Name" | Toklu | 6 | 9.677 |
31.10.2014 14:17 Letzter Beitrag: Toklu |
|
| Diagramm but no Data | gottfried | 3 | 5.117 |
14.11.2011 09:07 Letzter Beitrag: gottfried |
|
| Boolean Array füllen | rom4o | 4 | 32.723 |
27.06.2011 11:26 Letzter Beitrag: rom4o |
|
| Cluster-Array umwandeln in Dynamic Data | Paul83 | 1 | 6.618 |
02.10.2009 06:56 Letzter Beitrag: Achim |
|
| Ereignisstruktur durch boolean auslösen | big_ben | 5 | 8.062 |
16.03.2009 20:58 Letzter Beitrag: jg |
|
| Boolean zu Digitale Signalverlaufsgraphen | Labman | 2 | 6.894 |
11.09.2007 08:36 Letzter Beitrag: Labman |
|








Vor allem, wenn man die Wandlung auch noch FALSCH macht. Dein Eingang ist noch nicht ein "Single Channel".
