|
28.05.2008, 14:30
|
RoLe
LVF-Guru
    
Beiträge: 1.236
Registriert seit: Jul 2007
-
1997
en
0
Schweiz
|
Excel durchsuchen und mehrere Zellen auslesen
' schrieb:Also ich kriegs geöffnet, aber es funktioniert nicht. Ich versuchs gerdae zum Laufen zu bekommen, aber ist ja mal wieder extrem umständlich mit LabVIEW.
Es gibt noch andere(s) das umständlich ist........ aber LabVIEW nicht.
aber es funktioniert nicht...... ist mal wieder so eine super Aussage.
Gibt es einen Fehler, kommen keine Daten oder ist der Bildschirm dunkel..
Bei mir läuft das konvertierte VI einwandfrei. Hat sogar eine Anleitung auf dem FP.
' schrieb:Hmm habs versucht in LabVIEW umzubauen,
Brauchst du nicht, ist schon in LabVIEW
.·´¯)--> Leben ist das, was dir passiert, wenn du eifrig dabei bist andere Pläne zu machen <--(¯`·.
|
|
|
|
|
28.05.2008, 14:52
|
Only08
LVF-Gelegenheitsschreiber
 
Beiträge: 74
Registriert seit: Apr 2008
7.00
2008
de
10557
Deutschland
|
Excel durchsuchen und mehrere Zellen auslesen
Wie gesagt, ich kriegs geöffnet, aber nach dem Start des programms gibt er mir keine Daten Aus. Zum test habe ich eine Excel erstellt die folgendermaßen aussieht A1=1.....A10=10. Dann hab ich die Start auf 0:0 und End auf 0:9 gesetzt und wollte das ergebnis mal betrachten, aber kam nix im Ausgabearray. Also es passiert einfach nix, erarbeitet kurz und dann ist er fertig ohne ein Ergebnis.
Ich weiss jetzt halt auch nicht woran das liegen könnte. Hat zufällig einer mein hochgestelltes bei sich versucht?
|
|
|
|
|
28.05.2008, 16:11
|
Y-P
☻ᴥᴥᴥ☻ᴥᴥᴥ☻
Beiträge: 12.612
Registriert seit: Feb 2006
Developer Suite Core -> LabVIEW 2015 Prof.
2006
EN
71083
Deutschland
|
Excel durchsuchen und mehrere Zellen auslesen
Bei mir klappt das Bsp. (von Version 7.1) mit LabVIEW 8.5.
Was für eine Excel-Version hast Du denn?
Gruß Markus
--------------------------------------------------------------------------
Bitte stellt mir keine Fragen über PM, dafür ist das Forum da - andere haben vielleicht auch Interesse an der Antwort !!
--------------------------------------------------------------------------
|
|
|
|
|
29.05.2008, 10:08
|
RoLe
LVF-Guru
    
Beiträge: 1.236
Registriert seit: Jul 2007
-
1997
en
0
Schweiz
|
Excel durchsuchen und mehrere Zellen auslesen
' schrieb:Excel 2000. Naja ich habs ja auch schon versucht mein Anfangsbeispiel, bei dem ich erfolgreich eine Zelle ausgelesen habe, mit der Array umwandlung umzubauen. Hat er aber auch nicht gemacht.
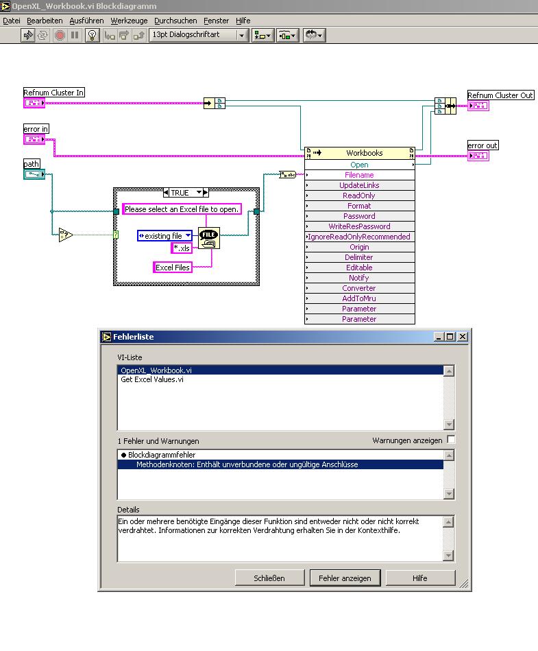
An den 0 statt 1 lag es auch nicht. Der Fehler ist laut LabVIEW nicht definiert (Abbildung: excel_fehlermedlung1.jpg)
Achso anbei mal die Fehlermeldung, wenn ich versuche die excel-read_values.llb zu starten. Da unter OpenXL_workbook.vi.
Das ist kein LV Fehler sondern ein MS-ActiveXFehler.
Und mein VI geht wirklich nicht?
1. öffnen von read_excel_values.llb und dann Get Excel Values.vi öffnen.
2. Pfad zum Exceldok. eingeben. (sonst nichts verändern)
3. auf den Run-Pfeil drücken.
und... kommen keine Daten?
Es sollte Zelle A1 und A2 angezeigt werden.
.·´¯)--> Leben ist das, was dir passiert, wenn du eifrig dabei bist andere Pläne zu machen <--(¯`·.
|
|
|
|
|
29.05.2008, 10:08
|
Only08
LVF-Gelegenheitsschreiber
 
Beiträge: 74
Registriert seit: Apr 2008
7.00
2008
de
10557
Deutschland
|
Excel durchsuchen und mehrere Zellen auslesen
So Problem gelöst. Danke für die Hilfe, war wirklich entscheidend. Und langsam gewöhn ich mich sogar an die schnippischen Antworten hier im Forum ;-)
Also danke nochmal, und wahrscheinlich bis bald
|
|
|
|
|
29.05.2008, 10:56
|
RoLe
LVF-Guru
    
Beiträge: 1.236
Registriert seit: Jul 2007
-
1997
en
0
Schweiz
|
Excel durchsuchen und mehrere Zellen auslesen
' schrieb:So Problem gelöst. Danke für die Hilfe, war wirklich entscheidend. Und langsam gewöhn ich mich sogar an die schnippischen Antworten hier im Forum ;-)
Also danke nochmal, und wahrscheinlich bis bald
und wie hast du das Problem nun gelöst?
:noe:schnippisch = eingebildet, arrogant, hochnäsig, vermessen.
Das war nun nicht nötig, sei froh das hier einige Leute soviel Geduld aufbringen mit Problemen die gar nicht LabVIEW betreffen.
Betreffend Excel und LabVIEW ist es so:
LV stellt dir nur die Methoden und Property des ActiveX Elementes zur verfügung.
Wie man das nachher programmiert ist nicht LabVIEW, sonder ist in vielen Sprache dasselbe (z.Bsp VB/VBA).
.·´¯)--> Leben ist das, was dir passiert, wenn du eifrig dabei bist andere Pläne zu machen <--(¯`·.
|
|
|
|
|
29.05.2008, 13:13
|
Only08
LVF-Gelegenheitsschreiber
 
Beiträge: 74
Registriert seit: Apr 2008
7.00
2008
de
10557
Deutschland
|
Excel durchsuchen und mehrere Zellen auslesen
Sorry, wenns falsch ankam, aber wirkt halt manchmal so, wenn man hier als Noob Nix weiss.
Ich hab, den Part mit der Umwandlung in 2D-Array genommen und in meinen alten Zugriff gepackt. Theoretisch die selbe vorgehensweise wie bei dir, aber keine Ahnung, warum er es da schafft. Wie gesagt, er meint er hätte unverbundene Knoten, die ich aber nicht entdecken konnte.
|
|
|
|
| |