INFO: Dieses Forum nutzt Cookies...
Cookies sind für den Betrieb des Forums unverzichtbar. Mit der Nutzung des Forums erklärst Du dich damit einverstanden, dass wir Cookies verwenden.

Es wird in jedem Fall ein Cookie gesetzt um diesen Hinweis nicht mehr zu erhalten. Desweiteren setzen wir Google Adsense und Google Analytics ein.


Antwort schreiben 

MAX Problem



Wenn dein Problem oder deine Frage geklärt worden ist, markiere den Beitrag als "Lösung",
indem du auf den "Lösung" Button rechts unter dem entsprechenden Beitrag klickst. Vielen Dank!

02.07.2006, 17:17
Beitrag #1

Teutates Offline
LVF-Gelegenheitsschreiber
**


Beiträge: 73
Registriert seit: Nov 2004

7.1 Developer Suite inkl. Vision
2004
kA


Deutschland
MAX Problem
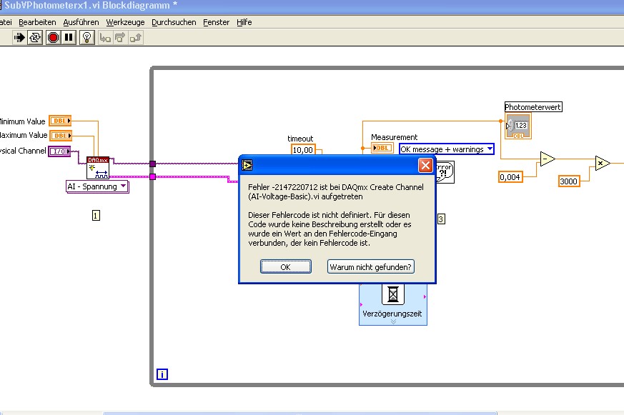
Habe hier ein Problem wo ich nicht mehr weiter weis aktuell, und zwar hatte ich vor kurzem Daqmx 8.1 installiert weil ich an der Stelle schon mal mit Daqmx Probleme hatte und auch Trad Ni-Daq 7.4.1, alles lief bestens und hat einwandfrei funktioniert. Jetzt plötzlich ohne einen mir bekannten Grund komme ich nicht mal mehr in den MAX und er zeigt siehe Anhang diese Fehlermeldung.

Will ich eine Messung machen mit Daqmx kommt diese Fehlermeldung Bild2.

Nun funktioniert es aber komischerweise mit trad Daq Tools einwandfrei.

Nun meine Frage an was das liegen könnte wo ich mal von ausgehe das es keiner weis, aber wie kann ich nun NiDaq 8.1 noch mal drüber installieren oder wie kann ich den MAX deinstallieren, was würdet Ihr an meiner Stelle machen alles neu installieren komplett LV 7.1 usw...? Oder einfach trad Daq anwenden


Angehängte Datei(en) Thumbnail(s)
       
Alle Beiträge dieses Benutzers finden
Diese Nachricht in einer Antwort zitieren to top
Anzeige
02.07.2006, 21:27
Beitrag #2

Teutates Offline
LVF-Gelegenheitsschreiber
**


Beiträge: 73
Registriert seit: Nov 2004

7.1 Developer Suite inkl. Vision
2004
kA


Deutschland
MAX Problem
Problem ist keins mehr....


' schrieb:Habe hier ein Problem wo ich nicht mehr weiter weis aktuell, und zwar hatte ich vor kurzem Daqmx 8.1 installiert weil ich an der Stelle schon mal mit Daqmx Probleme hatte und auch Trad Ni-Daq 7.4.1, alles lief bestens und hat einwandfrei funktioniert. Jetzt plötzlich ohne einen mir bekannten Grund komme ich nicht mal mehr in den MAX und er zeigt siehe Anhang diese Fehlermeldung.

Will ich eine Messung machen mit Daqmx kommt diese Fehlermeldung Bild2.

Nun funktioniert es aber komischerweise mit trad Daq Tools einwandfrei.

Nun meine Frage an was das liegen könnte wo ich mal von ausgehe das es keiner weis, aber wie kann ich nun NiDaq 8.1 noch mal drüber installieren oder wie kann ich den MAX deinstallieren, was würdet Ihr an meiner Stelle machen alles neu installieren komplett LV 7.1 usw...? Oder einfach trad Daq anwenden
Alle Beiträge dieses Benutzers finden
Diese Nachricht in einer Antwort zitieren to top
03.07.2006, 07:08
Beitrag #3

Y-P Offline
☻ᴥᴥᴥ☻ᴥᴥᴥ☻
LVF-Team

Beiträge: 12.612
Registriert seit: Feb 2006

Developer Suite Core -> LabVIEW 2015 Prof.
2006
EN

71083
Deutschland
MAX Problem
Hallo,

kannst Du evtl. interessenhalber mal sagen, an was es gelegen hat? Ich hatte auch schon Probleme mit den Treibern und dem MAX, allerdings etwas andere (vgl. früheren Beitrag). Danke.

Gruß M.Weippert

--------------------------------------------------------------------------
Bitte stellt mir keine Fragen über PM, dafür ist das Forum da - andere haben vielleicht auch Interesse an der Antwort !!
--------------------------------------------------------------------------
Alle Beiträge dieses Benutzers finden
Diese Nachricht in einer Antwort zitieren to top
03.07.2006, 11:13 (Dieser Beitrag wurde zuletzt bearbeitet: 03.07.2006 11:14 von Teutates.)
Beitrag #4

Teutates Offline
LVF-Gelegenheitsschreiber
**


Beiträge: 73
Registriert seit: Nov 2004

7.1 Developer Suite inkl. Vision
2004
kA


Deutschland
MAX Problem
Also was genau der Kern des Problems war kann ich nicht sagen nur anscheinend entsteht bei mir in Zusammenhang mit den Daqmx-Treibern und dem MAX ein Problem ab und zu LabVIEW-intern, dann geht die Messung mit trad. Daq nach wie vor aber bei dem VI als Beispiel Daqmx-CreateChannel gibts Konflikte.
Ja weiterhin stürtzt der MAX dann ab sobald man das Programm gestartet hatte. Beim ersten Mal hats wieder funktioniert als ich Ni-Daq 8.1 geupdatet hatte und nun mit neuester Version ging das nicht mehr und MAX kann man auch nicht deinstallieren also hab ich gedacht reparieren muss mans doch können. Mit CD-Installern geht das nicht. So wollte ich das ganze System neuinstallieren und habe via Systemsteuerung/Software/NI-Software dann versucht genau das zu tun aber siehe da MAX geht nicht zu deinstallieren ohne den Rest aber zu reparieren! Hier lässt sich jede Komponente reparieren die installiert wurde was bei den CD-Installern nicht mit angeboten wird.

Ja danach war alles wieder so wie es sein soll, scheint wohl ein interner Bug zu sein, ich frag mich nur auch wie sowas sein kann wenn einen Tag vorher alles funtioniert und am nächsten Tag plötzlich solche Bugs auftauchen.


' schrieb:Hallo,

kannst Du evtl. interessenhalber mal sagen, an was es gelegen hat? Ich hatte auch schon Probleme mit den Treibern und dem MAX, allerdings etwas andere (vgl. früheren Beitrag). Danke.

Gruß M.Weippert
Alle Beiträge dieses Benutzers finden
Diese Nachricht in einer Antwort zitieren to top
30
Antwort schreiben 


Gehe zu: