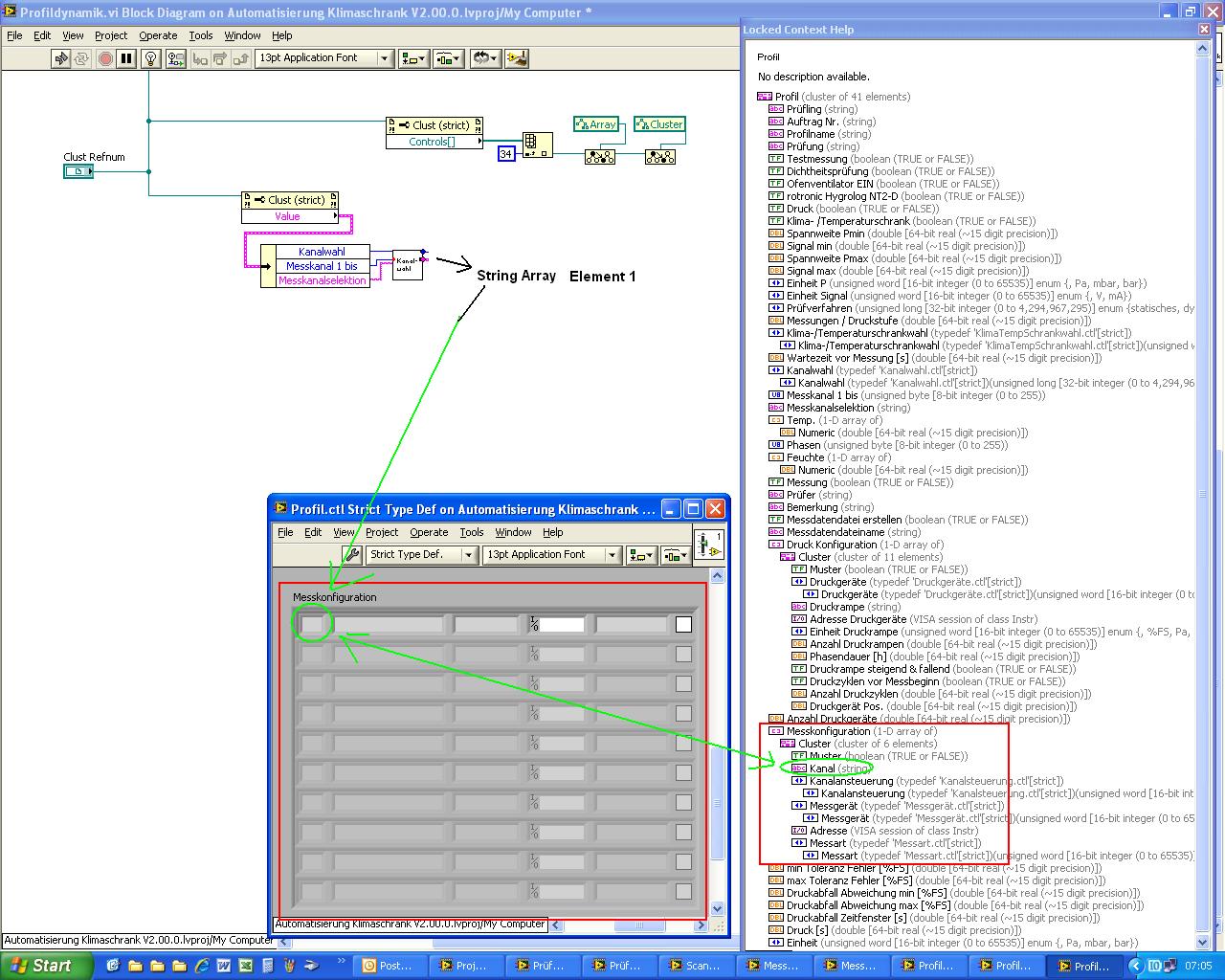
Stringwert in Refnum->Array->Cluster->String Indicator.JPG |
Wenn dein Problem oder deine Frage geklärt worden ist, markiere den Beitrag als "Lösung",
indem du auf den "Lösung" Button rechts unter dem entsprechenden Beitrag klickst. Vielen Dank!
| 30
|
|
|
| Möglicherweise verwandte Themen... | |||||
| Themen | Verfasser | Antworten | Views | Letzter Beitrag | |
| Elemente Cluster in Cluster ansprechen | simcum | 3 | 5.472 |
02.10.2023 10:49 Letzter Beitrag: th13 |
|
| String in Cluster konvertieren | TpunktN | 3 | 4.887 |
01.04.2021 15:44 Letzter Beitrag: TpunktN |
|
| MONATSverbrauch aus TAGES-String-Array berechnen | Blondchen | 1 | 5.684 |
19.02.2020 16:21 Letzter Beitrag: GerdW |
|
| Wann schließe ich (ActiveX, Excel) Referenzen? + wie Cluster to Array? | TpunktN | 9 | 12.168 |
28.01.2020 14:14 Letzter Beitrag: TpunktN |
|
| String in Array speichern für flexible Gruppenbenennung in TDMS Datei | hansi_1 | 3 | 5.000 |
10.12.2019 09:45 Letzter Beitrag: Freddy |
|
| (Array of )Cluster direkt als Icon? | NoWay | 4 | 5.454 |
16.10.2019 11:16 Letzter Beitrag: Trinitatis |
|







