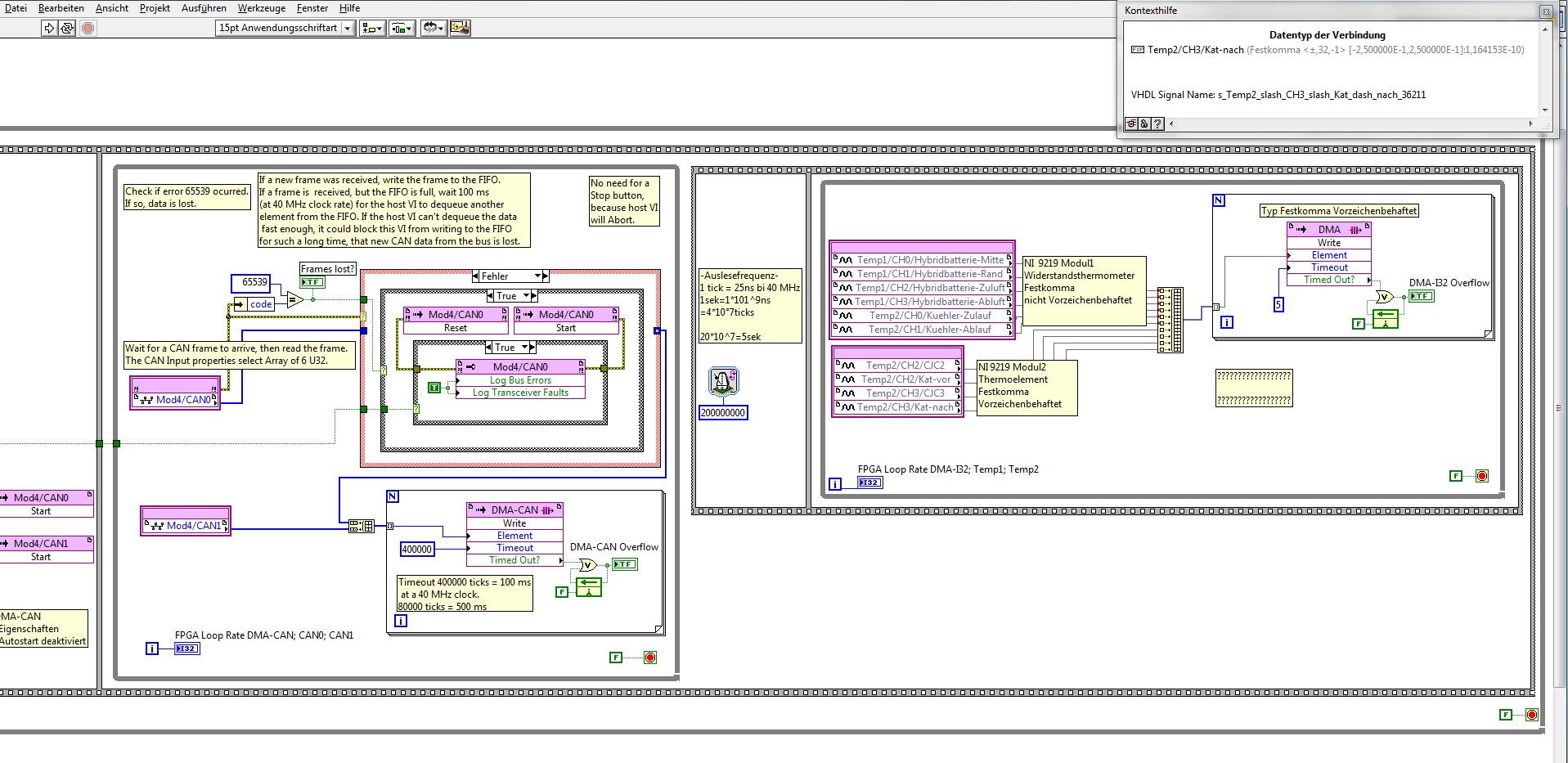
ein DMA FIFO für verschieden Datentypen ? |
Wenn dein Problem oder deine Frage geklärt worden ist, markiere den Beitrag als "Lösung",
indem du auf den "Lösung" Button rechts unter dem entsprechenden Beitrag klickst. Vielen Dank!
| 30
|
|
|
| Möglicherweise verwandte Themen... | |||||
| Themen | Verfasser | Antworten | Views | Letzter Beitrag | |
| FPGA FIFO vs. MEMORY | derandyk | 1 | 5.736 |
30.11.2018 11:42 Letzter Beitrag: GerdW |
|
| 16 Kanal AI mit FPGA und DMA FIFO | derandyk | 12 | 16.089 |
23.11.2018 15:56 Letzter Beitrag: BNT |
|
| FPGA FIFO | Roland | 5 | 9.967 |
28.05.2018 20:16 Letzter Beitrag: jg |
|
| unplausible Werte aus FIFO | kwakz | 2 | 8.791 |
28.09.2015 06:05 Letzter Beitrag: kwakz |
|
| FPGA FIFO - Oszilloscop | PxCE_HB | 9 | 16.059 |
08.09.2015 14:35 Letzter Beitrag: GerdW |
|
| FIFO Fehler beim auslesen | logan | 2 | 7.996 |
15.01.2015 16:33 Letzter Beitrag: logan |
|







