INFO: Dieses Forum nutzt Cookies...
Cookies sind für den Betrieb des Forums unverzichtbar. Mit der Nutzung des Forums erklärst Du dich damit einverstanden, dass wir Cookies verwenden.

Es wird in jedem Fall ein Cookie gesetzt um diesen Hinweis nicht mehr zu erhalten. Desweiteren setzen wir Google Adsense und Google Analytics ein.


Antwort schreiben 

Konfigurationsdatei



Wenn dein Problem oder deine Frage geklärt worden ist, markiere den Beitrag als "Lösung",
indem du auf den "Lösung" Button rechts unter dem entsprechenden Beitrag klickst. Vielen Dank!

23.08.2008, 00:50
Beitrag #1

MichaDu
Unregistered


 







Konfigurationsdatei
Hallo,

wollte mir eine Konfigurationsdatei erstellen, in denen alle Benutzereingaben aus dem Frontpanel gespeichert werden, so dass bei einem Neustart diese Daten nicht immer neu eingegeben werden müssen. Dafür schienen mir die Config File VIs ideal.

Leider ist das Programmieren bei einer hohen Anzahl an Variablen sehr sehr mühselig (jeweils ein Dateizugriff für eine Variable mit Namen, Wert und Defaultwert. Und das bei ca. 80... :-(

Hat jemand einen Tipp, wie ich das elegant lösen kann? Schleifen kann ich nicht verwenden wegen der eindeutigen Variablennamen.

Danke!
Diese Nachricht in einer Antwort zitieren to top
Anzeige
23.08.2008, 07:05 (Dieser Beitrag wurde zuletzt bearbeitet: 23.08.2008 07:10 von Lucki.)
Beitrag #2

Lucki Offline
Tech.Exp.2.Klasse
LVF-Team

Beiträge: 7.699
Registriert seit: Mar 2006

LV 2016-18 prof.
1995
DE

01108
Deutschland
Konfigurationsdatei
Die gewünschte Lösung gibt es, habe es hier schon 2 mal gepostet, finde es jetzt aber auch nicht. Als jetzt noch mal:
Lv85_img
Sonstige .vi  Loading_SavingControlValues85.vi (Größe: 47 KB / Downloads: 680)

Einfach den Code in Dein VI reinkopieren (Natürlich ohne die Buttons, die nur die Funktion veranschaulichen).
Es funktioniert sogar dann, wenn man das alles gar nicht verstehstZocken
Alle Beiträge dieses Benutzers finden
Diese Nachricht in einer Antwort zitieren to top
23.08.2008, 11:19
Beitrag #3

MichaDu
Unregistered


 







Konfigurationsdatei
Hi Lucki,

hast mich lucky gemacht ;-) Genau so was habe ich gesucht!

Danke dir!
Diese Nachricht in einer Antwort zitieren to top
15.10.2008, 08:46 (Dieser Beitrag wurde zuletzt bearbeitet: 15.10.2008 08:46 von J_uri.)
Beitrag #4

J_uri Offline
LVF-Gelegenheitsschreiber
**


Beiträge: 66
Registriert seit: May 2008

8.6, 2011
2007
DE_EN


Deutschland
Konfigurationsdatei
   

   


Hallo,
ich nutze das oben angegebene Vi bei mir auch, bspw. um LEDs oder Schalterwerte speichern und laden zu können. Das funktioniert auch grundsätzlich.
Ich nutze das aber in einer Eventstruktur. Das aktivieren einer LED führt hier bspw. zum Aktivieren weiterer Schalter oder Anzeigen. Wenn ich nun aber die LED über eine gespeicherte Konfigurationsdatei lade wird genau das nicht gemacht. Die Schalter etc. bleiben grau, weil der Wert nicht "signalisierend" geändert wird.

Gibts da irgendwie ne Möglichkeit?

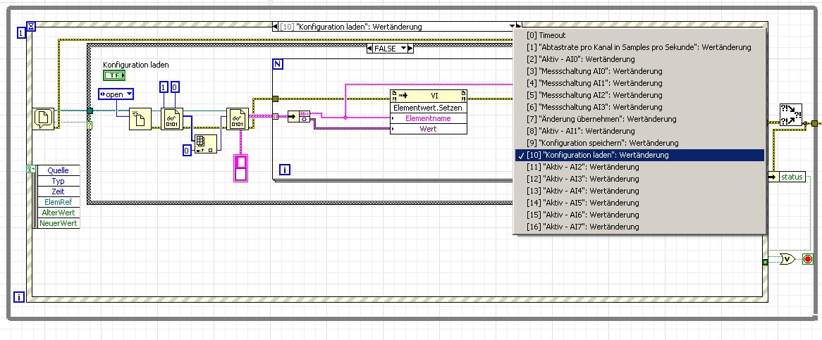
Ich hab mal versucht halbwegs aussagekräfte Screenshots zu erstellen.

Vielen Dank,
J_uri
Alle Beiträge dieses Benutzers finden
Diese Nachricht in einer Antwort zitieren to top
15.10.2008, 09:12
Beitrag #5

oenk Offline
LVF-Stammgast
***


Beiträge: 361
Registriert seit: May 2005

>= 7.1
2004
EN

3018
Schweiz
Konfigurationsdatei
Zuerst: ja, es gibt eine Möglichkeit

Dann:
Was du mit deiner Event-Stuktur machst, sind auf User-Events warten, die auf dem FP passieren.
Durch das laden deiner Datei änderst du zwar den Wert eines Elementes, jedoch löst das noch kein User-Event aus, da es nicht vom User am FP eingegeben wurde.
Was zu tun ist:
Du musst dir durch das laden ein User-Event erzeugen, dann sollte es funktionieren. Wie genau das geht kann dir die Hilfe besser als ich erklären (vgl: "Create user Event", "Register for Events", etc)

Oder du baust dir das ganze um:
und zwar ueber eine StateMachine, die entweder vom UserEvent auf deine gewünschte Art reagiert oder vom Laden einer Einstellung aus

Gruss,
Christian

In theory, there is no difference between theory and practice; In practice, there is.

Chuck Reid
Alle Beiträge dieses Benutzers finden
Diese Nachricht in einer Antwort zitieren to top
Antwort schreiben 


Möglicherweise verwandte Themen...
Themen Verfasser Antworten Views Letzter Beitrag
  Konfigurationsdatei aus Cluster erstellen iSebbl 6 8.714 21.10.2013 08:34
Letzter Beitrag: Lucki
  Konfigurationsdatei verarbeiten tt-web 2 4.451 12.11.2009 15:32
Letzter Beitrag: tt-web
  Konfigurationsdatei schreiben macht Probleme Nschnitzler 19 16.929 10.07.2008 05:55
Letzter Beitrag: Nschnitzler
  Kommentare Konfigurationsdatei Svenni 3 6.395 31.03.2006 20:31
Letzter Beitrag: Svenni

Gehe zu: