Dieses Thema hat akzeptierte Lösungen:
CSV schreiben |
Wenn dein Problem oder deine Frage geklärt worden ist, markiere den Beitrag als "Lösung",
indem du auf den "Lösung" Button rechts unter dem entsprechenden Beitrag klickst. Vielen Dank!
|
|
|








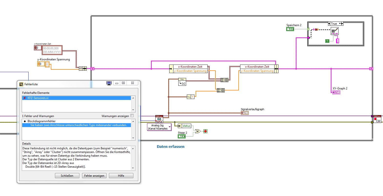
. Hier nochmal das Programm mit dem Fehler.