INFO: Dieses Forum nutzt Cookies...
Cookies sind für den Betrieb des Forums unverzichtbar. Mit der Nutzung des Forums erklärst Du dich damit einverstanden, dass wir Cookies verwenden.

Es wird in jedem Fall ein Cookie gesetzt um diesen Hinweis nicht mehr zu erhalten. Desweiteren setzen wir Google Adsense und Google Analytics ein.


Antwort schreiben 

Analoge Spannungsmessung



Wenn dein Problem oder deine Frage geklärt worden ist, markiere den Beitrag als "Lösung",
indem du auf den "Lösung" Button rechts unter dem entsprechenden Beitrag klickst. Vielen Dank!

14.03.2007, 21:30
Beitrag #1

StefanBläsi Offline
LVF-Grünschnabel
*


Beiträge: 17
Registriert seit: Mar 2007

8.2
2006
kA


Schweiz
Analoge Spannungsmessung
Hallo zusammen


Ich habe eine Schaltung, welche 3 Spannungen bzw. 3 Analogsignale messen sollte.

Mein Problem:

Die Messung verläuft nur ganz kurz. Ich wünsche mir jedoch, dass die Messung solange weiterläuft, bis ich den Stopp-Button betätige. Was muss ich ändern?

Das Programm lief heute noch, bzw. ich konnte über den ersten Waveform-Graphen ein sporadisches Signal ausgeben. Signal 2 und 3 erschienen aber erst auf dem Wave-Graph nachdem ich den Stopp-Button betätigt hatte. Warum? Was ist falsch?

Ich hoffe ihr könnt mir weiterhelfen. Habe mein VI angehängt.

Gruss Stefan


Angehängte Datei(en)
Sonstige .vi  Spannungsmessung3.vi (Größe: 321,03 KB / Downloads: 394)
Alle Beiträge dieses Benutzers finden
Diese Nachricht in einer Antwort zitieren to top
Anzeige
14.03.2007, 22:38
Beitrag #2

eg Offline
LVF-SeniorMod


Beiträge: 3.868
Registriert seit: Nov 2005

2016
2003
kA

66111
Deutschland
Analoge Spannungsmessung
Leider hat nicht jeder LV 8.2 . Ich kann dein VI niht mal anschauen. Mach bitte einen Screenshot oder speichere es für LV 8.0 .

Eugen

Webseite des Benutzers besuchen Alle Beiträge dieses Benutzers finden
Diese Nachricht in einer Antwort zitieren to top
15.03.2007, 09:10
Beitrag #3

StefanBläsi Offline
LVF-Grünschnabel
*


Beiträge: 17
Registriert seit: Mar 2007

8.2
2006
kA


Schweiz
Analoge Spannungsmessung
' schrieb:Leider hat nicht jeder LV 8.2 . Ich kann dein VI niht mal anschauen. Mach bitte einen Screenshot oder speichere es für LV 8.0 .

Eugen

Hallo Eugen

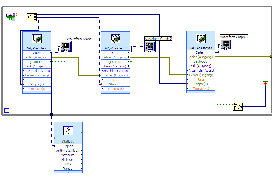
Hier ein Screenshot meines VI.


Angehängte Datei(en)
Sonstige .jpg  Spannungsmessung.jpg (Größe: 1,59 MB / Downloads: 602)
Alle Beiträge dieses Benutzers finden
Diese Nachricht in einer Antwort zitieren to top
15.03.2007, 09:21
Beitrag #4

dc6xs Offline
registered alien
****


Beiträge: 762
Registriert seit: Aug 2006

6.1,7.00
2006
kA

79106
Sonstige
Analoge Spannungsmessung
' schrieb:Hallo Eugen

Hier ein Screenshot meines VI.

Kann man das nicht auch in einem Daq-Assistenen-ExpressVi zusammenfassen? Oder geht da immer nur ein Kanal?
Vielleicht ist das ja auch Dein Problem, das sich die Express-VIs dabehaken..

Gruß, Rob

Bitte Beachten:
Die obenstehenden Texteile können unter Umständen Sarkasmus und Ironie enthalten, für nicht erkannten Sarkasmus oder nicht erkannte Ironie wird keine Haftung übernommen.

N.B.:
"Multiple exclamation marks, " he went on, shaking his head, "are a sure sign of a deseased mind." - Terry Pratchett
Webseite des Benutzers besuchen Alle Beiträge dieses Benutzers finden
Diese Nachricht in einer Antwort zitieren to top
15.03.2007, 09:29
Beitrag #5

Y-P Offline
☻ᴥᴥᴥ☻ᴥᴥᴥ☻
LVF-Team

Beiträge: 12.612
Registriert seit: Feb 2006

Developer Suite Core -> LabVIEW 2015 Prof.
2006
EN

71083
Deutschland
Analoge Spannungsmessung
Hallo,

probier' es mal so. Ich weiß aber nicht, ob es daran lag.

Gruß Markus


Angehängte Datei(en) Thumbnail(s)
   

Sonstige .vi  Spannungsmessung3.vi (Größe: 343,99 KB / Downloads: 299)

--------------------------------------------------------------------------
Bitte stellt mir keine Fragen über PM, dafür ist das Forum da - andere haben vielleicht auch Interesse an der Antwort !!
--------------------------------------------------------------------------
Alle Beiträge dieses Benutzers finden
Diese Nachricht in einer Antwort zitieren to top
15.03.2007, 09:31
Beitrag #6

eg Offline
LVF-SeniorMod


Beiträge: 3.868
Registriert seit: Nov 2005

2016
2003
kA

66111
Deutschland
Analoge Spannungsmessung
Ja, ich kenne mich mit DAQ gar nicht aus, weil noch nie verwendet. Aber geht es nicht einfacher? Und warum konvertierst du dein Stop in ein Signal???

Ich denke, du kannst mit DA auch glechzieitig drei Kanäle auslesen. Hier mein Screenshot.

Gruss, Eugen

P.S. ich würde an deiner Stelle die LV-Hilfe und Beispiele für DAQ anschauen.


Angehängte Datei(en) Thumbnail(s)
   

Webseite des Benutzers besuchen Alle Beiträge dieses Benutzers finden
Diese Nachricht in einer Antwort zitieren to top
Anzeige
15.03.2007, 10:42
Beitrag #7

Streifenkarl Offline
LVF-Neueinsteiger


Beiträge: 9
Registriert seit: Dec 2006

7.0 7.1 8.0 8.2 8.5
2006
kA

09126
Deutschland
Analoge Spannungsmessung
Ich habe im Prinzip nur mit DAQ-Messungen zu tun ... aber habe nur Version 8.0 wenn mir das einer Konvertieren und reinstellen könnte, ist es mir vieleicht möglich zu helfen ...

mfg
Alle Beiträge dieses Benutzers finden
Diese Nachricht in einer Antwort zitieren to top
15.03.2007, 11:25
Beitrag #8

StefanBläsi Offline
LVF-Grünschnabel
*


Beiträge: 17
Registriert seit: Mar 2007

8.2
2006
kA


Schweiz
Analoge Spannungsmessung
' schrieb:Ich habe im Prinzip nur mit DAQ-Messungen zu tun ... aber habe nur Version 8.0 wenn mir das einer Konvertieren und reinstellen könnte, ist es mir vieleicht möglich zu helfen ...

mfg

Hier abgespeichert für die Version 8.0.
Wäre wirklich froh, wenn du mir helfen könntest.


Gruss Stefan


Angehängte Datei(en)
Sonstige .vi  Spannungsmessung.vi (Größe: 274,21 KB / Downloads: 271)
Alle Beiträge dieses Benutzers finden
Diese Nachricht in einer Antwort zitieren to top
15.03.2007, 11:47
Beitrag #9

Streifenkarl Offline
LVF-Neueinsteiger


Beiträge: 9
Registriert seit: Dec 2006

7.0 7.1 8.0 8.2 8.5
2006
kA

09126
Deutschland
Analoge Spannungsmessung
So, versuchs mal mit nur einem DAQ-Assi ( zweiten A-Kanal einfach Hinzufügen ) und schau dir mal den Trigger an in Sachen Schwellwert und Vorabtastwerte an. Teste mal mit dem Trigger ein wenig durch falls es nicht gleich Funktionieren sollte ... ich kenne deine Anwendung ja nicht. Hab dir mal ne Anregung zusammengestellt

mfg


Angehängte Datei(en)
Sonstige .vi  Spannungsmessung.vi (Größe: 249,29 KB / Downloads: 258)
Alle Beiträge dieses Benutzers finden
Diese Nachricht in einer Antwort zitieren to top
15.03.2007, 12:03
Beitrag #10

StefanBläsi Offline
LVF-Grünschnabel
*


Beiträge: 17
Registriert seit: Mar 2007

8.2
2006
kA


Schweiz
Analoge Spannungsmessung
' schrieb:So, versuchs mal mit nur einem DAQ-Assi ( zweiten A-Kanal einfach Hinzufügen ) und schau dir mal den Trigger an in Sachen Schwellwert und Vorabtastwerte an. Teste mal mit dem Trigger ein wenig durch falls es nicht gleich Funktionieren sollte ... ich kenne deine Anwendung ja nicht. Hab dir mal ne Anregung zusammengestellt

mfg

Wo muss ich jetz den zweiten Analog-Kanal hinzufühgen. Kann man das direkt im DAQ-Assi?
Funktioniert bisher gut... Aber das 2. Signal erkenne ich noch nicht, da ich den zweiten Kanal noch nicht lesen kann...
Alle Beiträge dieses Benutzers finden
Diese Nachricht in einer Antwort zitieren to top
30
Antwort schreiben 


Möglicherweise verwandte Themen...
Themen Verfasser Antworten Views Letzter Beitrag
  Spannungsmessung Kondensator mit NI-9205 Phinex 2 5.483 25.04.2014 13:07
Letzter Beitrag: Phinex
  Kondensator Spannungsmessung Matrix 16 15.964 26.02.2013 15:21
Letzter Beitrag: Matrix
  Druck ermitteln durch Spannungsmessung Schwen 2 4.929 11.11.2012 09:21
Letzter Beitrag: Y-P
  Spannungsmessung ->Stromverlauf actaenemy 3 5.286 22.05.2012 13:50
Letzter Beitrag: NWOmason
  Spannungsmessung triggern bei fallender UND steigender Flanke lab_ws10 4 9.405 10.02.2012 18:59
Letzter Beitrag: Hook1986
  Spannungsmessung in Sequenz mit NI USB-6009 MasterWienke 14 15.062 24.06.2011 08:59
Letzter Beitrag: MasterWienke

Gehe zu: