INFO: Dieses Forum nutzt Cookies...
Cookies sind für den Betrieb des Forums unverzichtbar. Mit der Nutzung des Forums erklärst Du dich damit einverstanden, dass wir Cookies verwenden.

Es wird in jedem Fall ein Cookie gesetzt um diesen Hinweis nicht mehr zu erhalten. Desweiteren setzen wir Google Adsense und Google Analytics ein.


Antwort schreiben 

Darstellung GPS Signal in Zustandsautomat



Wenn dein Problem oder deine Frage geklärt worden ist, markiere den Beitrag als "Lösung",
indem du auf den "Lösung" Button rechts unter dem entsprechenden Beitrag klickst. Vielen Dank!

23.11.2012, 17:12 (Dieser Beitrag wurde zuletzt bearbeitet: 23.11.2012 17:17 von hebertschnackel.)
Beitrag #1

hebertschnackel Offline
LVF-Neueinsteiger


Beiträge: 1
Registriert seit: Nov 2012

11.0
2012
EN



Darstellung GPS Signal in Zustandsautomat
Hallo ,

erstmal Vielen Dank an die Forumgemeinde, hab hier schon viele viele Lösungen gefunden. Jetzt steck ich aber fest und finde auch keine entsprechendes Beispiel/Ansatz.

Zum Problem:

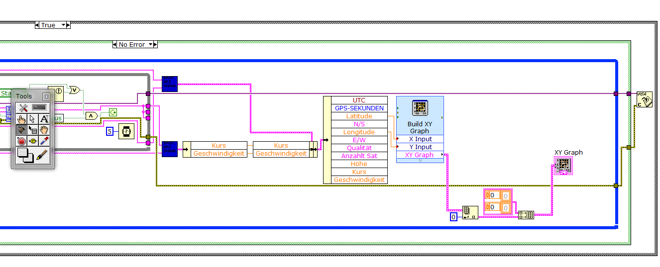
Ich fahre mit einem Testfahrzeug und lese gleichzeitig ein Gps-Signal aus. Das Vi arbeitet in den 2 Zuständen "Messen" und "Anzeigen" (im angehängten Vi als True und False"), in denen jeweils das Gps Signal ausgelesen wird. Wenn ich nun im Anzeigemodus herumfahre möchte ich auf dem Graphen erkennen können auf welchen Strecken in schon gemessen habe, durch eine geänderte Farbdarstellung.

Bisher habe ich versucht dem Xy-Graphen einfach 2 Graphen zu übergeben und, je nach Modus, die Daten als Plot1 oder Plot0 darstellen zu lassen. Hier liegt auch schon das Problem:

- Vorherige Daten aus dem anderen Modus werden hier miteingefärbt, d.h. ich kann die aktuellen und die vorherigen Daten nicht mehr unterscheiden. Hat jemand einen Ansatz wie ich das funktionierend umsetzen kann?

-Beim Auslesen kommt zum zur Anzeige von Nullwerten, der Graph skaliert sich dann völlig unbrauchbar.
Kann ich die Nullwerte irgendwie herausfiltern?

Ich Danke schonmal im Vorraus, und hoffe jemand kann mir helfen Blush

Gruß , Herbert


Angehängte Datei(en) Thumbnail(s)
   

11.0 .vi  gps_beispiel.vi (Größe: 57,8 KB / Downloads: 234)
Alle Beiträge dieses Benutzers finden
Diese Nachricht in einer Antwort zitieren to top
Anzeige
24.11.2012, 10:45 (Dieser Beitrag wurde zuletzt bearbeitet: 24.11.2012 11:37 von GerdW.)
Beitrag #2

GerdW Offline
______________
LVF-Team

Beiträge: 17.534
Registriert seit: May 2009

LV2019 (LV2021)
1995
DE_EN

10×××
Deutschland
RE: Darstellung GPS Signal in Zustandsautomat
Hallo Herbert,

Zitat:Bisher habe ich versucht dem Xy-Graphen einfach 2 Graphen zu übergeben und, je nach Modus, die Daten als Plot1 oder Plot0 darstellen zu lassen. Hier liegt auch schon das Problem:
Ja, genau hier: Du gibst jeweils nur einen Plot an den Graphen, der andere wird durch eine Konstante (die übrigens einen leeren Plot enthält) ersetzt...

Zitat:- Vorherige Daten aus dem anderen Modus werden hier miteingefärbt, d.h. ich kann die aktuellen und die vorherigen Daten nicht mehr unterscheiden. Hat jemand einen Ansatz wie ich das funktionierend umsetzen kann?
Abgesehen vom ExpressVI "BuildGraph" sehe ich keine Buffer für die Plotdaten.
- Wie willst du überhaupt Daten zwischen den beiden Modi austauschen?
- Wie schaltest du überhaupt zwischen den beiden Modi um? Doch nicht etwa durch Stoppen und Neustarten des VIs? Oder noch schlimmer: Betreibst du es etwa (im nur für Debugging gedachten) RunContinuous-Modus?
- Lösungsansatz für deine Frage: Alte und neue Daten in verschiedene Plots einsortieren, wenn sie unterschiedlich gefärbt werden sollen...

Zitat:-Beim Auslesen kommt zum zur Anzeige von Nullwerten, der Graph skaliert sich dann völlig unbrauchbar. Kann ich die Nullwerte irgendwie herausfiltern?
Ja.

Tipps:
- Lokale Variablen nach Möglichkeit durch Drähte ersetzten, sonst gibt es hässliche RaceConditions. Bei dir z.B. VISA-Resource und Puffergröße.
- Konstante Operationen aus Strukturen herausnehmen. Bei dir z.B. das VISA-Init, welches in beiden Cases identisch ist und deshalb einfach vor der Case-Struktur ausgeführt werden könnte...
- Deine beiden Cases unterscheiden sich nur in einem einzigen Punkt: Welche Plot bekommt neue Daten. Wozu also alles andere mit in die Case-Struktur packen, wenn die einzige Entscheidung später die Zuordnung der neuen Messdaten betrifft?
- Wenn du Melder einsetzen willst, solltest du denen auch eine (benötigte) Referenz (per Draht) gönnen...
- Wenn wir ein VI beurteilen sollen, ist es meist hilfreich, auch subVIs mit anzuhängen. Gerne auch alles in ein ZIP verpacken!
- Wozu wertest du Kurs&Geschwindigkeit aus, wenn die Daten später nie benutzt werden, da dich nur Lat/Long für den Plot interessiert?
- Ich vermisse eine Schleife um dein komplettes VI. Dort dann in Schieberegistern die Plotdaten sammeln.
- Eine Statemachine würde sich hier auch gut machen, statt mehrere Schleifen ec. nacheinander abzuarbeiten...

Alle Beiträge dieses Benutzers finden
Diese Nachricht in einer Antwort zitieren to top
30
Antwort schreiben 


Möglicherweise verwandte Themen...
Themen Verfasser Antworten Views Letzter Beitrag
  Erfasstes Signal mit simulierten Signal vergleichen funktioniert nicht wegen Datenty Felifa 14 13.588 21.04.2017 07:46
Letzter Beitrag: Felifa
  Arbiträres Signal in Signalverlaufsdiagramm, Echtzeit-Darstellung talljohn 7 7.338 05.10.2013 12:01
Letzter Beitrag: jg
  Darstellung zweier Signal unterschiedlichen Datentyps manu-s-08 9 11.913 10.03.2010 12:15
Letzter Beitrag: manu-s-08

Gehe zu: