INFO: Dieses Forum nutzt Cookies...
Cookies sind für den Betrieb des Forums unverzichtbar. Mit der Nutzung des Forums erklärst Du dich damit einverstanden, dass wir Cookies verwenden.

Es wird in jedem Fall ein Cookie gesetzt um diesen Hinweis nicht mehr zu erhalten. Desweiteren setzen wir Google Adsense und Google Analytics ein.


Antwort schreiben 

FPGA-Referenz öffnen: FPGA-VI nicht kompiliert



Wenn dein Problem oder deine Frage geklärt worden ist, markiere den Beitrag als "Lösung",
indem du auf den "Lösung" Button rechts unter dem entsprechenden Beitrag klickst. Vielen Dank!

17.03.2015, 11:51
Beitrag #1

LauraP. Offline
LVF-Neueinsteiger


Beiträge: 6
Registriert seit: Mar 2015

14.0
2014
kA



FPGA-Referenz öffnen: FPGA-VI nicht kompiliert
Hallo miteinandern,

ich arbeite erst seit kurzem mit LabVIEW- und wollte an einem bestehenden Programm ein paar Änderungen vornehmen.
Natürlich habe ich die alten VIs abgespeichert.
Nachdem ich das von mir bearbeitete VI ausprobiert hatte funktioniert es nicht mehr.
Fehlermeldung beim Ausführen des Host-VIs:
FPGA-Referenz öffnen: FPGA-VI nicht kompiliert

Der FPGA ist compiliert, im FPGA target ist eine Buildspezifikation namens FPGA vorhanden.
ich habe es sicherheitshalber nochmal gemacht.
auch verweist die FPGA Referenz auf das richtige und einzige FPGA.vi
das FPGA.vi ist gestartet bevor ich die Host.vi ( host_computer_automatic.vi) öffne.
Jedoch kann ich diese nicht mehr ausführen, weil es beim öffnen der FPGA-Referenz immer zu besagtem Fehler kommt.

Wahrscheinlich fehlen euch noch 1000 weitere Angaben um mir weiterhelfen zu können.
Setze mich gerade zum ersten mal mit der Kommunikation von Host und FPGA auseinander!

Vielen Dank schonmal für eure Hilfe
Laura


Angehängte Datei(en) Thumbnail(s)
               
Alle Beiträge dieses Benutzers finden
Diese Nachricht in einer Antwort zitieren to top
Anzeige
17.03.2015, 11:56 (Dieser Beitrag wurde zuletzt bearbeitet: 17.03.2015 11:58 von GerdW.)
Beitrag #2

GerdW Offline
______________
LVF-Team

Beiträge: 17.538
Registriert seit: May 2009

LV2019 (LV2021)
1995
DE_EN

10×××
Deutschland
RE: FPGA-Referenz öffnen: FPGA-VI nicht kompiliert
Hallo Laura,

wieso öffnest du die Referenz doppelt? Warum nicht nur einmal?
Warum läuft die obere Schleife im Host-VI ungebremst?
Warum die ganzen CoercionDots im FPGA-VI?
Warum öffnest du die FPGA-Referenz innerhalb einer Schleife?

Zitat:wollte an einem bestehenden Programm ein paar Änderungen vornehmen. Natürlich habe ich die alten VIs abgespeichert.
Nachdem ich das von mir bearbeitete VI ausprobiert hatte funktioniert es nicht mehr. Fehlermeldung beim Ausführen des Host-VIs: FPGA-Referenz öffnen: FPGA-VI nicht kompiliert
Und: Hast du das FPGA-VI neu kompiliert?
Was genau hast du geändert? In welchem VI hast du etwas geändert?

Ansonsten:
Welche LabVIEW-Version?
Hast du das Projekt auf dem Original-Computer (auf dem es ursprünglich erstellt wurde) geöffnet - oder auf einem anderen?

Alle Beiträge dieses Benutzers finden
Diese Nachricht in einer Antwort zitieren to top
17.03.2015, 12:04 (Dieser Beitrag wurde zuletzt bearbeitet: 17.03.2015 12:06 von LauraP..)
Beitrag #3

LauraP. Offline
LVF-Neueinsteiger


Beiträge: 6
Registriert seit: Mar 2015

14.0
2014
kA



RE: FPGA-Referenz öffnen: FPGA-VI nicht kompiliert
Also meine Version ist 13.0f2 32 bit
Das VI stammt nicht von mir.
Das host welches jetzt nicht mehr läuft ist die alte Version welche direkt auf dem Rechner auf welchem es läuft erstellt wurde.
Zu der Programmierung an sich habe ich nur ein Kopfschütteln übrig. Wie gesagt, leider nicht von mir.
Ich habe schon überlegt alles neu zu machen.
Aber da das Programm genutzt wird (um eine Versuchsanlage zu betreiben) und zuvor auch schon lief, würde ich es gerne erstmal in den laufenden Ursprungszustand zurückversetzten.
Das FPGA.vi habe ich mehrmals neu compiliert. alles geschlossen, alles geöffnet, gleicher fehler
nochmal compiliert, neu gestartet, gleicher fehler. Gesamte Anlage vom Strom genommen....alles macht keinen unterschied.
Und ich sehe keinen Unterscheid zu vorher, daher meine Verwirrung ^^
die fehlermeldung kam jedoch bevor ich das erste mal neu kompiliert habe. und ich habe nur an dem host VI gearbeitet nicht an dem FPGA.
Jetzt benutze ich die ganzen alten VIs an denen ich nichts geändert habe.
Alle Beiträge dieses Benutzers finden
Diese Nachricht in einer Antwort zitieren to top
17.03.2015, 14:37
Beitrag #4

LauraP. Offline
LVF-Neueinsteiger


Beiträge: 6
Registriert seit: Mar 2015

14.0
2014
kA



RE: FPGA-Referenz öffnen: FPGA-VI nicht kompiliert
hat jemand eine idee, oder braucht ihr noch mehr informationen? ggf die dateien oder ähnliches?
Alle Beiträge dieses Benutzers finden
Diese Nachricht in einer Antwort zitieren to top
17.03.2015, 14:40 (Dieser Beitrag wurde zuletzt bearbeitet: 17.03.2015 14:41 von GerdW.)
Beitrag #5

GerdW Offline
______________
LVF-Team

Beiträge: 17.538
Registriert seit: May 2009

LV2019 (LV2021)
1995
DE_EN

10×××
Deutschland
RE: FPGA-Referenz öffnen: FPGA-VI nicht kompiliert
Hallo Laura,

Zitat:Jetzt benutze ich die ganzen alten VIs an denen ich nichts geändert habe.
Ich ging nach dieser Aussage davon aus, dass dein Programm wieder funktioniert…

Zitat:braucht ihr noch mehr informationen? ggf die dateien oder ähnliches?
Falls du dazu befugt bist, kannst du ja das komplette Projekt (also die lvproj-Datei und alle darin referenzierten VIs) hier als ZIP posten.

Ansonsten solltest du mal deine Tastatur reparieren! (In diesem Forum legen wir auf Groß-/Kleinschreibung wert…)

Alle Beiträge dieses Benutzers finden
Diese Nachricht in einer Antwort zitieren to top
17.03.2015, 14:54
Beitrag #6

LauraP. Offline
LVF-Neueinsteiger


Beiträge: 6
Registriert seit: Mar 2015

14.0
2014
kA



RE: FPGA-Referenz öffnen: FPGA-VI nicht kompiliert
ehm, ne es läuft leider nicht.
Ich wollte damit nur ausdrücken, dass ich nun alle Dateien die ich zuvor gesichert hatte wieder geladen habe. (umbenannt)
zusätzlich habe ich nun auch noch eine Version aus (vor meiner Zeit) gefunden die tatsächlich läuft.
Die aktue Not ist jetzt erstmal nicht mehr vorhanden. Ich muss leider meine Chefin mal fragen, da es sich um eine Pilotanlage handelt ...
Alle Beiträge dieses Benutzers finden
Diese Nachricht in einer Antwort zitieren to top
Anzeige
17.03.2015, 14:57
Beitrag #7

GerdW Offline
______________
LVF-Team

Beiträge: 17.538
Registriert seit: May 2009

LV2019 (LV2021)
1995
DE_EN

10×××
Deutschland
RE: FPGA-Referenz öffnen: FPGA-VI nicht kompiliert
Hallo Laura,

Zitat:Ich wollte damit nur ausdrücken, dass ich nun alle Dateien die ich zuvor gesichert hatte wieder geladen habe. (umbenannt)
Hast du den Original-Zustand hergestellt oder irgendetwas "umbenannt"?

Zitat:zusätzlich habe ich nun auch noch eine Version aus (vor meiner Zeit) gefunden die tatsächlich läuft.
Was ist dort anders als bei der von dir "umbenannten" Version?

Alle Beiträge dieses Benutzers finden
Diese Nachricht in einer Antwort zitieren to top
17.03.2015, 16:35
Beitrag #8

LauraP. Offline
LVF-Neueinsteiger


Beiträge: 6
Registriert seit: Mar 2015

14.0
2014
kA



RE: FPGA-Referenz öffnen: FPGA-VI nicht kompiliert
In der alten Version wurde nichts geändert, es werden routinemäßig zwischendruch Versionen abgespeichert.
Ich habe euch mal die Dateien angehängt.
Soweit läuft es nun wieder wie mein Kollege es braucht um die Versuche machen zu können.
Dennoch ist mir ein Rätsel wie das ganze überhaupt gedacht ist.
Es existiert leider keinerlei Dokumentation, und ich habe nun die Ehre eine zu erstelllen damit der Nächste nicht vor dem gleichen Problem sitzt.
Es soll mit diesem VI gleichzeitig eine Anlage gesteuert werden, sowie einige Messwerte aufgezeichnet werden.

Mein Vorgänger hat überhaupt nicht mit SubVIs gearbeitet (daher ist es extrem unübersichtlich) und mir ist die grundlegende Struktur noch nicht ganz klar.

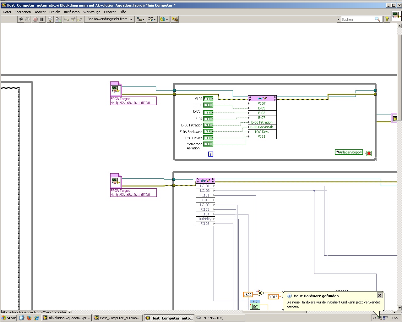
Es sieht für mich aus als hätte er 3 mal die Referenz aufgerufen. Einmal um die Stellwerte für die Ventile, Pumpen etc. zu übergeben, einmal um einen Regler einzusetzten und einmal um die Messwerte auszulesen (alles drei rechts angeordnet). Dann gibt es noch eine Schleife um die Messewerte abzuspeichern (unten) und eine Schleife für die Bedienoberfläche an sich (links). Das ganze wurde dann in eine RIESIGE Whileschleife gepackt, wobei sich das gleiche auch über den "run continuously" Knopf lösen ließe. (?)
Außerdem muss man jetzt jedes Mal das FPGA.vi von Hand starten, obwohl das sich ja auch durch eine Run Methode machen ließe oder?


Angehängte Datei(en)
14.0 .vi  Host_Computer_automatic.vi (Größe: 230,57 KB / Downloads: 453)

13.0 .vi  FPGA.vi (Größe: 58,77 KB / Downloads: 439)
Alle Beiträge dieses Benutzers finden
Diese Nachricht in einer Antwort zitieren to top
17.03.2015, 16:51
Beitrag #9

GerdW Offline
______________
LVF-Team

Beiträge: 17.538
Registriert seit: May 2009

LV2019 (LV2021)
1995
DE_EN

10×××
Deutschland
RE: FPGA-Referenz öffnen: FPGA-VI nicht kompiliert
Hallo Laura,

schon mal vorab:
Zitat:wobei sich das gleiche auch über den "run continuously" Knopf lösen ließe. (?)
Natürlich NEIN!
Der "RunContinuously"-Button ist NUR zum Debuggen gedacht!

Zitat:Es existiert leider keinerlei Dokumentation, und ich habe nun die Ehre eine zu erstelllen damit der Nächste nicht vor dem gleichen Problem sitzt.
Bei der Ausgangslage solltest du eher ein neues VI erstellen, welches eine vernünftige Programmstruktur verwendet…

Weiteres morgen…

Alle Beiträge dieses Benutzers finden
Diese Nachricht in einer Antwort zitieren to top
17.03.2015, 16:58
Beitrag #10

LauraP. Offline
LVF-Neueinsteiger


Beiträge: 6
Registriert seit: Mar 2015

14.0
2014
kA



RE: FPGA-Referenz öffnen: FPGA-VI nicht kompiliert
Vielen Dank für die schnellen Hilfsversuche und Antworten.
Ich denke auch, dass es das beste ich wenn ich mich anständig einarbeite und das ganze "neu" aufziehe.
Falls du ein paar Literaturempfehlungen hast wie man ordentlich in LabVIEW programmiert würde ich mich sehr freuen!
Ansonsten hat sich meine akutes Problem erstmal von selbst gelöst.
Alle Beiträge dieses Benutzers finden
Diese Nachricht in einer Antwort zitieren to top
Antwort schreiben 


Möglicherweise verwandte Themen...
Themen Verfasser Antworten Views Letzter Beitrag
  Error 61055 bei FPGA Kompilierung Woodeye 2 3.800 19.01.2024 11:15
Letzter Beitrag: Woodeye
  FPGA Failsafe Roumaen 4 5.342 17.10.2022 10:02
Letzter Beitrag: Roumaen
  Günstiger FPGA Board für einen Anfänger Felix777 5 12.696 17.08.2022 09:11
Letzter Beitrag: jg
  FPGA 3-Phasen Generator, Phasen-Offset Der Hoop 5 8.329 10.07.2021 20:25
Letzter Beitrag: GerdW
  FPGA Counter mit 40MHz Takt Stephan235 5 7.425 21.09.2020 14:41
Letzter Beitrag: jg
  Sensordaten mit FPGA lesen und auf I2C Display ausgeben kiter321 4 7.378 31.05.2019 12:40
Letzter Beitrag: kiter321

Gehe zu: