INFO: Dieses Forum nutzt Cookies...
Cookies sind für den Betrieb des Forums unverzichtbar. Mit der Nutzung des Forums erklärst Du dich damit einverstanden, dass wir Cookies verwenden.

Es wird in jedem Fall ein Cookie gesetzt um diesen Hinweis nicht mehr zu erhalten. Desweiteren setzen wir Google Adsense und Google Analytics ein.


Antwort schreiben 

Fehler beim Formelknoten



Wenn dein Problem oder deine Frage geklärt worden ist, markiere den Beitrag als "Lösung",
indem du auf den "Lösung" Button rechts unter dem entsprechenden Beitrag klickst. Vielen Dank!

28.09.2015, 13:54
Beitrag #1

PatiPati Offline
LVF-Grünschnabel
*


Beiträge: 14
Registriert seit: Sep 2015

2013
2015
DE_EN



Fehler beim Formelknoten
Hallo,

ich bin gerade dabei in einen Formelknoten einen PI-Regler mit einzubinden. Leider bekomme ich hierbei eine Fehlermeldung und weiß nicht wie ich die beheben kann. Es wird angezeigt, dass e eine undefinierte Variable ist, e wird doch aber aus w und x bestimmt und ist somit definiert oder nicht?

Ich danke euch schon vielmals.


Angehängte Datei(en) Thumbnail(s)
   
Alle Beiträge dieses Benutzers finden
Diese Nachricht in einer Antwort zitieren to top
Anzeige
28.09.2015, 14:04
Beitrag #2

Jopi Offline
LVF-Grünschnabel
*


Beiträge: 26
Registriert seit: Oct 2006

13.0.1f5 32Bit
2000
EN

82110
Deutschland
RE: Fehler beim Formelknoten
Variablen mussen definiert werden. Stell mal
float32 e;
voran. Ob man "esum" dann aber als static definieren kann können Dir die Experten erklären...
Alle Beiträge dieses Benutzers finden
Diese Nachricht in einer Antwort zitieren to top
28.09.2015, 14:12 (Dieser Beitrag wurde zuletzt bearbeitet: 28.09.2015 14:13 von GerdW.)
Beitrag #3

GerdW Offline
______________
LVF-Team

Beiträge: 17.534
Registriert seit: May 2009

LV2019 (LV2021)
1995
DE_EN

10×××
Deutschland
RE: Fehler beim Formelknoten
Hallo PatiPati,

warum muss man den PID-Regler im Formelknoten realisieren? Warum nicht mittels G im BD?
Für das, was im Bild zu sehen ist, gibt es die InRangeAnCoerce-Funktion…

Außerdem: Ich weiß nicht, ob der Formelknoten ohne weiteres mit Arrays (wie "x") umgehen kann…

Alle Beiträge dieses Benutzers finden
Diese Nachricht in einer Antwort zitieren to top
28.09.2015, 14:26
Beitrag #4

PatiPati Offline
LVF-Grünschnabel
*


Beiträge: 14
Registriert seit: Sep 2015

2013
2015
DE_EN



RE: Fehler beim Formelknoten
mit float32 e; erscheint eine neue Fehlermeldung

mit double32 e; funktioniert es leider auch nicht Sad


Hey GerdW,

Was meinst du mit G im BD? BD steht bestimmt für Blockdiagramm. InRangeAnCoerce-Funktion wo finde ich diese Funktion? Kannst du mir ein Bild davon machen. Ich soll den Regler experimentell auslegen und mich generell mit Labview vertraut machen, daher bietet sich der Formelknoten schon an.
Alle Beiträge dieses Benutzers finden
Diese Nachricht in einer Antwort zitieren to top
28.09.2015, 14:35
Beitrag #5

Jopi Offline
LVF-Grünschnabel
*


Beiträge: 26
Registriert seit: Oct 2006

13.0.1f5 32Bit
2000
EN

82110
Deutschland
RE: Fehler beim Formelknoten
Du wirst Dich etwas stärker in die Syntax einlesen müssen.
Undefiniert sind bei Dir e, esum, Ki, Ta, y, ...
die müssen alle erst als float, integer usw. definiert werden.
Schau mal hier:
http://zone.ni.com/reference/en-XX/help/...de_syntax/
Alle Beiträge dieses Benutzers finden
Diese Nachricht in einer Antwort zitieren to top
28.09.2015, 14:57
Beitrag #6

PatiPati Offline
LVF-Grünschnabel
*


Beiträge: 14
Registriert seit: Sep 2015

2013
2015
DE_EN



RE: Fehler beim Formelknoten
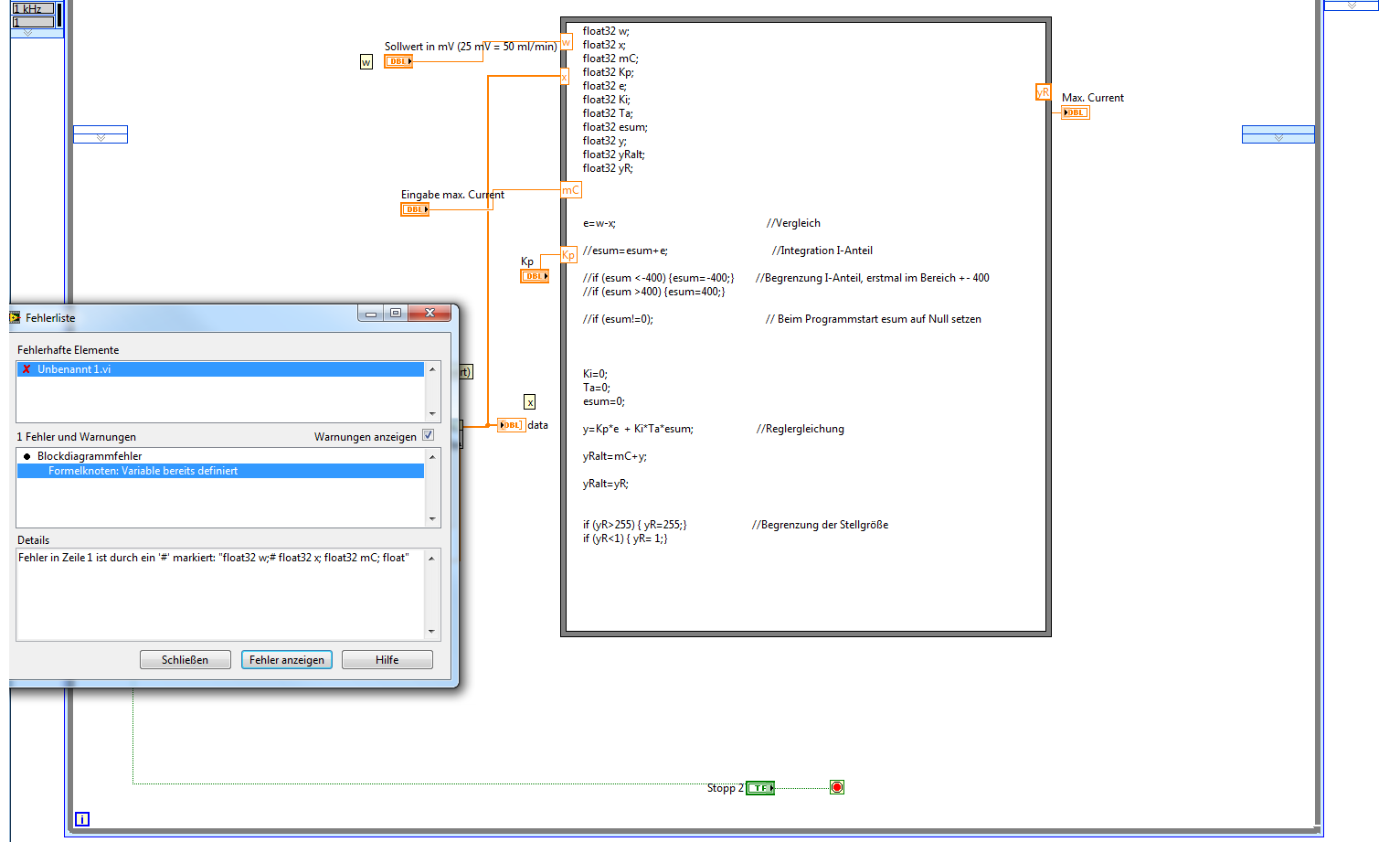
Jopi, mit float32 will der Fehler auch nicht verschwinden bzw. es kommt eine andere Fehlermeldung Big Grin


Angehängte Datei(en) Thumbnail(s)
   
Alle Beiträge dieses Benutzers finden
Diese Nachricht in einer Antwort zitieren to top
Anzeige
28.09.2015, 15:06
Beitrag #7

panduci Offline
LVF-Gelegenheitsschreiber
**


Beiträge: 86
Registriert seit: Jun 2011

8.5, 2012 ,2013, 2014, 2015
2006
DE


Oesterreich
RE: Fehler beim Formelknoten
Hallo,

w,x,mC und Kp sind bereits durch die Eingänge definiert und müssen nicht noch einmal definiert werden.

lg panduci

Es gibt zweierlei Arten von Neugier:
1) Die eine aus Eigennutz, die uns antreibt zu erfahren, was uns nützen kann.
2) Die andere aus Stolz, die dem Trieb entspringt, zu wissen, was andere nicht wissen.
Alle Beiträge dieses Benutzers finden
Diese Nachricht in einer Antwort zitieren to top
28.09.2015, 15:12
Beitrag #8

Jopi Offline
LVF-Grünschnabel
*


Beiträge: 26
Registriert seit: Oct 2006

13.0.1f5 32Bit
2000
EN

82110
Deutschland
RE: Fehler beim Formelknoten
Lies das Manual. Die Variablen die Du aussen angeschlossen hast sind bereits deklariert.
Wenn Du Dir deine Declaration hingebastelt hast, wirst Du weitere Probleme finden:
Wie gerd Dir schrieb: x hast du als Array übergeben. Was ist denn jetzt e=w-x ?
Das funktioniert nicht.
Ausserdem willst Du den Wert von esum für jeden Durchlauf des Formelknotens behalten.
Dafür ist die "Static" Declaration in der C Welt. Aber ich glaube, die gibt es hier garnicht.

Vielleicht suchst Du mal nach einer "normalen" Labview interpretation eines PI reglers.
Grüße, Johannes
Alle Beiträge dieses Benutzers finden
Diese Nachricht in einer Antwort zitieren to top
28.09.2015, 15:23 (Dieser Beitrag wurde zuletzt bearbeitet: 28.09.2015 15:23 von GerdW.)
Beitrag #9

GerdW Offline
______________
LVF-Team

Beiträge: 17.534
Registriert seit: May 2009

LV2019 (LV2021)
1995
DE_EN

10×××
Deutschland
RE: Fehler beim Formelknoten
Hallo Pati,

"G" ist die Programmiersprache, die LabVIEW verwendet. Steht in der LabVIEW-Hilfe…

InRangeAndCoerce: es gibt eine LabVIEW-Hilfe, in der man suchen kann. Und es gibt Quickdrop, wo man auch suchen kann…

Hast du die ganzen Links in meiner Signatur beachtet?

Alle Beiträge dieses Benutzers finden
Diese Nachricht in einer Antwort zitieren to top
Antwort schreiben 


Möglicherweise verwandte Themen...
Themen Verfasser Antworten Views Letzter Beitrag
  Fehler -209836, jetzt auch Fehler -1950679023 IchSelbst 3 3.127 19.12.2024 09:35
Letzter Beitrag: IchSelbst
  Programmieren im Formelknoten DrHoas 9 14.872 26.06.2021 23:22
Letzter Beitrag: Martin.Henz
  Mischungsverhältnis in Formelknoten umsetzten mikadm 3 4.085 10.08.2020 13:27
Letzter Beitrag: GerdW
  Code für Formelknoten auf dem Frontpanel bearbeiten? spacz 2 4.649 24.09.2018 11:39
Letzter Beitrag: spacz
  Unterschied zw. Formelknoten und Formel VI hansi9990 7 7.767 01.10.2017 12:34
Letzter Beitrag: hansi9990
  Formelknoten "funktioniert nicht" Peppiiii 8 7.546 18.04.2017 17:42
Letzter Beitrag: GerdW

Gehe zu: