INFO: Dieses Forum nutzt Cookies...
Cookies sind für den Betrieb des Forums unverzichtbar. Mit der Nutzung des Forums erklärst Du dich damit einverstanden, dass wir Cookies verwenden.

Es wird in jedem Fall ein Cookie gesetzt um diesen Hinweis nicht mehr zu erhalten. Desweiteren setzen wir Google Adsense und Google Analytics ein.


Antwort schreiben 

Laufzeitproblem? mit Word



Wenn dein Problem oder deine Frage geklärt worden ist, markiere den Beitrag als "Lösung",
indem du auf den "Lösung" Button rechts unter dem entsprechenden Beitrag klickst. Vielen Dank!

21.09.2010, 07:31
Beitrag #1

Don_Corleone Offline
LVF-Gelegenheitsschreiber
**


Beiträge: 60
Registriert seit: Sep 2010

2011 DS2
2010
DE

79350
Deutschland
Laufzeitproblem? mit Word
Guten Morgen Zusammen,

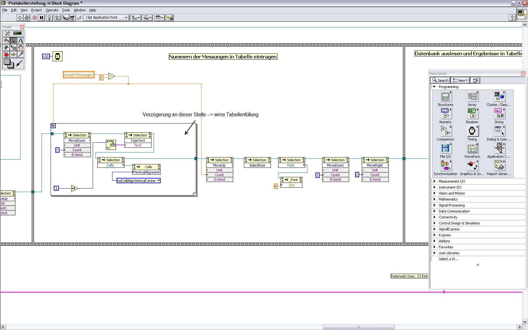
ich habe gerade ein kurioses Problem mit Word (2002 SP3) bei der Steuerung über ActiveX. Wenn ich Word während der Laufzeit meines Programmes im Hintergrund laufen lasse, Fenster maximiert aber nicht aktiv, wird mein Protokoll korrekt erstellt und gespeichert. Wenn ich das Word-Fenster allerdings minimiere gibt es Probleme: Ich generiere unter Anderem in Word über ActiveX eine Tabelle und fülle diese auch mit den erfassten Werten aus. Mit einer Schleife fülle ich die erste Spalte mit einer fortlaufenden Nummerierung --> hierbei kommt immer das selbe Problem dass in einer Zelle 3+4 steht anstatt 3 in Zeile 3 und 4 in Zeile 4. Scheinbar verschluckt er einen Move-Befehl. Ich habe auch schon eine Verzögerung in die Schleife eingebaut, allerdings wird die Tabelle dann total wirr befüllt...
Wohlgemerkt tritt das Problem NUR bei minimiertem Fenster auf!

Kennt jemand dieses Problem?


Gruß & Danke

LabVIEW 8.6
   
Alle Beiträge dieses Benutzers finden
Diese Nachricht in einer Antwort zitieren to top
Anzeige
21.09.2010, 10:33 (Dieser Beitrag wurde zuletzt bearbeitet: 21.09.2010 10:37 von Matze.)
Beitrag #2

Matze Offline
LVF-Team
LVF-Team

Beiträge: 1.027
Registriert seit: Apr 2010

20xx
2010
DE_EN

7xxxx
Deutschland
Laufzeitproblem? mit Word
Hallo,

zum Problem selbst kann ich nichts sagen, aber mir fallen 3 Dinge auf:

- Die Referenz der For-Schleife solltest du als Schieberegister definieren. Sollte die Schleife mal nicht durchlaufen werden, erhältst du am Ausgang trotzdem die gültige Referenz.

- Versuche nie mehrere Dinge gleichzeitig an Word zu senden. Da könnte Word schonmal durcheinander kommen. Also verbinde die Referenzen der Knoten ordentlich, sodass sie nacheinander abgearbeitet werden.
"Cells - VerticalAlignment" und "Font - Size" werden u.U. parallel ausgeführt. Also den Referenzausgang dort entsprechend verdrahten, wie du es bei den meisten Knoten auch gemacht hast.

- Wieso hast du "Anzahl Messungen" als Single/Double definiert? Da genügt doch ein Integer. Du siehst an den ganzen roten Punkten, wo eine Konvertierung und damit eine Kopie im Speicher angelegt wird. Oft ist es nicht schlimm, aber wenn möglich, sollte man das vermeiden, speziell, wenn wie hier eh nur Ganzzahlen auftreten können.

Die Verwendung des Error-Clusters bietet sich auch an. Dann kannst du im Fehlerfall z.B. die For-Schleife verlassen und folgende VIs bzw. Knoten werden nicht mehr ausgeführt, die sonst ggf. erneute Fehler verursachen.

Grüße
Alle Beiträge dieses Benutzers finden
Diese Nachricht in einer Antwort zitieren to top
22.09.2010, 06:37
Beitrag #3

Don_Corleone Offline
LVF-Gelegenheitsschreiber
**


Beiträge: 60
Registriert seit: Sep 2010

2011 DS2
2010
DE

79350
Deutschland
Laufzeitproblem? mit Word
Hi,

erstmal danke für den oder die Tips. Als absoluter LabVIEW-Neuling hab ich schon ganz schön mit den "Eigenheiten" zu kämpfen, da fallen mir solche Geschichten wie ineffiziente Datentypen erst mal nciht auf :-). Vielleicht behebt sich das Problem ja wenn die Geschichte mit den Referenzen ändere...

Gruß
Alle Beiträge dieses Benutzers finden
Diese Nachricht in einer Antwort zitieren to top
22.09.2010, 12:28
Beitrag #4

macmarvin Offline
CLA
***


Beiträge: 445
Registriert seit: Sep 2006

2014
2004
EN

81373
Deutschland
Laufzeitproblem? mit Word
Hat Mechatronik-Ingenieur zwar schon großteils geschrieben...
   
(innerhalb der For-schleife war schon alles seriell)
Alle Beiträge dieses Benutzers finden
Diese Nachricht in einer Antwort zitieren to top
30
Antwort schreiben 


Möglicherweise verwandte Themen...
Themen Verfasser Antworten Views Letzter Beitrag
  Word Tabelle Zellenbegrenzung Stargrove1 8 17.190 06.08.2013 08:47
Letzter Beitrag: Martin Heller
  Ein Bild in Word einfügen JackDaniels 13 27.388 08.11.2012 09:43
Letzter Beitrag: GFi
  In Word Dokument suchen Mike54 1 6.301 18.10.2012 06:54
Letzter Beitrag: Y-P
  Word in LV einbinden logan 2 7.506 31.05.2012 16:02
Letzter Beitrag: logan
  Word Dokument auslesen Tom88 5 10.990 30.03.2012 12:15
Letzter Beitrag: SeBa
  Tabelle aus Word in LabView Jontef 1 7.205 24.02.2012 10:37
Letzter Beitrag: jg

Gehe zu: