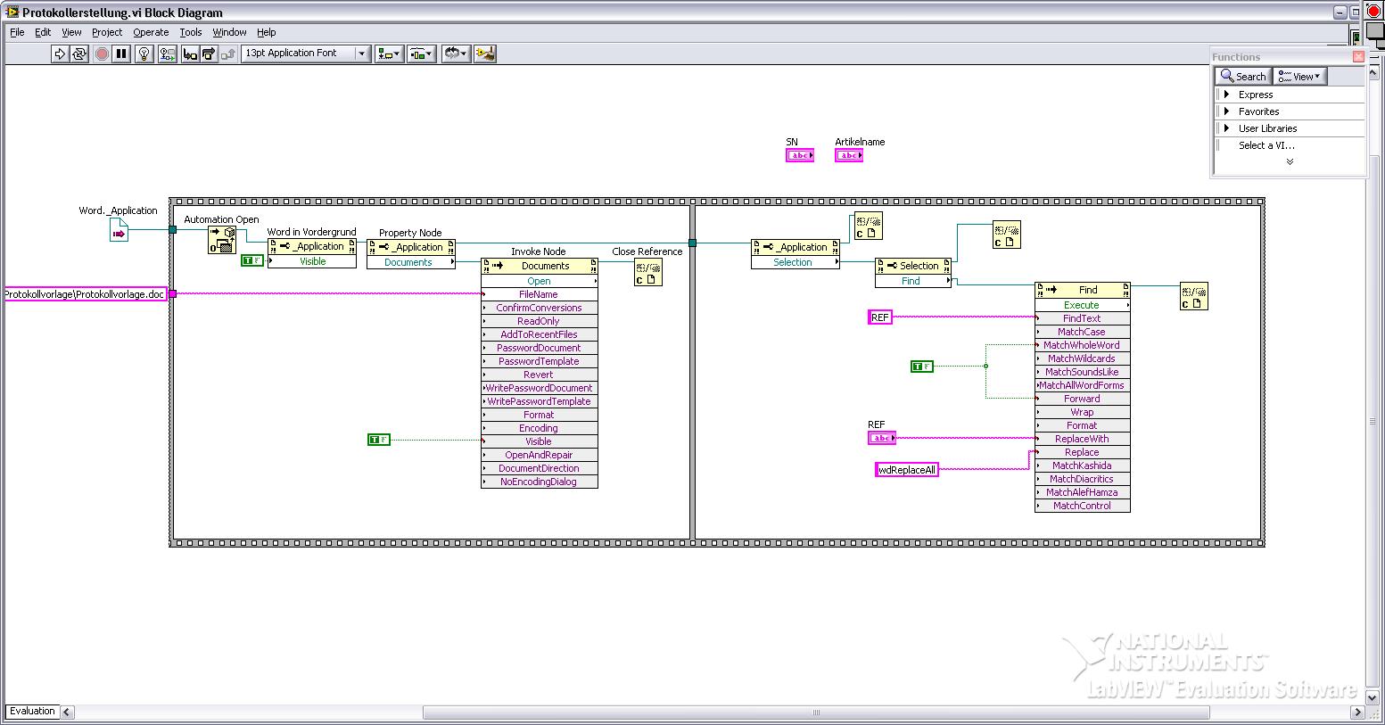
Problembericht durch Active-X |
Wenn dein Problem oder deine Frage geklärt worden ist, markiere den Beitrag als "Lösung",
indem du auf den "Lösung" Button rechts unter dem entsprechenden Beitrag klickst. Vielen Dank!
| 30
|
|
|
| Möglicherweise verwandte Themen... | |||||
| Themen | Verfasser | Antworten | Views | Letzter Beitrag | |
| Active X Probleme mit Invoke / Property Node | eldumbo | 0 | 6.871 |
03.02.2015 12:45 Letzter Beitrag: eldumbo |
|
| pdf über Active X in LV 64 Bit? | chrision01 | 6 | 8.309 |
11.12.2013 22:34 Letzter Beitrag: chrision01 |
|
| Codesoft und Active X | Mike54 | 2 | 7.402 |
30.04.2013 13:50 Letzter Beitrag: Mike54 |
|
| Active directory / .net | Achim | 5 | 9.487 |
20.07.2012 10:14 Letzter Beitrag: Achim |
|
| Active X Browser als Image ? | MartinLoreck | 5 | 7.906 |
02.09.2011 12:00 Letzter Beitrag: MartinLoreck |
|
| Active X mit Word - Absätze richtig setzen | mrstrom | 6 | 10.864 |
19.08.2011 07:30 Letzter Beitrag: mrstrom |
|








).