INFO: Dieses Forum nutzt Cookies...
Cookies sind für den Betrieb des Forums unverzichtbar. Mit der Nutzung des Forums erklärst Du dich damit einverstanden, dass wir Cookies verwenden.

Es wird in jedem Fall ein Cookie gesetzt um diesen Hinweis nicht mehr zu erhalten. Desweiteren setzen wir Google Adsense und Google Analytics ein.


Antwort schreiben 

Signaldarstellung und Umwandlung



Wenn dein Problem oder deine Frage geklärt worden ist, markiere den Beitrag als "Lösung",
indem du auf den "Lösung" Button rechts unter dem entsprechenden Beitrag klickst. Vielen Dank!

15.01.2009, 13:57
Beitrag #1

Ray D. Light Offline
LVF-Grünschnabel
*


Beiträge: 48
Registriert seit: Oct 2008

8.5 - 8.6 - 2009
2008
de

10247
Deutschland
Signaldarstellung und Umwandlung
Hallo LVF,

ich habe mir zum simulieren von 2 Signalen Funktionsgeneratoren genommen und es dann auf eine XY-Graph dargestellt, es funktoniert wunderbar.
Nun bekomme ich aus meinem Projekt Daten mit dem Datentyp I16 und 2D Array DBL. Ich möchte es auch so darstellen wie im XY-Graph dargestellt wird, es soll eben voneinander abhängig sein. I16 = X und 2D Array = Y. Bei I16 bekomme ich ständig neue Werte liegt aber nur im -1000 bis 1000.
Ich habe das Beispiel hochgeladen und auch die Formate wo es die echte Werten halbwegs simuliert. Ich hoffe Ihr könnt mir dabei behilflich sein.

Vielen Dank

Gruß Ray

LV Vers. 8.5


Angehängte Datei(en)
Sonstige .vi  Signaldarstellen.vi (Größe: 116,29 KB / Downloads: 295)
Alle Beiträge dieses Benutzers finden
Diese Nachricht in einer Antwort zitieren to top
Anzeige
15.01.2009, 14:29
Beitrag #2

jg Offline
CLA & CLED
LVF-Team

Beiträge: 15.864
Registriert seit: Jun 2005

20xx / 8.x
1999
EN

Franken...
Deutschland
Signaldarstellung und Umwandlung
Was ist jetzt die Frage?

Gruß, Jens

Wer die erhabene Weisheit der Mathematik tadelt, nährt sich von Verwirrung. (Leonardo da Vinci)

!! BITTE !! stellt mir keine Fragen über PM, dafür ist das Forum da - andere haben vielleicht auch Interesse an der Antwort!

Einführende Links zu LabVIEW, s. GerdWs Signatur.
Alle Beiträge dieses Benutzers finden
Diese Nachricht in einer Antwort zitieren to top
16.01.2009, 00:51
Beitrag #3

Ray D. Light Offline
LVF-Grünschnabel
*


Beiträge: 48
Registriert seit: Oct 2008

8.5 - 8.6 - 2009
2008
de

10247
Deutschland
Signaldarstellung und Umwandlung
' schrieb:Was ist jetzt die Frage?

Gruß, Jens


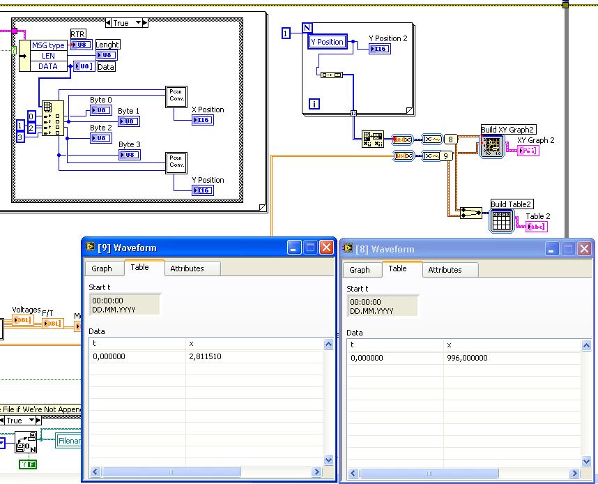
Hi Jens, die Frage ist wie ich die 2 Datentyp wie im Beispiel darstellen kann, ich habe es weiter Versuch und es nur halbwegs herausgefunden. Wie im Anhang habe ich es versuch in Waveform umzuwandeln, es klappt schon wenn ich in der Express Tabelle darstelle, nur es zeigt im XY-Graph nichts an, ich glaube es zeigt nur die Position an, zeichnet aber keine Kurve da es die Zeit fehlt. Wie kann man die Signale in abhängigkeit von Zeit darstellen?


Angehängte Datei(en) Thumbnail(s)
   
Alle Beiträge dieses Benutzers finden
Diese Nachricht in einer Antwort zitieren to top
16.01.2009, 11:02
Beitrag #4

jg Offline
CLA & CLED
LVF-Team

Beiträge: 15.864
Registriert seit: Jun 2005

20xx / 8.x
1999
EN

Franken...
Deutschland
Signaldarstellung und Umwandlung
Bin immer noch nicht sicher, ob ich dich verstehe, aber verabschiede dich mal von den Express-VIs und mach es einfach so:

   

MfG, Jens

Wer die erhabene Weisheit der Mathematik tadelt, nährt sich von Verwirrung. (Leonardo da Vinci)

!! BITTE !! stellt mir keine Fragen über PM, dafür ist das Forum da - andere haben vielleicht auch Interesse an der Antwort!

Einführende Links zu LabVIEW, s. GerdWs Signatur.
Alle Beiträge dieses Benutzers finden
Diese Nachricht in einer Antwort zitieren to top
16.01.2009, 14:52
Beitrag #5

Ray D. Light Offline
LVF-Grünschnabel
*


Beiträge: 48
Registriert seit: Oct 2008

8.5 - 8.6 - 2009
2008
de

10247
Deutschland
Signaldarstellung und Umwandlung
Hi Jens,
ich habe es mal Simuliert wie es gerade läuft bei mir. Gibt es eine Möglichkeit die Kurve zu zeichnen mit der aktuellen Werte? Eigentlich soll es ja immer fortlaufend sein, hier aktualisiere ich immer die 10 Werte auf neuem.

Eine Frage nich ganz hierein passt, aber ähnlich. Es geht um die Signalverlaufsdiagramm, ich habe bei mir im Programm es drin, aber wenn ich es ca. 1 Minute oder mehr laufe lasse und dann stoppe, dauert der Stoppvorgang immer sehr lange, ich habe die Zeiten immer in einem Rahmen von 15s zu laufen. An was liegt es jetzt? Zu viele Daten? Puffer voll? mti der rechten Maustaste kann ich die Historienlänge einstellen, hat das damit was zutun?

Mfg, Ray

LV vers. 8.5


Angehängte Datei(en)
Sonstige .vi  Signaldarstellen_2.vi (Größe: 84,95 KB / Downloads: 229)
Alle Beiträge dieses Benutzers finden
Diese Nachricht in einer Antwort zitieren to top
16.01.2009, 15:39
Beitrag #6

jg Offline
CLA & CLED
LVF-Team

Beiträge: 15.864
Registriert seit: Jun 2005

20xx / 8.x
1999
EN

Franken...
Deutschland
Signaldarstellung und Umwandlung
Ja, dann sammelt man halt alle Werte in einem Array + Shiftregister auf, z.B. so:

Lv85_img
Sonstige .vi  Signaldarstellen_3.vi (Größe: 80,48 KB / Downloads: 287)


Zu deinem anderem Punkt kann ich ohne Blick auf Sourcecode nichts genaueres sagen, dass ist zu schwammig.

Gruß, Jens

Wer die erhabene Weisheit der Mathematik tadelt, nährt sich von Verwirrung. (Leonardo da Vinci)

!! BITTE !! stellt mir keine Fragen über PM, dafür ist das Forum da - andere haben vielleicht auch Interesse an der Antwort!

Einführende Links zu LabVIEW, s. GerdWs Signatur.
Alle Beiträge dieses Benutzers finden
Diese Nachricht in einer Antwort zitieren to top
18.01.2009, 15:53
Beitrag #7

Ray D. Light Offline
LVF-Grünschnabel
*


Beiträge: 48
Registriert seit: Oct 2008

8.5 - 8.6 - 2009
2008
de

10247
Deutschland
Signaldarstellung und Umwandlung
Danke, ich werd mal Anfang der Woche in der Firma ausprobieren.
Mit der andere Sache habe ich noch nicht geschafft es zu Simulieren, eigentlich habe ich es geschafft, aber es tritt diesen Effekt nicht auf, wahrscheinlich spielt es nur dann eine Rolle wenn auf richtige Hardware zugegriffen wird.

Gruß Ray
Alle Beiträge dieses Benutzers finden
Diese Nachricht in einer Antwort zitieren to top
30
Antwort schreiben 


Möglicherweise verwandte Themen...
Themen Verfasser Antworten Views Letzter Beitrag
  String Umwandlung simcum 18 15.820 13.05.2025 09:00
Letzter Beitrag: simcum
  Umwandlung String in Zeitstempel simcum 3 4.361 14.02.2023 17:41
Letzter Beitrag: Achim
  Schönheitsfehler Ring implizite Umwandlung LabViewer12 1 4.757 21.01.2017 17:12
Letzter Beitrag: GerdW
  Umwandlung Hexa in IEEE754 Gesetzt 4 7.169 28.11.2016 19:24
Letzter Beitrag: Gesetzt
  Umwandlung von VI-Versionen michifu 4 6.966 15.04.2014 10:11
Letzter Beitrag: michifu
  Umwandlung Hex in Dezimal Holg 5 13.146 04.12.2013 13:18
Letzter Beitrag: Holg

Gehe zu: