INFO: Dieses Forum nutzt Cookies...
Cookies sind für den Betrieb des Forums unverzichtbar. Mit der Nutzung des Forums erklärst Du dich damit einverstanden, dass wir Cookies verwenden.

Es wird in jedem Fall ein Cookie gesetzt um diesen Hinweis nicht mehr zu erhalten. Desweiteren setzen wir Google Adsense und Google Analytics ein.


Antwort schreiben 

Dieses Thema hat akzeptierte Lösungen:

Simple Event Struktur



Wenn dein Problem oder deine Frage geklärt worden ist, markiere den Beitrag als "Lösung",
indem du auf den "Lösung" Button rechts unter dem entsprechenden Beitrag klickst. Vielen Dank!

06.05.2016, 20:27 (Dieser Beitrag wurde zuletzt bearbeitet: 06.05.2016 20:29 von GerdW.)
Beitrag #11

GerdW Offline
______________
LVF-Team

Beiträge: 17.538
Registriert seit: May 2009

LV2019 (LV2021)
1995
DE_EN

10×××
Deutschland
RE: Simple Event Struktur
Hallo fatih,

Zitat:Liegt es an einer der Express VI´s die ich verwende??
Hast du diese Vermutung durch Debugging überprüft?
(Ich denke eher nicht, dass es daran liegt!)

Dein Problem dürfte damit zusammenhängen, dass dein myRIO ein "headless" Gerät ist, d.h. eigentlich überhaupt kein Frontpanel darstellen kann. Und wenn es kein FP gibt, dann kann es auch keine User-Eingaben auf dem FP geben!
Grundregel: auf RIO-Geräten (myRIO, cRIO) gibt es starke Einschränkungen für die Eventstruktur. Allgemein sind Events von Bedienelementen nicht möglich - es gibt ja keine FPs auf diesen Geräten!
Wenn du das myRIO an deinem PC angeschlossen hast und aus der LabVIEW-IDE heraus VI ausführst, dann läuft das VI auf dem myRIO und auf dem PC siehst du nur eine Debugging-Session für dieses VI, die live per LAN/USB Daten mit dem myRIO abgleicht! Dein myRIO ist ein komplett eigenständiger Computer…

Weiter: wie wolltest du Events auslösen, wenn der User nicht mehr selbst klickt, sondern jetzt irgendein Sensor Daten generiert? Dein Sensor wird nirgends auf ein FP klicken…

Was du verwenden könntest, wären User-Events. LabVIEW bietet dazu Beispiel-VIs!
Oder eine Producer-Consumer-Struktur: dein Sensor (bzw. dessen Auswerteroutine) könnte Befehle/Werte an einen Consumer schicken, der dann deine Encoder ansteuert…

Alle Beiträge dieses Benutzers finden
Diese Nachricht in einer Antwort zitieren to top
Anzeige
06.05.2016, 20:36
Beitrag #12

berlinfatih Offline
LVF-Grünschnabel
*


Beiträge: 27
Registriert seit: Apr 2016

2015
2014
EN



RE: Simple Event Struktur
Hallo Gerd,
ich wollte halt, die einzelne Events (Bewegungen) über boolean simulieren und diese dann später durch ausgewertete Werten von Ultraschal-Sensor auslösen.
Alles klar. Werde mich mit den mit User-Event befassen und mich nochmal mich melden. BoxBox
Guten Abend an alle (falls ich mich nicht mehr melde)
Alle Beiträge dieses Benutzers finden
Diese Nachricht in einer Antwort zitieren to top
29.05.2016, 10:16
Beitrag #13

berlinfatih Offline
LVF-Grünschnabel
*


Beiträge: 27
Registriert seit: Apr 2016

2015
2014
EN



RE: Simple Event Struktur
Hallo Gerd,
endlich konnte ich an mein Projekt weiterarbeiten. Musste eine Zwangspause einlegen, wegen Klausuren, Abendschulenstress und Familäre Probleme.
Nun habe ich meine Projekt mit USER Events erweitert.

Nochmal zur Erinnerung: Ich möchte eine Abstand mit eine Ultraschalsensor messen und diese soll über eine User Event ausgelöst werden und wenn es Grenzwert unterschreitet ( Sensor zu nahe an eine Hindernis), soll diese eine Signal an den Antriebsmotor geben (z.B. DBL 0 fürs stehen bleiben).

Nun ich habe die User Event getestet indem ich das Abstandswert mit eine "Nummeric Control" simuliert habe, wo ich hoch und runterschalte und es schaltet einwandfrei bei überschreiten und unterschreiten der Grenze.
--> ("User Event mit Vergleich und Abstände ohne Ultrasound Versuch 29.05.")

Wenn ich die Ultraschalsensor mit dazu schalte und die "Nummeric Control" ersetze ich halt durch den Ausgabewert von Ultraschalsensor, tut sich am Ausgabewert von der USER Event nichts. Ich möchte diese geschehen gerne unter Highlight Execution mir anschauen, aber unter Highlight Execution ändert sich die Auasgabe wert ("Abstand") nicht mehr (Optisch zumindest) Sad
--> ("User Event mit Vergleich und Abstände mit Ultrasound")

Ich glaube das liegt wieder mal daran, das ich myrio verwende und habe eine Benutzerregel nicht beachtet Ahrg1
Weil wenn ich die VI´s öffne während die myrio Projekt offen ist, funktioniert ("User Event mit Vergleich und Abstände ohne Ultrasound Versuch 29.05.") auch nicht. Nur wenn das Projekt geschlossen habe und das VI einzeln öffne.

Ich hoffe ihr könnt mir weiterhelfen.

Ich habe auch das Main VI hochgeladen, falls ihr euch eine Bild davon machen wollt.


Angehängte Datei(en)
15.0 .vi  User Event mit Vergleich und Abstände mit Ultrasound.vi (Größe: 12,99 KB / Downloads: 204)

15.0 .vi  User Event mit Vergleich und Abstände ohne Ultrasound Versuch 29.05..vi (Größe: 10,94 KB / Downloads: 192)

15.0 .vi  VI Ultrasound in cm 01.vi (Größe: 66,96 KB / Downloads: 197)

15.0 .vi  VI Ultrasound in cm 02.vi (Größe: 46,55 KB / Downloads: 199)

15.0 .vi  Main_16.05.27 event ohne servo.vi (Größe: 39,14 KB / Downloads: 193)
Alle Beiträge dieses Benutzers finden
Diese Nachricht in einer Antwort zitieren to top
29.05.2016, 17:01 (Dieser Beitrag wurde zuletzt bearbeitet: 29.05.2016 17:04 von hansi9990.)
Beitrag #14

hansi9990 Offline
LVF-Gelegenheitsschreiber
**


Beiträge: 180
Registriert seit: Mar 2015

2019
2014
DE

96xxx
Deutschland
RE: Simple Event Struktur
Ups, sorry habe mich im Beitrag geirrt. Wink
Alle Beiträge dieses Benutzers finden
Diese Nachricht in einer Antwort zitieren to top
29.05.2016, 17:06
Beitrag #15

berlinfatih Offline
LVF-Grünschnabel
*


Beiträge: 27
Registriert seit: Apr 2016

2015
2014
EN



RE: Simple Event Struktur
(29.05.2016 17:01 )hansi9990 schrieb:  Ups, sorry habe mich im Beitrag geirrt. Wink


Und ich suche schon, was du meinen könntest Big GrinBig Grin
Alle Beiträge dieses Benutzers finden
Diese Nachricht in einer Antwort zitieren to top
30.05.2016, 10:52 (Dieser Beitrag wurde zuletzt bearbeitet: 30.05.2016 10:53 von GerdW.)
Beitrag #16

GerdW Offline
______________
LVF-Team

Beiträge: 17.538
Registriert seit: May 2009

LV2019 (LV2021)
1995
DE_EN

10×××
Deutschland
RE: Simple Event Struktur
Hallo fatih,

du hast zwar die User-Events angelegt, mit einer Event-Struktur verbunden und du beendest diese Events auch korrekt - aber erzeugen tust du sie nicht!

Du hast die Funktionen "Register for Events" und "Unregister for Events" benutzt. Zwischen diesen beiden gibt es noch die dritte Funktion "Generate User Event". Rate mal, wozu die da ist…

P.S.: Es wäre hilfreich, ein ZIP statt mehrerer Einzeldateien anzuhängen. Und die VIs sollten auch so heißen, wie sie in den MainVI(s) verlinkt sind…

Alle Beiträge dieses Benutzers finden
Diese Nachricht in einer Antwort zitieren to top
Anzeige
30.05.2016, 17:46
Beitrag #17

berlinfatih Offline
LVF-Grünschnabel
*


Beiträge: 27
Registriert seit: Apr 2016

2015
2014
EN



RE: Simple Event Struktur
Hallo Gerd,
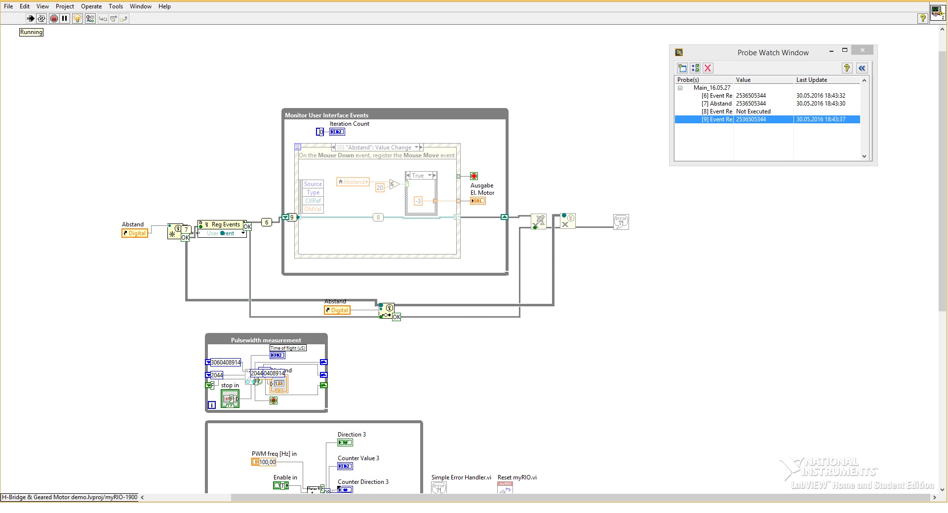
habe das Programm nun erweitert. Leider ohne Erfolg. Nach "Highlight Exection" konnte ich folgendes feststellen:
-bei "Register for Events" eine Wert erfasst wird und diese wird an die Event Structure weitergeleitet wird. Von dort aus bleibt es bei "Event Dynamic Registration" stehen. Also soweit ich verstanden habe, wird meine Event Struktur gar nicht angesprochen.
Meine Zähler für die while Schleife bleibt durchgehend auf 0.

Meine "Generate Use Event" wird angesprochen und schaltet die "Unregister - und Destroy Use Event" an. Habe ich die "Event Data" bei "Generate Use Event" richtig gewählt???

Ich danke vielmals für deine Unterstützung.


Angehängte Datei(en) Thumbnail(s)
       
Alle Beiträge dieses Benutzers finden
Diese Nachricht in einer Antwort zitieren to top
30.05.2016, 19:52 (Dieser Beitrag wurde zuletzt bearbeitet: 30.05.2016 19:52 von GerdW.)
Beitrag #18

GerdW Offline
______________
LVF-Team

Beiträge: 17.538
Registriert seit: May 2009

LV2019 (LV2021)
1995
DE_EN

10×××
Deutschland
RE: Simple Event Struktur
Hallo fatih,

was ich vorhin vergaß: du bringst in deinem VI zwei Dinge durcheinander: dynamische Events und benutzerdefnierte.
Für beides gibt es BeispielVIs im Beispielfinder, die du doch sicherlich angeschaut, studiert und verstanden hast, bevor du dein eigenes VI damit erstellt hast - oder etwa nicht?

- Beim "Create User Event" wird nur der Datentyp des Events definiert! Was soll es also bringen, eine Referenz auf dein Control dort anzuschließen? Wie soll sich der Wert dieser Referenz später jemals ändern?
- Mit dem "Generate User Event" wird ein Event ausgelöst. Was soll es also bringen, wenn du diese Funktion nur genau einmal in deinem VI aufrufst?

Alle Beiträge dieses Benutzers finden
Diese Nachricht in einer Antwort zitieren to top
01.06.2016, 17:34
Beitrag #19

GerdW Offline
______________
LVF-Team

Beiträge: 17.538
Registriert seit: May 2009

LV2019 (LV2021)
1995
DE_EN

10×××
Deutschland
RE: Simple Event Struktur
Hallo fatih,

Nachtrag mit einem anderen Lösungsvorschlag:

Wenn dein RT-VI auf bestimmte Ereignisse/Signale (nicht "Events"!) reagieren soll, dann kannst du das mit einem QMH (queued message handler) erledigen! Dieser hat den charmanten Vorteil, dass es mehrere Producer für eine Message geben kann: eine Schleife, die Messwerte auswertet oder eben ein FP, mit dem man in der LV-IDE Debugging betreibt!

Alle Beiträge dieses Benutzers finden
Diese Nachricht in einer Antwort zitieren to top
02.06.2016, 04:42
Beitrag #20

berlinfatih Offline
LVF-Grünschnabel
*


Beiträge: 27
Registriert seit: Apr 2016

2015
2014
EN



RE: Simple Event Struktur
Hallo Gerd,
danke für dein Nachtrag. Zu deine Nachtrag. Das Thema QMH ist mir Unbekannt. Werde mich durchlesen.
Ich habe aber eine Lösungsvorschlag zu User-Event. Werde versuchen heute Abend zu posten.
Vielen Dank für die Unterstützung...
Alle Beiträge dieses Benutzers finden
Diese Nachricht in einer Antwort zitieren to top
30
Antwort schreiben 


Möglicherweise verwandte Themen...
Themen Verfasser Antworten Views Letzter Beitrag
  Asynchrone VIs mit Event Struktur sofort beenden Kiesch 4 14.066 26.04.2024 10:29
Letzter Beitrag: Kiesch
  Event Struktur Problem ache 9 7.018 17.09.2020 14:10
Letzter Beitrag: jg
  Event Case Ignoriert Tastendruck wenn in Gegenwart eines anderen "Leeren" Event Case Ksanto 8 10.348 23.10.2017 09:08
Letzter Beitrag: Ksanto
  Event-Struktur: Timeout während der Eventabarbeitung kwakz 4 6.776 04.09.2015 17:21
Letzter Beitrag: Lucki
  Bei Event Boolean ändern und bei erneutem Event resetten Shieva 4 6.717 07.07.2015 09:43
Letzter Beitrag: Lucki
  Simple Formel in LabView+Grafik PotatoJim 1 3.698 15.06.2015 13:40
Letzter Beitrag: jg

Gehe zu: