INFO: Dieses Forum nutzt Cookies...
Cookies sind für den Betrieb des Forums unverzichtbar. Mit der Nutzung des Forums erklärst Du dich damit einverstanden, dass wir Cookies verwenden.

Es wird in jedem Fall ein Cookie gesetzt um diesen Hinweis nicht mehr zu erhalten. Desweiteren setzen wir Google Adsense und Google Analytics ein.


Antwort schreiben 

Dieses Thema hat akzeptierte Lösungen:

Sub Vi in EXE einbinden



Wenn dein Problem oder deine Frage geklärt worden ist, markiere den Beitrag als "Lösung",
indem du auf den "Lösung" Button rechts unter dem entsprechenden Beitrag klickst. Vielen Dank!

24.04.2013, 10:56
Beitrag #1

Hubert R. Offline
LVF-Gelegenheitsschreiber
**


Beiträge: 198
Registriert seit: Jul 2011

2019 64bit
2011
DE


Deutschland
Sub Vi in EXE einbinden
Hallo zusammen,
ich möchte eine EXE erstellen. Im angehängtem Beispiel klappt das auch.
Wenn ich allerdings die EXE (mit den beiden zusätzlich erstellten Dateien *.ini u. *.aliases) in ein anderes Verzeichnis verschiebe läuft die EXE aber die Sub-vi's werden nicht ausgeführt.
Die EXE erwartet scheinbar immer im übergeordneten Ordner die Sub-vi's. Diese Vi's möchte ich aber nicht weitergeben.
Wie muss ich eine EXE erstellen in der alles eingebunden ist. Oder alternativ im EXE Verzeichnis eine Art verschlüsselte Bibliothek liegt auf welche die EXE zugreift.
Oder macht das dann später der Installer?
Kann mir wer dazu weiterhelfen.


Angehängte Datei(en)
0.0 .zip  beispiel2 (2).zip (Größe: 582,18 KB / Downloads: 412)
Alle Beiträge dieses Benutzers finden
Diese Nachricht in einer Antwort zitieren to top
Anzeige
24.04.2013, 11:08 (Dieser Beitrag wurde zuletzt bearbeitet: 24.04.2013 11:08 von NWOmason.)
Beitrag #2

NWOmason Offline
Simultator
*****


Beiträge: 1.078
Registriert seit: Dec 2010

2012.SP1
2008
EN

93047
Deutschland
RE: Sub Vi in EXE einbinden
Ich kann die lv12_img leider nicht öffnen.

Hast du die SubVIs auch als 'always included' mit in die Build Specifikation genommen?

   

Beste Grüße,
NWO

9 von 10 Stimmen in meinem Kopf sagen: Ich bin nicht verrückt,
die andere summt die Melodie von Tetris
.

NI schrieb:To use the abort button is like using a tree to stop a car!

(20.01.2012 11:02 )NWOmason schrieb:  Getting Started with NI LabVIEW Student Training
http://zone.ni.com/devzone/cda/tut/p/id/7466

Introduction to NI LabVIEW - Learn LabVIEW Basics
http://www.ni.com/gettingstarted/labviewbasics/

Top 5 der Empfehlungen für LabVIEW-Einsteiger
http://www.ni.com/newsletter/51735/de/
Alle Beiträge dieses Benutzers finden
Diese Nachricht in einer Antwort zitieren to top
24.04.2013, 11:13
Beitrag #3

Hubert R. Offline
LVF-Gelegenheitsschreiber
**


Beiträge: 198
Registriert seit: Jul 2011

2019 64bit
2011
DE


Deutschland
RE: Sub Vi in EXE einbinden
   
Ja, habe ich gemacht siehe Anhang.
Alle Beiträge dieses Benutzers finden
Diese Nachricht in einer Antwort zitieren to top
24.04.2013, 11:23
Beitrag #4

jg Offline
CLA & CLED
LVF-Team

Beiträge: 15.864
Registriert seit: Jun 2005

20xx / 8.x
1999
EN

Franken...
Deutschland
RE: Sub Vi in EXE einbinden
Dein Problem ist der falsche Aufruf-Pfad deiner SubVIs.

In deinem konkreten Bsp lautet der innerhalb einer Exe "VerzeichnisPfad-Exe"\"Name.exe"\"SubVI.vi".
Diesen Pfad erstellst du im Fall "Run Time System" aber gar nicht.

Gruß, Jens

Wer die erhabene Weisheit der Mathematik tadelt, nährt sich von Verwirrung. (Leonardo da Vinci)

!! BITTE !! stellt mir keine Fragen über PM, dafür ist das Forum da - andere haben vielleicht auch Interesse an der Antwort!

Einführende Links zu LabVIEW, s. GerdWs Signatur.
Alle Beiträge dieses Benutzers finden
Diese Nachricht in einer Antwort zitieren to top
24.04.2013, 11:27
Beitrag #5

NWOmason Offline
Simultator
*****


Beiträge: 1.078
Registriert seit: Dec 2010

2012.SP1
2008
EN

93047
Deutschland
RE: Sub Vi in EXE einbinden
Wie rufst du denn die VIs auf? Direkt, oder mittels Referenz?

Kannst du mal nen Screen von der Fehlermeldung reinstellen? Oder wie der Aufruf des VIs erfolgt?

Beste Grüße,
NWO

9 von 10 Stimmen in meinem Kopf sagen: Ich bin nicht verrückt,
die andere summt die Melodie von Tetris
.

NI schrieb:To use the abort button is like using a tree to stop a car!

(20.01.2012 11:02 )NWOmason schrieb:  Getting Started with NI LabVIEW Student Training
http://zone.ni.com/devzone/cda/tut/p/id/7466

Introduction to NI LabVIEW - Learn LabVIEW Basics
http://www.ni.com/gettingstarted/labviewbasics/

Top 5 der Empfehlungen für LabVIEW-Einsteiger
http://www.ni.com/newsletter/51735/de/
Alle Beiträge dieses Benutzers finden
Diese Nachricht in einer Antwort zitieren to top
24.04.2013, 11:56
Beitrag #6

jg Offline
CLA & CLED
LVF-Team

Beiträge: 15.864
Registriert seit: Jun 2005

20xx / 8.x
1999
EN

Franken...
Deutschland
RE: Sub Vi in EXE einbinden

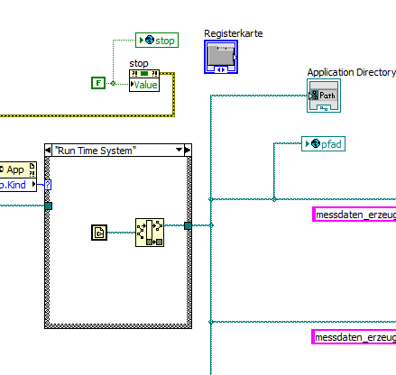
Akzeptierte Lösung

So funzt es:
   
Gruß, Jens

Wer die erhabene Weisheit der Mathematik tadelt, nährt sich von Verwirrung. (Leonardo da Vinci)

!! BITTE !! stellt mir keine Fragen über PM, dafür ist das Forum da - andere haben vielleicht auch Interesse an der Antwort!

Einführende Links zu LabVIEW, s. GerdWs Signatur.
Alle Beiträge dieses Benutzers finden
Diese Nachricht in einer Antwort zitieren to top
Anzeige
24.04.2013, 12:19
Beitrag #7

Hubert R. Offline
LVF-Gelegenheitsschreiber
**


Beiträge: 198
Registriert seit: Jul 2011

2019 64bit
2011
DE


Deutschland
RE: Sub Vi in EXE einbinden
@ NWOmason
Ich habe das Beispiel nochmals ohne die Änderung von Jens in LV2011 im Anhang.
Ich hoffe das ich mich nicht verklickt habe beim umwandeln der Version.

@JG
ja so funktioniert es. Vielen Dank für euere schnelle Hilfe und Unterstützung.
Das Bild von dir war sehr hilfreich.

Gruß Hubert


Angehängte Datei(en)
0.0 .zip  Beispiel LV2011.zip (Größe: 598,72 KB / Downloads: 384)
Alle Beiträge dieses Benutzers finden
Diese Nachricht in einer Antwort zitieren to top
13.06.2013, 09:30
Beitrag #8

LazyBoNe Offline
LVF-Grünschnabel
*


Beiträge: 15
Registriert seit: Jul 2012

11.0.1 (32bit)
2010
DE_EN


Sonstige
RE: Sub Vi in EXE einbinden
(24.04.2013 12:19 )Hubert R. schrieb:  @ NWOmason
Ich habe das Beispiel nochmals ohne die Änderung von Jens in LV2011 im Anhang.
Ich hoffe das ich mich nicht verklickt habe beim umwandeln der Version.

@JG
ja so funktioniert es. Vielen Dank für euere schnelle Hilfe und Unterstützung.
Das Bild von dir war sehr hilfreich.

Gruß Hubert

Hallo zusammen, ich habe momentan dasselbe Problem wie Hubert.
Ich möchte VI's dynamisch aufrufen. Nun bin ich langsam am verzweifeln oder vielleicht habe ich auch das Konzept von dynamisch aufgerufenen VI noch nicht verstanden.

Bezüglich Huberts Beispiel (sehr ähnlich wie meins):
Sollte man nun nicht Huberts "build" Ordner aus dem Zip an einen beliebigen Ort auf einem beliebigen Rechner kopieren und ausführen können?

Bei mir funktioniert Huberts build nur, wenn die Ordnerstruktur beibehalten wird. Muss das so sein? Blink

Bahn

Freundliche Grüsse,
Matthias


Angehängte Datei(en) Thumbnail(s)
               
Alle Beiträge dieses Benutzers finden
Diese Nachricht in einer Antwort zitieren to top
13.06.2013, 22:44
Beitrag #9

Holy Offline
LVF-Stammgast
***


Beiträge: 339
Registriert seit: Sep 2008

2014
2007
EN

09XXX
Deutschland
RE: Sub Vi in EXE einbinden
Du musst die VIs die er dynamisch aufrufen will natürlich mitkopieren. Diese sind nicht mit in die Anwendung reinkompiliert und werden einen Ordner über der Anwendung erwartet.
Alle Beiträge dieses Benutzers finden
Diese Nachricht in einer Antwort zitieren to top
14.06.2013, 07:03
Beitrag #10

LazyBoNe Offline
LVF-Grünschnabel
*


Beiträge: 15
Registriert seit: Jul 2012

11.0.1 (32bit)
2010
DE_EN


Sonstige
RE: Sub Vi in EXE einbinden
(13.06.2013 22:44 )Holy schrieb:  Du musst die VIs die er dynamisch aufrufen will natürlich mitkopieren. Diese sind nicht mit in die Anwendung reinkompiliert und werden einen Ordner über der Anwendung erwartet.

Somit gebe ich ja den Quellcode an meinen Auftraggeber weiter, wenn ich die dynamisch aufgerufenen VI immer mitkopieren muss?!
Was bewirkt dann die Option, "always included"? Ist diese nicht dazu gedacht, diese VI eben in die exe einzubinden?
Ob ich dann die VI im build "include" oder nicht, es macht dann keinen Unterschied, wenn ich die VI mitkopieren muss.

Matthias
Alle Beiträge dieses Benutzers finden
Diese Nachricht in einer Antwort zitieren to top
30
Antwort schreiben 


Gehe zu: