INFO: Dieses Forum nutzt Cookies...
Cookies sind für den Betrieb des Forums unverzichtbar. Mit der Nutzung des Forums erklärst Du dich damit einverstanden, dass wir Cookies verwenden.

Es wird in jedem Fall ein Cookie gesetzt um diesen Hinweis nicht mehr zu erhalten. Desweiteren setzen wir Google Adsense und Google Analytics ein.


Antwort schreiben 

Dieses Thema hat akzeptierte Lösungen:

makro in xls einfügen



Wenn dein Problem oder deine Frage geklärt worden ist, markiere den Beitrag als "Lösung",
indem du auf den "Lösung" Button rechts unter dem entsprechenden Beitrag klickst. Vielen Dank!

06.12.2012, 16:03
Beitrag #1

regis57 Offline
LVF-Grünschnabel
*


Beiträge: 29
Registriert seit: Jun 2012

2010 und 2012
2011
DE


Deutschland
makro in xls einfügen
Hallo,
eine Frage zum Thema tdms zu xls umwandeln und makro einfügen. Dieses Thema wurde unter http://www.labviewforum.de/Thread-TDMS-m...rmatierung
schon mal angesprochen aber hat mir zur Zeit noch nicht viel weiter gebracht.

Ich habe ein VI der in meine Firma mal entwickelt wurde übernommen, da wird am Ende des VI eine Excel Datei erstellt und der Excel Datei eine makro eingefügt.
Ich musste Labview auf einen neuen Rechner installieren und habe festgestellt daß die makro nichtmehr eingefügt wird.
Warum ist mir nicht klar

Es kommt folgender Fehler: Eigenschaftsknoten (Arg1) in Add VBA Macro.vi ->Start.VI (siehe Bild1)

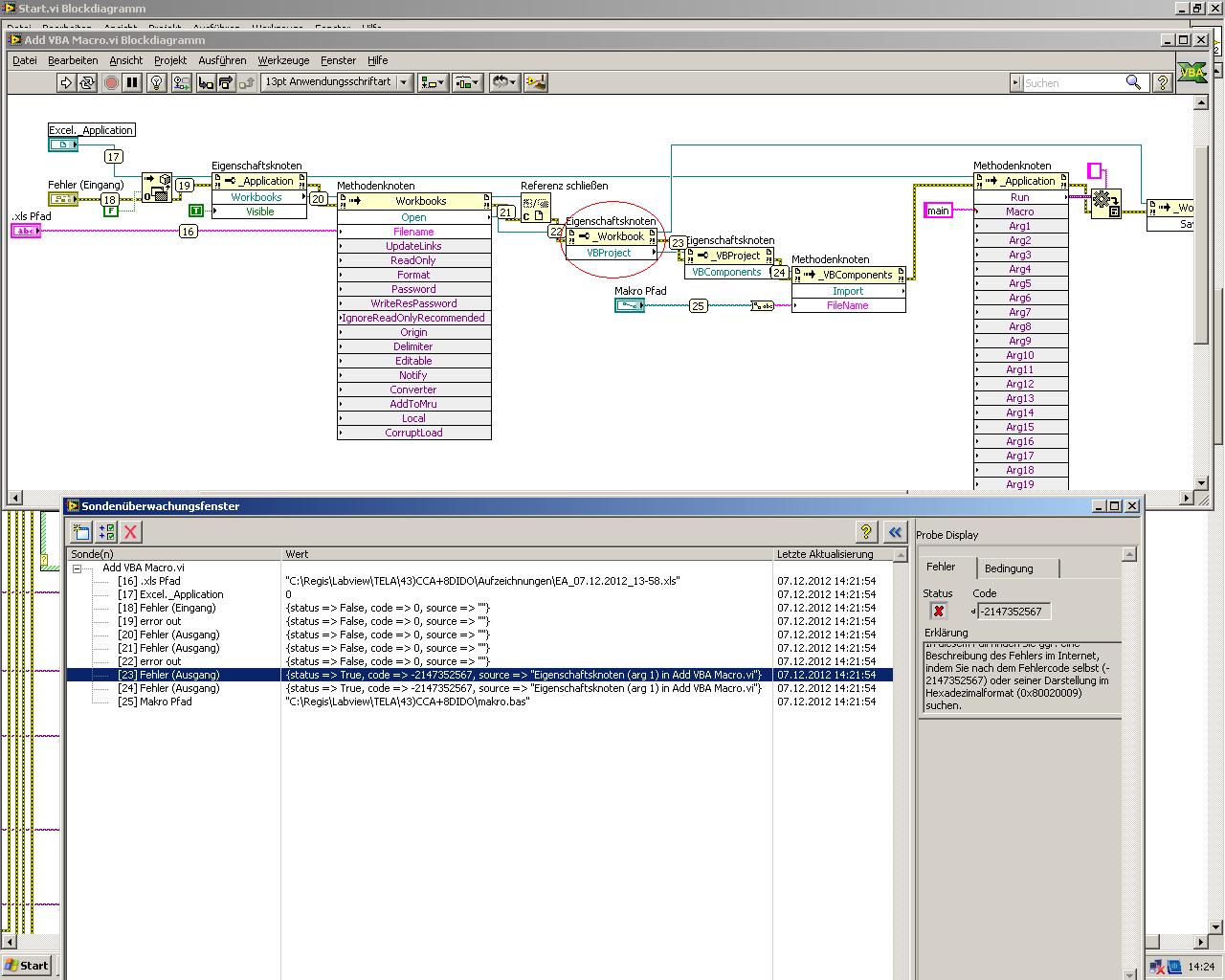
Habe festgestellt daß folgender Fehler vorhanden ist (siehe Bild2) wenn ich mein VBA.VI der die makro einfügen soll durchspiele.
Kann aber nicht ableiten an was es liegt.
Kann mir jemanden helfen?

Danke im Voraus
Reg57


Angehängte Datei(en) Thumbnail(s)
       
Alle Beiträge dieses Benutzers finden
Diese Nachricht in einer Antwort zitieren to top
Anzeige
06.12.2012, 18:06
Beitrag #2

GerdW Offline
______________
LVF-Team

Beiträge: 17.540
Registriert seit: May 2009

LV2019 (LV2021)
1995
DE_EN

10×××
Deutschland
RE: makro in xls einfügen
Hallo regis,

hat dir schon mal jemand gesagt, dass man anhand von FP-Bildern nur in den seltensten Fällen den Fehler bestimmen kann?

Anhand deines zweiten Bildes würde ich schlußfolgern, dass eine xls-Datei nicht gefunden wird...

Andere Idee:
- Gibt es auf dem neuen Rechner auch eine neue Office-Version? Die sind nicht immer so kompatibel, wie MS es gern verspricht...

Alle Beiträge dieses Benutzers finden
Diese Nachricht in einer Antwort zitieren to top
07.12.2012, 08:08 (Dieser Beitrag wurde zuletzt bearbeitet: 07.12.2012 08:09 von Y-P.)
Beitrag #3

Y-P Offline
☻ᴥᴥᴥ☻ᴥᴥᴥ☻
LVF-Team

Beiträge: 12.612
Registriert seit: Feb 2006

Developer Suite Core -> LabVIEW 2015 Prof.
2006
EN

71083
Deutschland
RE: makro in xls einfügen
Hast Du das Makro auf Deinem neuen Rechner auch in Excel schon geschrieben? Sonst willst Du was aufrufen, das gar nicht existiert.

Gruß Markus

--------------------------------------------------------------------------
Bitte stellt mir keine Fragen über PM, dafür ist das Forum da - andere haben vielleicht auch Interesse an der Antwort !!
--------------------------------------------------------------------------
Alle Beiträge dieses Benutzers finden
Diese Nachricht in einer Antwort zitieren to top
07.12.2012, 14:48
Beitrag #4

regis57 Offline
LVF-Grünschnabel
*


Beiträge: 29
Registriert seit: Jun 2012

2010 und 2012
2011
DE


Deutschland
RE: makro in xls einfügen
Hallo,
Die Microsoft Office Version ist die 2007, was auch auf den anderen Rechner lief.

Ich habe es nochmal geschauet und festgestellt dass der Pfad für die Makro und die Excel Datei korrekt sind
trotzdem kommt folgender Fehler und die Makro wird nicht eingefügt. (Ja die Makro ist vorhanden)

Hier den vollen Text zum Fehler:

Fehlercode-Eingang verbunden, der kein Fehlercode ist.
Es ist auch möglich, dass sich der Fehler auf ein Objekt von einem Drittanbieter (z. B. Betriebssystem oder ActiveX) bezieht.
In diesem Fall finden Sie ggf. eine Beschreibung des Fehlers im Internet, indem Sie nach dem Fehlercode selbst (-2147352567)
oder seiner Darstellung im Hexadezimalformat (0x80020009) suchen.

Ich versuche es gerade auf internet den Fehler nachvollzuziehen.

Anbei ein Bild das die Fehlerstelle zeigt


Gruß
Régis


Angehängte Datei(en) Thumbnail(s)
   
Alle Beiträge dieses Benutzers finden
Diese Nachricht in einer Antwort zitieren to top
10.12.2012, 09:41
Beitrag #5

SeBa Offline
LVF-Guru
*****


Beiträge: 2.025
Registriert seit: Oct 2008

09SP1 & 10 FDS
2008
DE

65xxx
Deutschland
RE: makro in xls einfügen
Moin,

ich habe grundsätzlich zu wenig Zeit auf der Arbeit, um zu raten.
Daher lege ich dir nahe alle notwendigen Dateien hier hochzuladen und falls nötig zu anonymisieren. Und sicherstellen, dass der Fehler darin auch auftritt...
Solltest du dies vorlegen, schaue ich mir das Ganze (ohne Gewähr auf eine Lösung) gerne an.

Gruß SeBa

PS:
VI bitte höchstens als 2010
Excel bitte als 2003 kompatibel

Dieser Beitrag soll weder nützlich, informativ noch lesbar sein.

Er erhebt lediglich den Anspruch dort wo er ungenau ist, wenigstens eindeutig ungenau zu sein.
In Fällen größerer Abweichungen ist es immer der Leser, der sich geirrt hat.

Rette einen Baum!
Diesen Beitrag nur ausdrucken, wenn unbedingt nötig!
Alle Beiträge dieses Benutzers finden
Diese Nachricht in einer Antwort zitieren to top
12.12.2012, 08:40
Beitrag #6

regis57 Offline
LVF-Grünschnabel
*


Beiträge: 29
Registriert seit: Jun 2012

2010 und 2012
2011
DE


Deutschland
RE: makro in xls einfügen

Akzeptierte Lösung

Hallo.

das Problem lag an Excel und zwar, es muss in Excel eine Einstellung "Zugriff auf das VBA Projektmodell vertrauen" gesetzt werden.
Siehe Bild
Gruß Régis


Angehängte Datei(en) Thumbnail(s)
   
Alle Beiträge dieses Benutzers finden
Diese Nachricht in einer Antwort zitieren to top
Anzeige
12.12.2012, 08:46
Beitrag #7

Y-P Offline
☻ᴥᴥᴥ☻ᴥᴥᴥ☻
LVF-Team

Beiträge: 12.612
Registriert seit: Feb 2006

Developer Suite Core -> LabVIEW 2015 Prof.
2006
EN

71083
Deutschland
RE: makro in xls einfügen
Vielen Dank für die Rückmeldung. Top2

Gruß Markus

--------------------------------------------------------------------------
Bitte stellt mir keine Fragen über PM, dafür ist das Forum da - andere haben vielleicht auch Interesse an der Antwort !!
--------------------------------------------------------------------------
Alle Beiträge dieses Benutzers finden
Diese Nachricht in einer Antwort zitieren to top
30
Antwort schreiben 


Möglicherweise verwandte Themen...
Themen Verfasser Antworten Views Letzter Beitrag
  excel-tdms-AddIn mit VBA-Makro? zig 1 7.528 30.04.2015 19:19
Letzter Beitrag: zig
  TDMS mit Excel Makro / Bedingte Formatierung win98 19 23.287 17.08.2011 13:29
Letzter Beitrag: win98
  LV Daten an Excel Makro übergeben nofse 4 7.782 16.12.2009 21:21
Letzter Beitrag: SeBa
  mit Makro aufgenommene Daten in Excel einfügen H_S 2 7.140 26.07.2009 16:48
Letzter Beitrag: H_S

Gehe zu: