INFO: Dieses Forum nutzt Cookies...
Cookies sind für den Betrieb des Forums unverzichtbar. Mit der Nutzung des Forums erklärst Du dich damit einverstanden, dass wir Cookies verwenden.

Es wird in jedem Fall ein Cookie gesetzt um diesen Hinweis nicht mehr zu erhalten. Desweiteren setzen wir Google Adsense und Google Analytics ein.


Antwort schreiben 

2 Spaltiges Array erstellen



Wenn dein Problem oder deine Frage geklärt worden ist, markiere den Beitrag als "Lösung",
indem du auf den "Lösung" Button rechts unter dem entsprechenden Beitrag klickst. Vielen Dank!

03.11.2011, 12:01
Beitrag #1

dehein2 Offline
LVF-Neueinsteiger


Beiträge: 7
Registriert seit: Apr 2011

9
2010
DE



2 Spaltiges Array erstellen
Hallo,
ich möchte folgendes realisieren und stelle mich gerade zu blöd an Smile
Ich habe immer 2 Strings die zusammengehören (Wert und Name des Wertes) und möchte nun ein Array das einer Tabelle entspricht mit Name und Wert, sowas wie

(Name) (WERT)
Name1 Druck
Name2 Temperatur

später möchte ich dann aus der ganzen Tabelle z.B. den Wert "Druck" durch angabe des Zeilennamens "Name1" aus dem Array auslesen. Wie kann ich das am einfachsten bewerkstelligen. Die Namen und Werte kommen alle einzeln als String an, am liebsten würde ich diese erst "bündeln" und dann alle Bündel später zu einem großen Array zusammenfügen.

Vielen Dank
Dennis
Alle Beiträge dieses Benutzers finden
Diese Nachricht in einer Antwort zitieren to top
Anzeige
03.11.2011, 12:13
Beitrag #2

M@rRy Offline
LVF-Padawan
***


Beiträge: 273
Registriert seit: Aug 2011

7.1
2011
EN


Deutschland
RE: 2 Spaltiges Array erstellen
(03.11.2011 12:01 )dehein2 schrieb:  ... am liebsten würde ich diese erst "bündeln" und dann alle Bündel später zu einem großen Array zusammenfügen ...

Dann mach das doch einfach. Cluster mit Namen und Wert und davon dann ein Array ist doch überhaupt kein Thema.

Gruß
Daniel

Nur wer neugierig ist, lernt ständig dazu.

Mythos:
Mit LabView lassen sich gut Programme leichter entwickeln

Realität:
Mit LabView lassen sich gut und schlechte Programme leichter enwickeln!
Alle Beiträge dieses Benutzers finden
Diese Nachricht in einer Antwort zitieren to top
03.11.2011, 12:40
Beitrag #3

dehein2 Offline
LVF-Neueinsteiger


Beiträge: 7
Registriert seit: Apr 2011

9
2010
DE



RE: 2 Spaltiges Array erstellen
ja irgendwie wird das nicht ganz so wie ich will,
ich habe mal ein Bild angehängt


Angehängte Datei(en) Thumbnail(s)
   
Alle Beiträge dieses Benutzers finden
Diese Nachricht in einer Antwort zitieren to top
03.11.2011, 12:46
Beitrag #4

M@rRy Offline
LVF-Padawan
***


Beiträge: 273
Registriert seit: Aug 2011

7.1
2011
EN


Deutschland
RE: 2 Spaltiges Array erstellen
Hier hab dir mal was zusammen geklickt. Denke das is das was du meinst. Du musst darauf achten welches Teil aus der Cluster-Palette du nimmst. Du hast Clustor of Array genommen. Deshalb hast du nun ein Array im Array.

Schau einfach mal rein und falls noch Fragen da sind, hau raus.

Gruß
Daniel


Angehängte Datei(en)
7.1 .vi  Cluster in Array.vi (Größe: 16,89 KB / Downloads: 255)

Nur wer neugierig ist, lernt ständig dazu.

Mythos:
Mit LabView lassen sich gut Programme leichter entwickeln

Realität:
Mit LabView lassen sich gut und schlechte Programme leichter enwickeln!
Alle Beiträge dieses Benutzers finden
Diese Nachricht in einer Antwort zitieren to top
03.11.2011, 12:57
Beitrag #5

dehein2 Offline
LVF-Neueinsteiger


Beiträge: 7
Registriert seit: Apr 2011

9
2010
DE



RE: 2 Spaltiges Array erstellen
hallo,
vielen Dank. Das sieht schonmal viel besser aus Wink Dürfte ich dich noch Fragen was wohl die einfachste Möglichkeit ist später aus dem array dann immer den Wert eines Namens auszulesen?

Gruß
Dennis
Alle Beiträge dieses Benutzers finden
Diese Nachricht in einer Antwort zitieren to top
03.11.2011, 12:57 (Dieser Beitrag wurde zuletzt bearbeitet: 03.11.2011 12:58 von NWOmason.)
Beitrag #6

NWOmason Offline
Simultator
*****


Beiträge: 1.078
Registriert seit: Dec 2010

2012.SP1
2008
EN

93047
Deutschland
RE: 2 Spaltiges Array erstellen
Hier mal zwei Varianten, die mir spontan eingefallen sind:

   


Beste Grüße,
NWO

9 von 10 Stimmen in meinem Kopf sagen: Ich bin nicht verrückt,
die andere summt die Melodie von Tetris
.

NI schrieb:To use the abort button is like using a tree to stop a car!

(20.01.2012 11:02 )NWOmason schrieb:  Getting Started with NI LabVIEW Student Training
http://zone.ni.com/devzone/cda/tut/p/id/7466

Introduction to NI LabVIEW - Learn LabVIEW Basics
http://www.ni.com/gettingstarted/labviewbasics/

Top 5 der Empfehlungen für LabVIEW-Einsteiger
http://www.ni.com/newsletter/51735/de/
Alle Beiträge dieses Benutzers finden
Diese Nachricht in einer Antwort zitieren to top
Anzeige
03.11.2011, 13:13
Beitrag #7

M@rRy Offline
LVF-Padawan
***


Beiträge: 273
Registriert seit: Aug 2011

7.1
2011
EN


Deutschland
RE: 2 Spaltiges Array erstellen
Und wie durch Zauberhand kam auch auf die Frage von NWO direkt eine Lösung. Ich persönlich finde die obere Variante schöner, ist wohl aber Geschmackssache. Wenn du es so aufbaust wie NWO das oben getan hat kannste auch gleich suchen und hast dann deine Zeile mit dem Namen und dem Wert.

Gruß
Daniel

Nur wer neugierig ist, lernt ständig dazu.

Mythos:
Mit LabView lassen sich gut Programme leichter entwickeln

Realität:
Mit LabView lassen sich gut und schlechte Programme leichter enwickeln!
Alle Beiträge dieses Benutzers finden
Diese Nachricht in einer Antwort zitieren to top
03.11.2011, 13:27
Beitrag #8

dehein2 Offline
LVF-Neueinsteiger


Beiträge: 7
Registriert seit: Apr 2011

9
2010
DE



RE: 2 Spaltiges Array erstellen
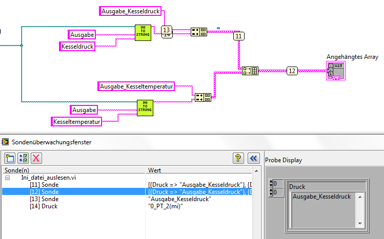
danke, ich habe gerade probiert dei 1. Lösung zu realisieren (siehe Anhang). Aber ich bekomme nun natürlich aus der Schleife ein Array und nicht nur den einen Wert den ich haben möchte. Ist es auch möglich das ganze irgendwie ohne Schleife zu erledigen?

Und dann noch eine Frage, wo finde ich dieses rote abbruch Element für die Schleife?

Vielen Dank nocheinmal


Angehängte Datei(en) Thumbnail(s)
   
Alle Beiträge dieses Benutzers finden
Diese Nachricht in einer Antwort zitieren to top
03.11.2011, 13:37 (Dieser Beitrag wurde zuletzt bearbeitet: 03.11.2011 13:38 von M@rRy.)
Beitrag #9

M@rRy Offline
LVF-Padawan
***


Beiträge: 273
Registriert seit: Aug 2011

7.1
2011
EN


Deutschland
RE: 2 Spaltiges Array erstellen
Also. Es gibt verschiedene Schleifen. Dazu zählt die while-Schleife (die mit dem roten Punkt) die etwas macht solange bis eine Bedingung erfüllt ist, oder die for-Schleife die etwas abarbeitet bis eine gewisse Anzahl an Durchläufen durch sind (die Anzahl würde man oben links an das große N anschließen). Das indizieren vor und nach der Schleife kann man unterbinden indem man Rechtsklick auf den Knoten macht. ABER das ist hier nicht notwendig. Sinnvoller wäre es wenn du hinter den Vergleich (also Name == ? ) eine case-Struktur hängst und dann die Zahl des Durchlaufes speicherst indem das gleich war. Damit kannst du dann außerhalb der Schleife mit index Array darauf zugreifen. Das wäre jetzt zumindestens mein erster Schnellschuss zu deiner Aufgabenstellung. Nichts desto weniger trotz würde ich dir dringends anraten dich mal mit dem LV Getting Started auseinander zu setzen, weil so die kleinsten geringen Basics sollte man schon mal gehört haben.

Gruß
Daniel

Nur wer neugierig ist, lernt ständig dazu.

Mythos:
Mit LabView lassen sich gut Programme leichter entwickeln

Realität:
Mit LabView lassen sich gut und schlechte Programme leichter enwickeln!
Alle Beiträge dieses Benutzers finden
Diese Nachricht in einer Antwort zitieren to top
03.11.2011, 14:09
Beitrag #10

NWOmason Offline
Simultator
*****


Beiträge: 1.078
Registriert seit: Dec 2010

2012.SP1
2008
EN

93047
Deutschland
RE: 2 Spaltiges Array erstellen
Nach der textuellen Beschreibung nun das Ganze noch verbildlicht Smile

(03.11.2011 13:27 )dehein2 schrieb:  danke, ich habe gerade probiert dei 1. Lösung zu realisieren (siehe Anhang). Aber ich bekomme nun natürlich aus der Schleife ein Array und nicht nur den einen Wert den ich haben möchte. Ist es auch möglich das ganze irgendwie ohne Schleife zu erledigen?

Rechtsklick auf den Tunnel:

   

(03.11.2011 13:27 )dehein2 schrieb:  Und dann noch eine Frage, wo finde ich dieses rote abbruch Element für die Schleife?

Rechstklick auf den Schleifenrand:

   

Beste Grüße,
NWO

9 von 10 Stimmen in meinem Kopf sagen: Ich bin nicht verrückt,
die andere summt die Melodie von Tetris
.

NI schrieb:To use the abort button is like using a tree to stop a car!

(20.01.2012 11:02 )NWOmason schrieb:  Getting Started with NI LabVIEW Student Training
http://zone.ni.com/devzone/cda/tut/p/id/7466

Introduction to NI LabVIEW - Learn LabVIEW Basics
http://www.ni.com/gettingstarted/labviewbasics/

Top 5 der Empfehlungen für LabVIEW-Einsteiger
http://www.ni.com/newsletter/51735/de/
Alle Beiträge dieses Benutzers finden
Diese Nachricht in einer Antwort zitieren to top
Antwort schreiben 


Möglicherweise verwandte Themen...
Themen Verfasser Antworten Views Letzter Beitrag
  aus Zeichenkette Array erstellen hubem14 5 6.431 16.08.2016 15:50
Letzter Beitrag: Freddy
  Array erstellen Alexos 9 11.724 02.04.2015 12:49
Letzter Beitrag: jg
  2D Array nach 0/1 durchsuchen & neues Array erstellen Nullstrom 4 6.684 04.03.2015 13:25
Letzter Beitrag: Lucki
  Array initialisieren / erstellen SEVE_Labview 2 6.907 16.04.2014 14:46
Letzter Beitrag: SEVE_Labview
  2D-Array erstellen und in Textdatei schreiben arphex 13 15.092 07.11.2013 15:06
Letzter Beitrag: arphex
  Array erstellen und Elemente inkrementieren Zhara 6 13.240 17.07.2013 15:10
Letzter Beitrag: Trinitatis

Gehe zu: