INFO: Dieses Forum nutzt Cookies...
Cookies sind für den Betrieb des Forums unverzichtbar. Mit der Nutzung des Forums erklärst Du dich damit einverstanden, dass wir Cookies verwenden.

Es wird in jedem Fall ein Cookie gesetzt um diesen Hinweis nicht mehr zu erhalten. Desweiteren setzen wir Google Adsense und Google Analytics ein.


Antwort schreiben 

Neue Messung bei 10% des Maximumwertes



Wenn dein Problem oder deine Frage geklärt worden ist, markiere den Beitrag als "Lösung",
indem du auf den "Lösung" Button rechts unter dem entsprechenden Beitrag klickst. Vielen Dank!

16.06.2015, 13:50 (Dieser Beitrag wurde zuletzt bearbeitet: 16.06.2015 14:04 von JohnnyJones.)
Beitrag #1

JohnnyJones Offline
LVF-Neueinsteiger


Beiträge: 5
Registriert seit: Jun 2015

2011
2015
DE



Neue Messung bei 10% des Maximumwertes
Guten Tag zusammen,

ich arbeite seit 3 Monaten erst an einem Programm, welches eine Fernfeldmessung für einen Laser ausführt.

Alles funktioniert, jedoch dauert es jedes Mal fürchterlich lange, bis die Messung abgeschlossen ist, da der Schrittmotor, an dem der Sensor angeschlossen ist, einfach den kompletten Messbereich abfährt. Und das in ca. 0,1 Grad Schritten.

Ziel ist es, dass der Sensor einen Schnelldurchlauf fährt und, dass das Programm aus den in diesem Durchlauf ermessenen Daten den Maximumwert (Spannungswert mit dazugehörigem Grad) heraussucht, diesen dann mit 0,1 multipliziert, damit dann die eigentliche Messung NUR zwischen dem unteren 10% Wert des Maximums und dem oberen 10% Wert des Maximums stattfindet.

Auf den Bildern ist die Vorgängerversion zu sehen. (Messbereichserfassung)

Ich schaffe es leider nicht, dieses Ziel in die Tat umzusetzen.

Viele Grüße


Angehängte Datei(en) Thumbnail(s)
       
Alle Beiträge dieses Benutzers finden
Diese Nachricht in einer Antwort zitieren to top
Anzeige
16.06.2015, 13:54
Beitrag #2

Trinitatis Offline
LVF-Guru
*****


Beiträge: 1.694
Registriert seit: May 2008

7.1 / 8.0 /2014-1, 18
2002
DE

18055
Deutschland
RE: Neue Messung bei 10% des Maximumwertes
(16.06.2015 13:50 )JohnnyJones schrieb:  Ziel ist es, dass der Sensor einen Schnelldurchlauf fährt und, dass das Programm aus den in diesem Durchlauf ermessenen Daten den Maximumwert (Spannungswert mit dazugehörigem Grad) heraussucht, diesen dann mit 0,1 multipliziert, damit dann die eigentliche Messung NUR zwischen dem unteren 10% Wert des Maximums und dem oberen 10% Wert des Maximums stattfindet.

Hallo Johnny,

Wie sieht die Datenstruktur deiner Messdaten aus? in der Arraypalette findest du die Funktion zur Maximalwertsuche.

Ansonsten müsstest du uns mit einem Bildchen oder einem VI behelligen.


Gruß, Marko
Alle Beiträge dieses Benutzers finden
Diese Nachricht in einer Antwort zitieren to top
16.06.2015, 14:03
Beitrag #3

JohnnyJones Offline
LVF-Neueinsteiger


Beiträge: 5
Registriert seit: Jun 2015

2011
2015
DE



RE: Neue Messung bei 10% des Maximumwertes
Hi,

danke.
Habe oben zwei Bilder hinzugefügt.
Alle Beiträge dieses Benutzers finden
Diese Nachricht in einer Antwort zitieren to top
16.06.2015, 14:14
Beitrag #4

Trinitatis Offline
LVF-Guru
*****


Beiträge: 1.694
Registriert seit: May 2008

7.1 / 8.0 /2014-1, 18
2002
DE

18055
Deutschland
RE: Neue Messung bei 10% des Maximumwertes
Die Messdaten scheinen also als 1D-Array von Floatwerten vorzuliegen. In der Arraypalette findest du die Min/Max-Suche und in dr Vergleichspalette die Limitprüfung.

Wenn du die Messdaten in Korrelation mit den Schritten der Verfahreinrichtung benötigst, müsstest du diese Schritte auch mit abspeichern - im einfachsten Fall als paralleles 1D-Array zu deinen Messwerten. Die Min/Max.-Suche im Array gibt dir auch den Fundindex zurück mit dem du dann dein anderes Array indizieren kannst.

Gruß, Marko
Alle Beiträge dieses Benutzers finden
Diese Nachricht in einer Antwort zitieren to top
17.06.2015, 14:22
Beitrag #5

Nordvestlys Offline
LVF-Gelegenheitsschreiber
**


Beiträge: 108
Registriert seit: Sep 2014

2015 (und testweise 2016)
2005
EN

07743
Deutschland
RE: Neue Messung bei 10% des Maximumwertes
Spannend ist bei solchen Optimierungen auch immer die eigentliche Messaufgabe. Denn normalerweise kann man auch 180° mit 0,1°-Schritten in <5 sek. scannen. (Schnell genug für zwei orthogonale Scans, aber langsam wenn es ein ganzes 2D-Profil werden soll.) Deshalb noch folgende Gegenfragen:

- wie groß ist denn in etwa der zu erwartende maximale Fernfeldwinkel?
- soll nur eine Achse oder beide Achsen oder eine ganze Matrix abgescannt werden?
- wie lange dauert denn die Erfassung eines einzelnen Wertes?

=> Hat zwar alles nichts mit der Ursprungsfrage, aber dafür mit dem "Ursprungsanliegen" zu tun.

bis denne,
* mario *
Alle Beiträge dieses Benutzers finden
Diese Nachricht in einer Antwort zitieren to top
18.06.2015, 13:56
Beitrag #6

JohnnyJones Offline
LVF-Neueinsteiger


Beiträge: 5
Registriert seit: Jun 2015

2011
2015
DE



RE: Neue Messung bei 10% des Maximumwertes
(17.06.2015 14:22 )Nordvestlys schrieb:  Spannend ist bei solchen Optimierungen auch immer die eigentliche Messaufgabe. Denn normalerweise kann man auch 180° mit 0,1°-Schritten in <5 sek. scannen. (Schnell genug für zwei orthogonale Scans, aber langsam wenn es ein ganzes 2D-Profil werden soll.) Deshalb noch folgende Gegenfragen:

- wie groß ist denn in etwa der zu erwartende maximale Fernfeldwinkel?
- soll nur eine Achse oder beide Achsen oder eine ganze Matrix abgescannt werden?
- wie lange dauert denn die Erfassung eines einzelnen Wertes?

=> Hat zwar alles nichts mit der Ursprungsfrage, aber dafür mit dem "Ursprungsanliegen" zu tun.


Hallo,

das hört sich auch interessant an. Darüber habe ich, wenn ich ehrlich bin, auch noch nicht nachgedacht.

Antworten:
- ca. 25-30 Grad umfasst der Bereich, in dem die Laser max. "streuen" (genau weiß ich das nicht, da ich nicht weiß, welche Laser ich später zu testen habe.)
- eine einzige Achse wird nur abgescannt
- die Erfassung selber dauert nicht lange, jedoch fährt der Schrittmotor z.B.0,1°, bleibt stehen, misst und fährt weiter, usw. (irgendwie schlecht gelöst, wenn ich an deinen Lösungsansatz denkeTongue)

Danke
Alle Beiträge dieses Benutzers finden
Diese Nachricht in einer Antwort zitieren to top
Anzeige
19.06.2015, 12:09
Beitrag #7

Nordvestlys Offline
LVF-Gelegenheitsschreiber
**


Beiträge: 108
Registriert seit: Sep 2014

2015 (und testweise 2016)
2005
EN

07743
Deutschland
RE: Neue Messung bei 10% des Maximumwertes
(18.06.2015 13:56 )JohnnyJones schrieb:  - eine einzige Achse wird nur abgescannt

Naja, dann ist das ganze (zeitlich) ja schonmal relativ entspannt, und es kommt nicht auf jede einzelne Sekunde an.

(18.06.2015 13:56 )JohnnyJones schrieb:  - die Erfassung selber dauert nicht lange, jedoch fährt der Schrittmotor z.B.0,1°, bleibt stehen, misst und fährt weiter, usw. (irgendwie schlecht gelöst, wenn ich an deinen Lösungsansatz denkeTongue)

Nur mal so als Anregung:

- Man könnte ausserhalb vom Messbereich beschleunigen und abbremsen, dazwischen kontinuierlich aufzeichnen und beides (Verfahrweg + Messwerte) anschliessend zuordnen.
(Schnell aber evtl. zu ungenau. Insbesondere wenn die absolute Position wichtig ist.)

- Oder der Schrittmotor fährt kontinuierlich und die Schrittmotorsteuerung triggert in wählbaren Intervallen die Messwerterfassung. (Genau und flexibel, hängt aber von Steuerung ab)

- Oder bei jedem (Mikro-)Schritt ein Messwert, unabhängig vom geforderten Abstand der Messungen. Mein Favorit, weil man dann Auflösung und Geschwindigkeit "automatisch" maximal sind. (In Abhängigkeit von der gewählten Schrittweite.) Evtl. etwas Triggerelektronik nötig.
...vorausgesetzt, dass die Messwerterfassung deutlich schneller ist (Fotodiode), als ein Schritt dauert....

(Okay, bei therm. Messverfahren bleibt es wohl langsam.)

Viel Spaß beim tüfteln!

bis denne,
* mario *
Alle Beiträge dieses Benutzers finden
Diese Nachricht in einer Antwort zitieren to top
24.06.2015, 12:06
Beitrag #8

JohnnyJones Offline
LVF-Neueinsteiger


Beiträge: 5
Registriert seit: Jun 2015

2011
2015
DE



RE: Neue Messung bei 10% des Maximumwertes
(19.06.2015 12:09 )Nordvestlys schrieb:  
(18.06.2015 13:56 )JohnnyJones schrieb:  - eine einzige Achse wird nur abgescannt

Naja, dann ist das ganze (zeitlich) ja schonmal relativ entspannt, und es kommt nicht auf jede einzelne Sekunde an.

(18.06.2015 13:56 )JohnnyJones schrieb:  - die Erfassung selber dauert nicht lange, jedoch fährt der Schrittmotor z.B.0,1°, bleibt stehen, misst und fährt weiter, usw. (irgendwie schlecht gelöst, wenn ich an deinen Lösungsansatz denkeTongue)

Nur mal so als Anregung:

- Man könnte ausserhalb vom Messbereich beschleunigen und abbremsen, dazwischen kontinuierlich aufzeichnen und beides (Verfahrweg + Messwerte) anschliessend zuordnen.
(Schnell aber evtl. zu ungenau. Insbesondere wenn die absolute Position wichtig ist.)

- Oder der Schrittmotor fährt kontinuierlich und die Schrittmotorsteuerung triggert in wählbaren Intervallen die Messwerterfassung. (Genau und flexibel, hängt aber von Steuerung ab)

- Oder bei jedem (Mikro-)Schritt ein Messwert, unabhängig vom geforderten Abstand der Messungen. Mein Favorit, weil man dann Auflösung und Geschwindigkeit "automatisch" maximal sind. (In Abhängigkeit von der gewählten Schrittweite.) Evtl. etwas Triggerelektronik nötig.
...vorausgesetzt, dass die Messwerterfassung deutlich schneller ist (Fotodiode), als ein Schritt dauert....

(Okay, bei therm. Messverfahren bleibt es wohl langsam.)

Viel Spaß beim tüfteln!

Hi,

schonmal Danke.
Es handelt sich bei der Fotodiode um die DET36A/M von ThorLabs. Ich würde es gerne so versuchen, dass die eigentliche Messroutine einfach viel schneller ist, und anschließend die nicht benötigten Werte aus dem gespeicherten Array "abschneide".
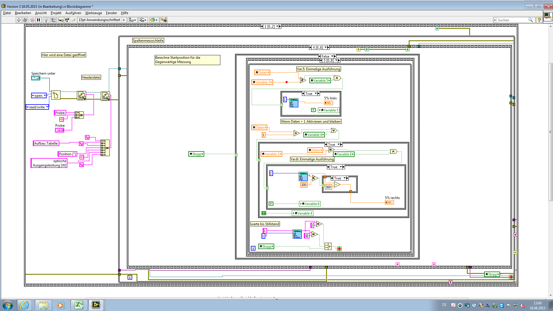
Ich füge Bilder der eigentlichen Messroutine an.

Vielen Dank


Angehängte Datei(en) Thumbnail(s)
               
Alle Beiträge dieses Benutzers finden
Diese Nachricht in einer Antwort zitieren to top
24.06.2015, 14:40
Beitrag #9

Nordvestlys Offline
LVF-Gelegenheitsschreiber
**


Beiträge: 108
Registriert seit: Sep 2014

2015 (und testweise 2016)
2005
EN

07743
Deutschland
RE: Neue Messung bei 10% des Maximumwertes
Für meinen Geschmack viel (!) zu viele Sequenzen! Und dann auch noch Sequenzen in Sequenzen von Sequenzen. Und die auch noch gestapelt. Und viele lokale Veriablen. Und das ganze als Bilder anstatt als VI.

=> Mach doch erstmal aus den vielen gestapelten Sequenzen eine einzige flache. Dann ersetze möglichst viele lokale Variablen durch Drähte und räume das ganze so auf, dass es von der Höhe her auf einen Bildschirm passt und man nur noch nach rechts und links scrollen muss.
Wenn dabei der Datenfluss halbwegs konsequent von links nach rechts geht erhöht das den Überblick, das Verständnis und die Fehlersuchmöglichkeiten ganz enorm.

Und wenn Du das als VI hochlädst (und nicht als Bild) können andere das noch besser verstehen und helfen - oder gleich Verbesserungsvorschläge machen.


Was ich aus Deinen Bildern glaube erkennen zu können ist, dass der komplette Ablauf (start-antwort-verfahre-antwort-stop-antwort-messung-antwort-start-....) streng sequentiell abläuft. Da summiert sich schnell jede Millisekunde. Übersichtlicher (und vermutlich schneller) wäre eine Schleife mit verschiedenen Cases für die Motorsteuerung und eine Schleife zur Messwertaufnahme. Die Synchronisierung erfolgt dann entweder über Labview oder per Trigger-Leitung.



Zur Messung an sich noch folgender Hinweis: Falls Du nicht den Laser drehst (oder die Fotodiode auf einem Goniometer verfährst), sondern eine lineare Achse benutzt, solltest Du die Winkelabhängigkeit der Messung prüfen. (Bei 1-2 Grad vermutlich egal, bei 20-30 Grad vermutlich relevant.)
Bei linearer Verschiebung haben die Randstrahlen nicht nur einen längeren Weg als die mittleren Strahlen, sondern treffen auch noch schräg auf den Detektor auf. Also mehr Reflexion und weniger Absorption / Detektion.

bis denne,
* mario *
Alle Beiträge dieses Benutzers finden
Diese Nachricht in einer Antwort zitieren to top
01.07.2015, 08:45
Beitrag #10

JohnnyJones Offline
LVF-Neueinsteiger


Beiträge: 5
Registriert seit: Jun 2015

2011
2015
DE



RE: Neue Messung bei 10% des Maximumwertes
(24.06.2015 14:40 )Nordvestlys schrieb:  Für meinen Geschmack viel (!) zu viele Sequenzen! Und dann auch noch Sequenzen in Sequenzen von Sequenzen. Und die auch noch gestapelt. Und viele lokale Veriablen. Und das ganze als Bilder anstatt als VI.

=> Mach doch erstmal aus den vielen gestapelten Sequenzen eine einzige flache. Dann ersetze möglichst viele lokale Variablen durch Drähte und räume das ganze so auf, dass es von der Höhe her auf einen Bildschirm passt und man nur noch nach rechts und links scrollen muss.
Wenn dabei der Datenfluss halbwegs konsequent von links nach rechts geht erhöht das den Überblick, das Verständnis und die Fehlersuchmöglichkeiten ganz enorm.

Und wenn Du das als VI hochlädst (und nicht als Bild) können andere das noch besser verstehen und helfen - oder gleich Verbesserungsvorschläge machen.


Was ich aus Deinen Bildern glaube erkennen zu können ist, dass der komplette Ablauf (start-antwort-verfahre-antwort-stop-antwort-messung-antwort-start-....) streng sequentiell abläuft. Da summiert sich schnell jede Millisekunde. Übersichtlicher (und vermutlich schneller) wäre eine Schleife mit verschiedenen Cases für die Motorsteuerung und eine Schleife zur Messwertaufnahme. Die Synchronisierung erfolgt dann entweder über Labview oder per Trigger-Leitung.



Zur Messung an sich noch folgender Hinweis: Falls Du nicht den Laser drehst (oder die Fotodiode auf einem Goniometer verfährst), sondern eine lineare Achse benutzt, solltest Du die Winkelabhängigkeit der Messung prüfen. (Bei 1-2 Grad vermutlich egal, bei 20-30 Grad vermutlich relevant.)
Bei linearer Verschiebung haben die Randstrahlen nicht nur einen längeren Weg als die mittleren Strahlen, sondern treffen auch noch schräg auf den Detektor auf. Also mehr Reflexion und weniger Absorption / Detektion.

Hallo,

okay ich verstehe. Das Problem ist ich wurde als blutiger Anfänger an das nicht vernünftig laufende Programm gesetzt um es zu verbessern. Nicht gerade der Hammer als "erstes Projekt".
Ich pack jetzt hier mal das VI dran, damit ihr euch das mal so anschauen könnt.

Danke


Angehängte Datei(en)
11.0 .vi  Fernfeldmessung_Neu_Version_2.vi (Größe: 101,3 KB / Downloads: 238)
Alle Beiträge dieses Benutzers finden
Diese Nachricht in einer Antwort zitieren to top
Antwort schreiben 


Möglicherweise verwandte Themen...
Themen Verfasser Antworten Views Letzter Beitrag
  Maximum ausgeben und neue Messung beginnen nach Tiefpunkt t-romeo 0 3.726 06.04.2015 23:40
Letzter Beitrag: t-romeo

Gehe zu: