Anfängerfrage: 6036E PCI Karte und Samplingrate - Ist das schon alles? |
Wenn dein Problem oder deine Frage geklärt worden ist, markiere den Beitrag als "Lösung",
indem du auf den "Lösung" Button rechts unter dem entsprechenden Beitrag klickst. Vielen Dank!
| 30
|
|
|
| Möglicherweise verwandte Themen... | |||||
| Themen | Verfasser | Antworten | Views | Letzter Beitrag | |
| Signalerstellung (Amplitude/Frequenz), kontinuierliche Ausgabe und Samplingrate | Vukloc | 1 | 5.883 |
24.04.2012 23:28 Letzter Beitrag: jg |
|
| Hat schon jemand einen PI-Regler in LabVIEW programmiert? | jze | 2 | 23.108 |
06.02.2012 19:04 Letzter Beitrag: cnongs |
|
| Anfängerfrage DAQmx | FlorianJ | 0 | 3.424 |
14.04.2010 10:24 Letzter Beitrag: FlorianJ |
|
| Es ist schon wieder der Mittelwert | Sammuel | 16 | 16.552 |
08.12.2009 11:46 Letzter Beitrag: Sammuel |
|
| PCI 6036E | Fumik | 2 | 4.464 |
20.10.2009 09:51 Letzter Beitrag: Fumik |
|
| Trigger mit 1 kHz und zwichendrin mit maximaler Samplingrate Daten aufnehmen | hepman | 1 | 4.597 |
11.04.2008 20:39 Letzter Beitrag: jg |
|




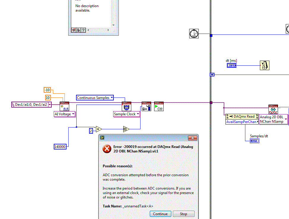
Gibt es noch eine geschicktere Möglichkeit die Samplerate zu erhöhen oder ist das was ich hier sehe ein Hardware-Limit und ich sollte mich mit dem Gedanken abfinden, dass bessere Hardware nötig ist? Wird bei dieser Karte evtl. ein besserer Wert erreicht, wenn ich nur einen einzigen Kanal einlese?

