INFO: Dieses Forum nutzt Cookies...
Cookies sind für den Betrieb des Forums unverzichtbar. Mit der Nutzung des Forums erklärst Du dich damit einverstanden, dass wir Cookies verwenden.

Es wird in jedem Fall ein Cookie gesetzt um diesen Hinweis nicht mehr zu erhalten. Desweiteren setzen wir Google Adsense und Google Analytics ein.


Antwort schreiben 

Digital-Out togglen, abhängig von zwei Triggern



Wenn dein Problem oder deine Frage geklärt worden ist, markiere den Beitrag als "Lösung",
indem du auf den "Lösung" Button rechts unter dem entsprechenden Beitrag klickst. Vielen Dank!

24.01.2018, 11:31 (Dieser Beitrag wurde zuletzt bearbeitet: 24.01.2018 11:32 von PeteFlosse.)
Beitrag #1

PeteFlosse Offline
LVF-Grünschnabel
*


Beiträge: 26
Registriert seit: Jul 2016

14.0, 15.0, 16.0
2015
DE


Deutschland
Digital-Out togglen, abhängig von zwei Triggern
Hallo miteinander,

ich möchte gerne abhängig von zwei immer gleich zeitversetzten Pulsen (an unterschiedlichen Digital-In) einen Digital-Out togglen lassen.
Fallende Flanke Puls 1 --> Digital-Out LOW
Steigende Flanke Puls 2 --> Digital-Out HIGH

Nun kann ich natürlich nicht zwei Tasks mit der selben Ressource laufen lassen. Ist mein Vorhaben so überhaupt umsetzbar? Mir fällt nichts ein. KA

Pulsverhalten siehe Bild anbei: Pulsbreite=150µs, Pulspause = 1ms, entspricht einer Gesamtdauer zwischen den Triggern von 1,3ms.
Ich verwende eine NI USB-6361.

Ich freue mich über Vorschläge und Anregungen.

Gruß
Pete


Angehängte Datei(en) Thumbnail(s)
   

16.0 .vi  bsp.vi (Größe: 18,54 KB / Downloads: 327)
Alle Beiträge dieses Benutzers finden
Diese Nachricht in einer Antwort zitieren to top
Anzeige
24.01.2018, 12:49
Beitrag #2

Achim Offline
*****
*****


Beiträge: 4.226
Registriert seit: Nov 2005

20xx
2000
EN

978xx
Deutschland
RE: Digital-Out togglen, abhängig von zwei Triggern
(24.01.2018 11:31 )PeteFlosse schrieb:  Nun kann ich natürlich nicht zwei Tasks mit der selben Ressource laufen lassen. Ist mein Vorhaben so überhaupt umsetzbar? Mir fällt nichts ein. KA

Aber natürlich mehrere Kanäle innerhalb des gleichen Tasks...das ist ja die Standardvariante jeder DAQ...

A.

"Is there some mightier sage, of whom we have yet to learn?"

"Opportunity is missed by most people because it is dressed in overalls and looks like work." (Thomas Edison)
Alle Beiträge dieses Benutzers finden
Diese Nachricht in einer Antwort zitieren to top
24.01.2018, 15:56 (Dieser Beitrag wurde zuletzt bearbeitet: 25.01.2018 09:59 von PeteFlosse.)
Beitrag #3

PeteFlosse Offline
LVF-Grünschnabel
*


Beiträge: 26
Registriert seit: Jul 2016

14.0, 15.0, 16.0
2015
DE


Deutschland
RE: Digital-Out togglen, abhängig von zwei Triggern
Danke Achim für die schnelle Antwort!

(24.01.2018 12:49 )Achim schrieb:  Aber natürlich mehrere Kanäle innerhalb des gleichen Tasks...das ist ja die Standardvariante jeder DAQ...

Das klingt vernünftig. Nur stehe ich auf dem Schlauch wie das praktisch aussehen soll? Erzeuge ich einen Task und hänge die virtuellen Kanäle einfach hintereinander?

EDIT: Wenn ich das so versuche, erhalte ich beim Erstellen des zweiten virtuellen Kanals eine Fehlermeldung. Auch die Parallelisierung der virtuellen Kanäle nach dem Erstellen des Tasks führt nicht zum gewünschten Erfolg...


Angehängte Datei(en) Thumbnail(s)
   
Alle Beiträge dieses Benutzers finden
Diese Nachricht in einer Antwort zitieren to top
25.01.2018, 12:50
Beitrag #4

MaxP Offline
LVF-Gelegenheitsschreiber
**


Beiträge: 88
Registriert seit: Oct 2016

LV Prof. SSP
-
DE_EN


Deutschland
RE: Digital-Out togglen, abhängig von zwei Triggern
Versuch mal das hier:
https://knowledge.ni.com/KnowledgeArticl...000P6TtSAK

Klappt bei mir mit DI und Counter ohne Probleme. Ich weiß jetzt leider nicht wie es aussieht, wenn du mit zwei Tasks auf den selben Ausgang zugreifst...
Alle Beiträge dieses Benutzers finden
Diese Nachricht in einer Antwort zitieren to top
25.01.2018, 16:10
Beitrag #5

PeteFlosse Offline
LVF-Grünschnabel
*


Beiträge: 26
Registriert seit: Jul 2016

14.0, 15.0, 16.0
2015
DE


Deutschland
RE: Digital-Out togglen, abhängig von zwei Triggern
(25.01.2018 12:50 )MaxP schrieb:  Versuch mal das hier:
https://knowledge.ni.com/KnowledgeArticl...000P6TtSAK

Klappt bei mir mit DI und Counter ohne Probleme. Ich weiß jetzt leider nicht wie es aussieht, wenn du mit zwei Tasks auf den selben Ausgang zugreifst...

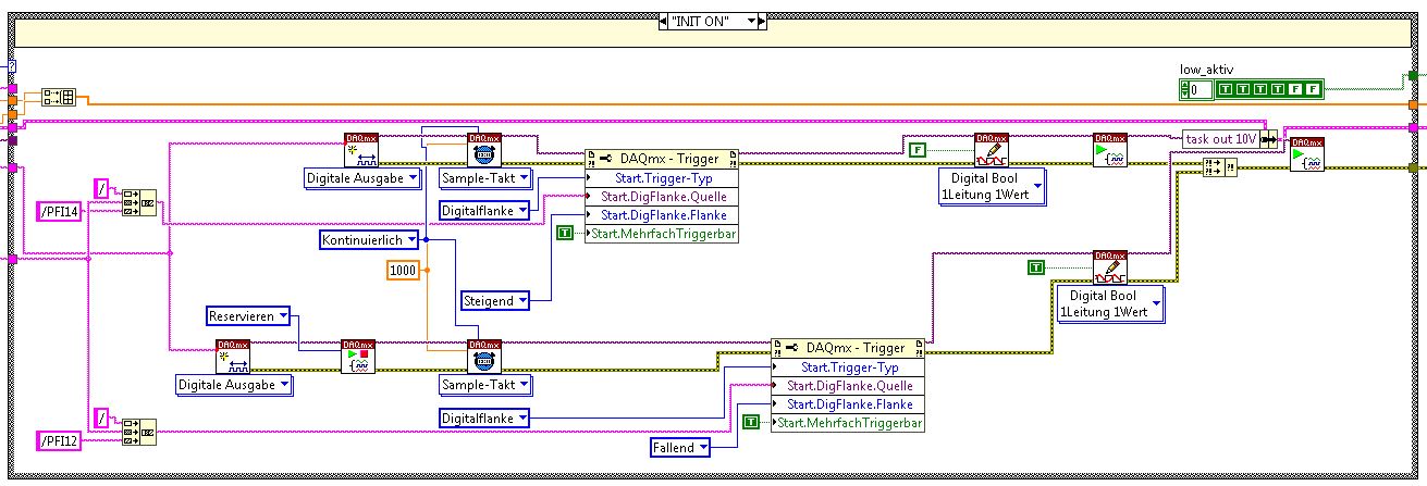
Habe ich versucht, aber ich muss irgendein anderes Problem haben. Hmm
Wäre super, wenn mir einer erklären könnte, wie ich in einem Task zwei virtuelle Kanäle erstellen kann.

So wie mein VI aktuell aufgebaut ist, habe ich noch ein Problem mit dem Sample Clock.vi (?!), welches ich wohl für den Trigger brauche...


Angehängte Datei(en) Thumbnail(s)
   

16.0 .vi  bsp2.vi (Größe: 54,6 KB / Downloads: 303)
Alle Beiträge dieses Benutzers finden
Diese Nachricht in einer Antwort zitieren to top
Antwort schreiben 


Möglicherweise verwandte Themen...
Themen Verfasser Antworten Views Letzter Beitrag
  Triggern bei Spannungsänderung bundesschranzminister 2 5.630 21.09.2017 16:40
Letzter Beitrag: bundesschranzminister
  Digitalausgabe überschreiben und triggern thomasth 1 4.405 15.12.2015 23:35
Letzter Beitrag: thomasth
  Analog Eingang triggern nach Digital Ausgang cobain2004 0 4.776 28.11.2014 13:49
Letzter Beitrag: cobain2004
Question Triggern von Kamera und DAQ-Gerät über RTSI brlu 0 3.864 26.08.2014 11:31
Letzter Beitrag: brlu
  DAQmx - Kanal 2 Abtastrate abhängig von Kanal 1 DerJohannes 6 8.249 29.08.2013 17:50
Letzter Beitrag: DerJohannes
  DAQ triggern // Wie schnell ist "Commit"? Gibt es Alternativen? Kasi 1 4.706 29.07.2013 09:18
Letzter Beitrag: BNT

Gehe zu: