INFO: Dieses Forum nutzt Cookies...
Cookies sind für den Betrieb des Forums unverzichtbar. Mit der Nutzung des Forums erklärst Du dich damit einverstanden, dass wir Cookies verwenden.

Es wird in jedem Fall ein Cookie gesetzt um diesen Hinweis nicht mehr zu erhalten. Desweiteren setzen wir Google Adsense und Google Analytics ein.


Antwort schreiben 

mit Referenz Wert in Cluster setzen



Wenn dein Problem oder deine Frage geklärt worden ist, markiere den Beitrag als "Lösung",
indem du auf den "Lösung" Button rechts unter dem entsprechenden Beitrag klickst. Vielen Dank!

02.07.2009, 07:21
Beitrag #1

GT123 Offline
LVF-Stammgast
***


Beiträge: 432
Registriert seit: Mar 2009

2018
2008
DE_EN


Schweiz
mit Referenz Wert in Cluster setzen
Guten Morgen,

wie kann man auf einem bestimmten Element ein Wert übergeben das mit einer Referenz geöffnet wurde.

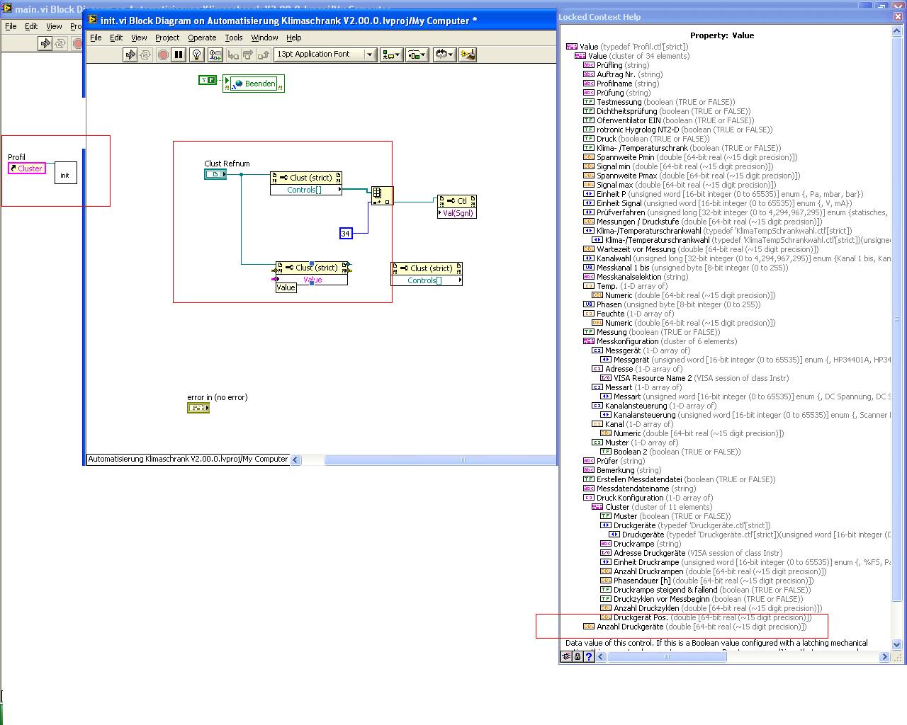
Ich übergebe Referenz "Profil.ctl" (Cluster Typ Def.), möchte Element 34 anwählen, und Wert 1 zuweisen (Siehe Bild).

Also mit Controls[] u. dem Array kann ich z.B. einzelne Elemente sichtbar machen.... d.h. die Referenz stimmt soweit.

Rolleyes

Grüssle
GT123


Angehängte Datei(en) Thumbnail(s)
   

Grüsse
GT123
Alle Beiträge dieses Benutzers finden
Diese Nachricht in einer Antwort zitieren to top
Anzeige
02.07.2009, 07:40
Beitrag #2

IchSelbst Offline
LVF-Guru
*****


Beiträge: 3.708
Registriert seit: Feb 2005

11, 14, 15, 17, 18
-
DE

97437
Deutschland
mit Referenz Wert in Cluster setzen
' schrieb:wie kann man auf einem bestimmten Element ein Wert übergeben das mit einer Referenz geöffnet wurde.
Ja, einfach weitermachen, also einfach eine DBL-1 abschließen.

Der Typ des Wertes ist im Falle eines Zugriffs per so vieler Referenzen nicht DBL, sondern Variant. Zur Entwicklungszeit ist dem Compiler leider nicht bekannt, dass der Typ ein DBL ist. Daher geht halt alles über Variant. Zur Laufzeit macht dann das Zielelement aus dem Variant einen DBL.

Um den Konvertierungspunkt zu eliminieren, der bei DBL-Anschluss erscheint, kannst du das Element "Data To Variant" zwischen den Knoten und die DBL-1 machen.

Jeder, der zur wahren Erkenntnis hindurchdringen will, muss den Berg Schwierigkeit alleine erklimmen (Helen Keller).
Alle Beiträge dieses Benutzers finden
Diese Nachricht in einer Antwort zitieren to top
02.07.2009, 08:27
Beitrag #3

GT123 Offline
LVF-Stammgast
***


Beiträge: 432
Registriert seit: Mar 2009

2018
2008
DE_EN


Schweiz
mit Referenz Wert in Cluster setzen
Hallo IchSelbst,

habe es geschaft, aber ich glaube anderst als du meintest.

Bei dem ausgeblendeten Code kam folgende Meldung:

Error 1055 occurred at Property Node in init.vi
Possible reason(s):
LabVIEW: Object reference is invalid.

Der Code der sichtbar ist funktioniert.
Danke.

Gruss
GT123


Angehängte Datei(en) Thumbnail(s)
   

Grüsse
GT123
Alle Beiträge dieses Benutzers finden
Diese Nachricht in einer Antwort zitieren to top
02.07.2009, 08:38
Beitrag #4

GT123 Offline
LVF-Stammgast
***


Beiträge: 432
Registriert seit: Mar 2009

2018
2008
DE_EN


Schweiz
mit Referenz Wert in Cluster setzen
Hallo,

ich habe noch so eine ähnliche Hürde zu überwinden Dry

In dem Cluster "Profil.ctl" ist ein Array vorhanden. Die Anzahl der Zeilen in diesem Array soll in dem "Profildynamik.vi" gesetzt werden.
Ich übergebe wieder die Referenz, wie kann ich nun auf das Array im FP von "main.vi" optisch die Zeilenanzahl ändern?
Das Element Anzahl Druckelemente gibt die Anzahl der Zeilen des Arrays Druckkonfiguration vor.

Vielen Dank für einen Rat.

Gruss
GT123


Angehängte Datei(en) Thumbnail(s)
   

Grüsse
GT123
Alle Beiträge dieses Benutzers finden
Diese Nachricht in einer Antwort zitieren to top
02.07.2009, 09:35
Beitrag #5

IchSelbst Offline
LVF-Guru
*****


Beiträge: 3.708
Registriert seit: Feb 2005

11, 14, 15, 17, 18
-
DE

97437
Deutschland
mit Referenz Wert in Cluster setzen
' schrieb:Bei dem ausgeblendeten Code kam folgende Meldung:
Error 1055 occurred at Property Node in init.vi
Possible reason(s):
LabVIEW: Object reference is invalid.
Ist dir bewusst, dass der 34. - spricht vierunddreißigste - den Index 33 hat - also ohne -ste am Ende? Es gibt nämlich keinen Nullsten, aber einen Index Null. Da es kein 35stes Element gibt, kommt bei Index 34 ein Fehler.

Die Methode über den Cluster ist aber auch besser als das viele Dereferenzieren.

Jeder, der zur wahren Erkenntnis hindurchdringen will, muss den Berg Schwierigkeit alleine erklimmen (Helen Keller).
Alle Beiträge dieses Benutzers finden
Diese Nachricht in einer Antwort zitieren to top
02.07.2009, 09:41
Beitrag #6

IchSelbst Offline
LVF-Guru
*****


Beiträge: 3.708
Registriert seit: Feb 2005

11, 14, 15, 17, 18
-
DE

97437
Deutschland
mit Referenz Wert in Cluster setzen
' schrieb:Die Anzahl der Zeilen in diesem Array soll in dem "Profildynamik.vi" gesetzt werden.
Du meinst also statt der angezeigten drei Zeilen z.B. sieben Zeilen? (Und nicht: statt der einen weißen und der zwei ausgegrauten drei weiße)

Ob das geht weiß ich nicht. Es gibt aber ein Property, das die Anzahl der sichtbaren Indices liefert. Wenn du Glück hast, kann man das auch beschreiben (wenn nicht, halt Pech gehabt). (Kann das grad nicht verifizieren, hab hier kein LV).

Jeder, der zur wahren Erkenntnis hindurchdringen will, muss den Berg Schwierigkeit alleine erklimmen (Helen Keller).
Alle Beiträge dieses Benutzers finden
Diese Nachricht in einer Antwort zitieren to top
Anzeige
02.07.2009, 09:41
Beitrag #7

GT123 Offline
LVF-Stammgast
***


Beiträge: 432
Registriert seit: Mar 2009

2018
2008
DE_EN


Schweiz
mit Referenz Wert in Cluster setzen
Zitat:Ist dir bewusst, dass der 34. - spricht vierunddreißigste - den Index 33 hat - also ohne -ste am Ende? Es gibt nämlich keinen Nullsten, aber einen Index Null. Da es kein 35stes Element gibt, kommt bei Index 34 ein Fehler.

Nein hier kommt ebenso die Fehlermeldung, habe es soeben mit 33 versucht, der Error geschieht jedoch im Property Node vom Aufruf Controls[]?
Naja die andere Variante geht zumindest.

Gruss
GT123

Grüsse
GT123
Alle Beiträge dieses Benutzers finden
Diese Nachricht in einer Antwort zitieren to top
02.07.2009, 09:44
Beitrag #8

GT123 Offline
LVF-Stammgast
***


Beiträge: 432
Registriert seit: Mar 2009

2018
2008
DE_EN


Schweiz
mit Referenz Wert in Cluster setzen
Zitat:(Kann das grad nicht verifizieren, hab hier kein LV).

Ok, trotzdem danke.
Ich bin weiterhin dran Fight

Grüssle
GT123

Grüsse
GT123
Alle Beiträge dieses Benutzers finden
Diese Nachricht in einer Antwort zitieren to top
02.07.2009, 10:05 (Dieser Beitrag wurde zuletzt bearbeitet: 02.07.2009 10:07 von jg.)
Beitrag #9

jg Offline
CLA & CLED
LVF-Team

Beiträge: 15.864
Registriert seit: Jun 2005

20xx / 8.x
1999
EN

Franken...
Deutschland
mit Referenz Wert in Cluster setzen
Offtopic

Sind wir mit diesem Thread eigentlich bei derselben Fragestellung? Wenn ja, dann Doppelposting!!!
http://www.LabVIEWforum.de/index.php?showtopic=13384

Gruß, Jens

Wer die erhabene Weisheit der Mathematik tadelt, nährt sich von Verwirrung. (Leonardo da Vinci)

!! BITTE !! stellt mir keine Fragen über PM, dafür ist das Forum da - andere haben vielleicht auch Interesse an der Antwort!

Einführende Links zu LabVIEW, s. GerdWs Signatur.
Alle Beiträge dieses Benutzers finden
Diese Nachricht in einer Antwort zitieren to top
02.07.2009, 12:26
Beitrag #10

GT123 Offline
LVF-Stammgast
***


Beiträge: 432
Registriert seit: Mar 2009

2018
2008
DE_EN


Schweiz
mit Referenz Wert in Cluster setzen
Nicht wirklich, es bezieht ausserdem noch auf:

Zitat:Oder sollte ich mir eher Gedanken machen die Geschichte mit dem Scrollbalken anderst zu lösen?

Rolleyes

Grüsse
GT123
Alle Beiträge dieses Benutzers finden
Diese Nachricht in einer Antwort zitieren to top
30
Antwort schreiben 


Möglicherweise verwandte Themen...
Themen Verfasser Antworten Views Letzter Beitrag
  Elemente Cluster in Cluster ansprechen simcum 3 5.464 02.10.2023 10:49
Letzter Beitrag: th13
  Element in Cluster of Array of Cluster ausblenden R.Fuertig 4 8.398 26.09.2016 07:47
Letzter Beitrag: GerdW
  Wert an naheliegensten Wert aus Array anpassen TSC 17 14.618 26.07.2016 06:59
Letzter Beitrag: TSC
  Aktueller Wert von vorherigem Wert abziehen Semicon 6 8.988 18.06.2014 16:34
Letzter Beitrag: jg
  Cluster - Elemente ausblenden und Größe des Cluster anpassen? dragonos 13 21.614 01.06.2014 18:43
Letzter Beitrag: "Chris"
  Array Element als Referenz von Referenz Benjamin Fuchs 15 23.455 18.02.2014 11:56
Letzter Beitrag: RabenFlug

Gehe zu: