Hallo Leute,
erst mal Danke für die Zahlreichen Antworten.
So jetzt erst mal ein nach dem Anderen...
@ Gerdw ich meine mit es: Die komplette Sache ich würde mir gerne ein eigenes VI aufbauen, welches ich in meinem Hauptprogramm aufrufen kann.
Denn ICH rufe an dieser Stelle verschiedene VI´s mit unterschiedlichen Funktionen auf.
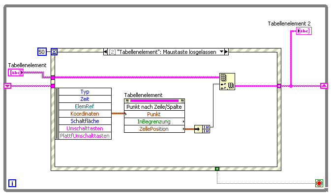
So wie ich bisher weiß ist es nihct gut, wenn im Hauptprogramm verschiedene Eventstrukturen sind und im SubVI,
welches dynamisch aufgerufen wird sind auch Eventstrukturen.
Ich möchte es nur äußerst ungern mit in Hauptprogramm nehmen.
@Kiesch: Sorry da kann ich nicht ganz folgen, bin nocht nicht wirklich Fit in LV ehr ein Greenhorn

@ Seba: Huaaaa was ist denn damit gemeint????
Vielen Danke noch mal an alle die mir helfen/Helfen wollten
Gruß