Dieses Thema hat akzeptierte Lösungen:
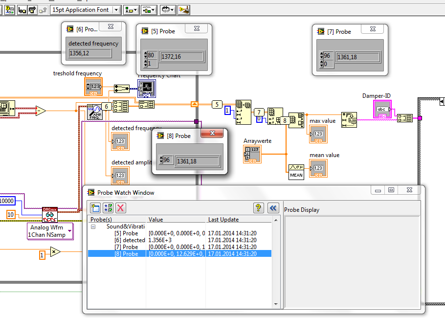
Falsche werte im Array/ Anzahl auch falsch |
Wenn dein Problem oder deine Frage geklärt worden ist, markiere den Beitrag als "Lösung",
indem du auf den "Lösung" Button rechts unter dem entsprechenden Beitrag klickst. Vielen Dank!
| 30
|
|
|
| Möglicherweise verwandte Themen... | |||||
| Themen | Verfasser | Antworten | Views | Letzter Beitrag | |
| Task auch während laufender Anwendung ändern? | erzengelsamael | 7 | 7.310 |
19.01.2018 20:24 Letzter Beitrag: erzengelsamael |
|
| Falsche Werte durch paralleles Einlesen digitaler und analoger Werte | daxel | 13 | 15.073 |
20.08.2013 12:03 Letzter Beitrag: daxel |
|
| Kondensator XY-Graph Zeit wird falsch Angezeigt | Esnes | 2 | 4.004 |
07.02.2013 08:50 Letzter Beitrag: Esnes |
|
| falsche Sample-Anzahl | Doskias | 2 | 5.216 |
15.12.2011 13:20 Letzter Beitrag: Doskias |
|
| Karte gibt falsche Werte aus?? | Homer-Jay | 12 | 12.554 |
23.08.2011 08:42 Letzter Beitrag: Homer-Jay |
|
| X-Y Werte aus 1D Array von Signalverlauf lesen | 4037 | 2 | 6.999 |
30.11.2010 10:40 Letzter Beitrag: 4037 |
|








, entspricht aber dem Iststand.