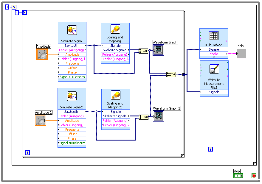
Wie zwei Tabellen in einer darstellen ?? |
Wenn dein Problem oder deine Frage geklärt worden ist, markiere den Beitrag als "Lösung",
indem du auf den "Lösung" Button rechts unter dem entsprechenden Beitrag klickst. Vielen Dank!
|
|
|
| Möglicherweise verwandte Themen... | |||||
| Themen | Verfasser | Antworten | Views | Letzter Beitrag | |
| zwei Plots in einem X-Y Graphen mit zwei Achsen | bachatero18 | 7 | 7.182 |
20.11.2019 15:06 Letzter Beitrag: Lucki |
|
| Spaltenbreite Tabellen-Anzeigeelement | Tobi Wan Kenobi | 2 | 6.518 |
16.11.2016 07:25 Letzter Beitrag: Tobi Wan Kenobi |
|
| Gitterfarbe von Tabellen anpassen | Trinitatis | 1 | 4.148 |
31.05.2016 12:56 Letzter Beitrag: Trinitatis |
|
| Wie mache ich zwei Instanzen einer FGV im selben Projekt? | Lupin | 13 | 15.051 |
06.10.2013 19:10 Letzter Beitrag: jg |
|
| Word Protokoll (Tabellen) Fehler in Zuweisung | akoKE | 7 | 9.839 |
08.03.2013 11:38 Letzter Beitrag: akoKE |
|
| Wert aus einer Geraden zwischen zwei Punkten ermitteln | b.r. | 1 | 5.784 |
24.05.2012 14:02 Letzter Beitrag: Lucki |
|







. Aber warum klappt dieses Prinzip nicht mit der "write to measurement" Funktion?