
Danke für die Information
Ich habe nun paar Veränderungen unternommen sowie sämtliche doppelten Events eliminiert, bis auf die Stop Taste . Ein Versuch mit einem zusätzlichen boolean Signal der Stop Taste, mit dem ich das zweite Event definiere, bringt das Programm nicht zum stoppen.
Device Controller DHM 1.2.vi (Größe: 185,66 KB / Downloads: 337)
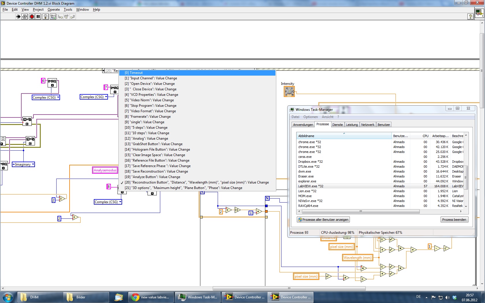
Aber dennoch 50 Prozent CPU Auslastung

Das frühere Programm hat im Normalbetrieb zwischen Null und 5 Prozent... gestern waren es 20 %, komisch. Es ist viel komplexer.
Frühere Version.vi (Größe: 485,65 KB / Downloads: 334)
Hmm ich habs nun gelöst ... das ich nicht früher drauf gekommen bin.
Eine einfache Warte-Funktion, mit einem niedrigen Wert sogar, bringt die CPU Auslastung zwischen Null und 2 Prozent .
Aber was macht diese While-Schleife so besonders ?!?!
Danke !